Thank you for visiting nature.com. You are using a browser version with limited support for CSS. To obtain
the best experience, we recommend you use a more up to date browser (or turn off compatibility mode in
Internet Explorer). In the meantime, to ensure continued support, we are displaying the site without styles
and JavaScript.
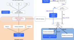
Here the authors provide an update to their 2013 protocol for using the PANTHER classification system, detailing how to analyze genome-wide experimental data with the newest version of PANTHER (v.14.0), with improvements in the areas of data quality, data coverage, statistical algorithms and user experience.
The COBRA toolbox provides quality-controlled reconstruction, modeling, topological analysis, and network visualization, as well as network integration of chemoinformatic, metabolomic, transcriptomic, proteomic, and thermochemical data.