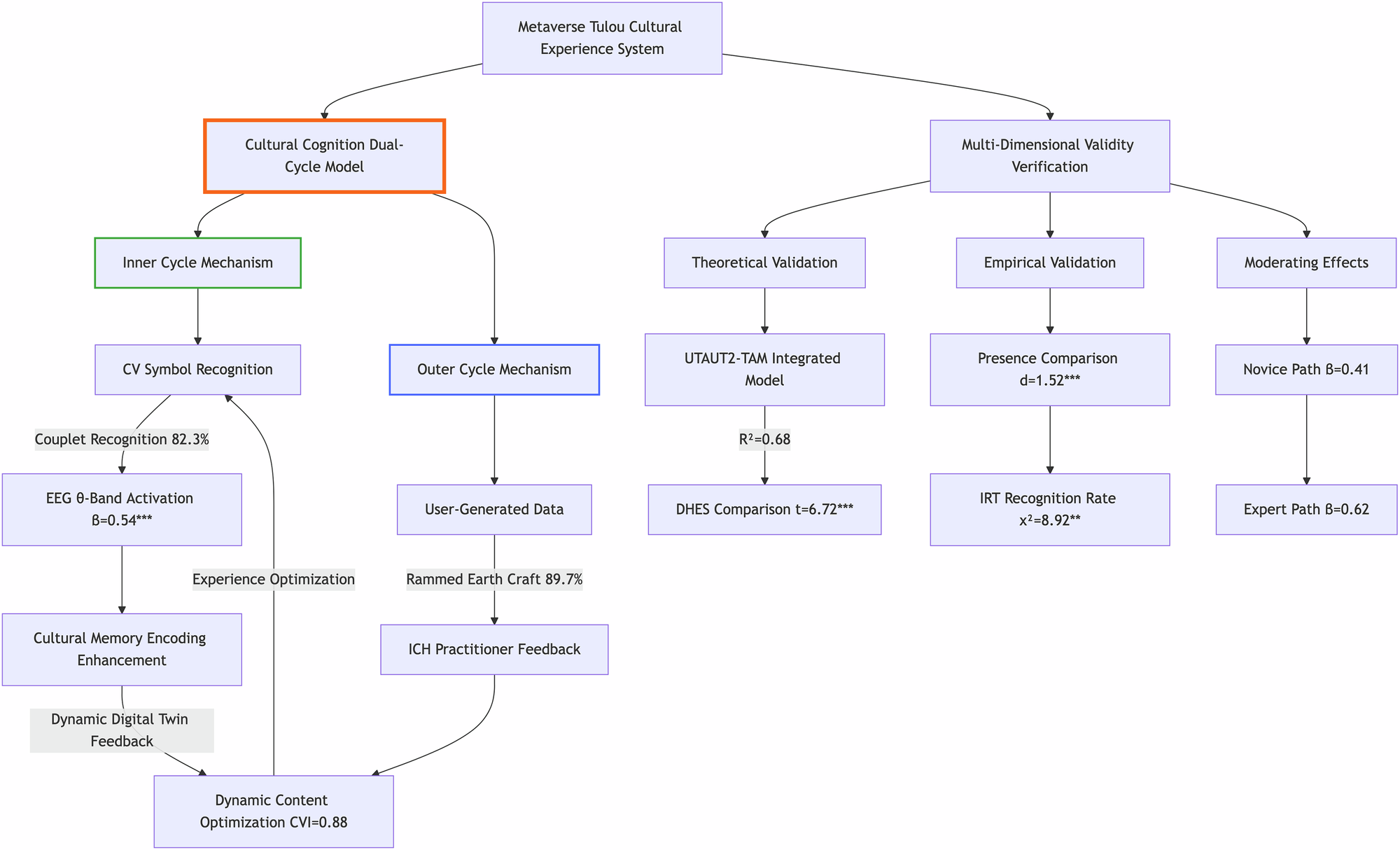
Fig. 2: Validity verification framework diagram.
From: Immersive VR technology validation for Fujian Tulou heritage

The metaverse cultural experience system employs a “Dual-Cycle Cultural Cognition Model,” achieving multidimensional validity through theoretical validation and empirical validation.