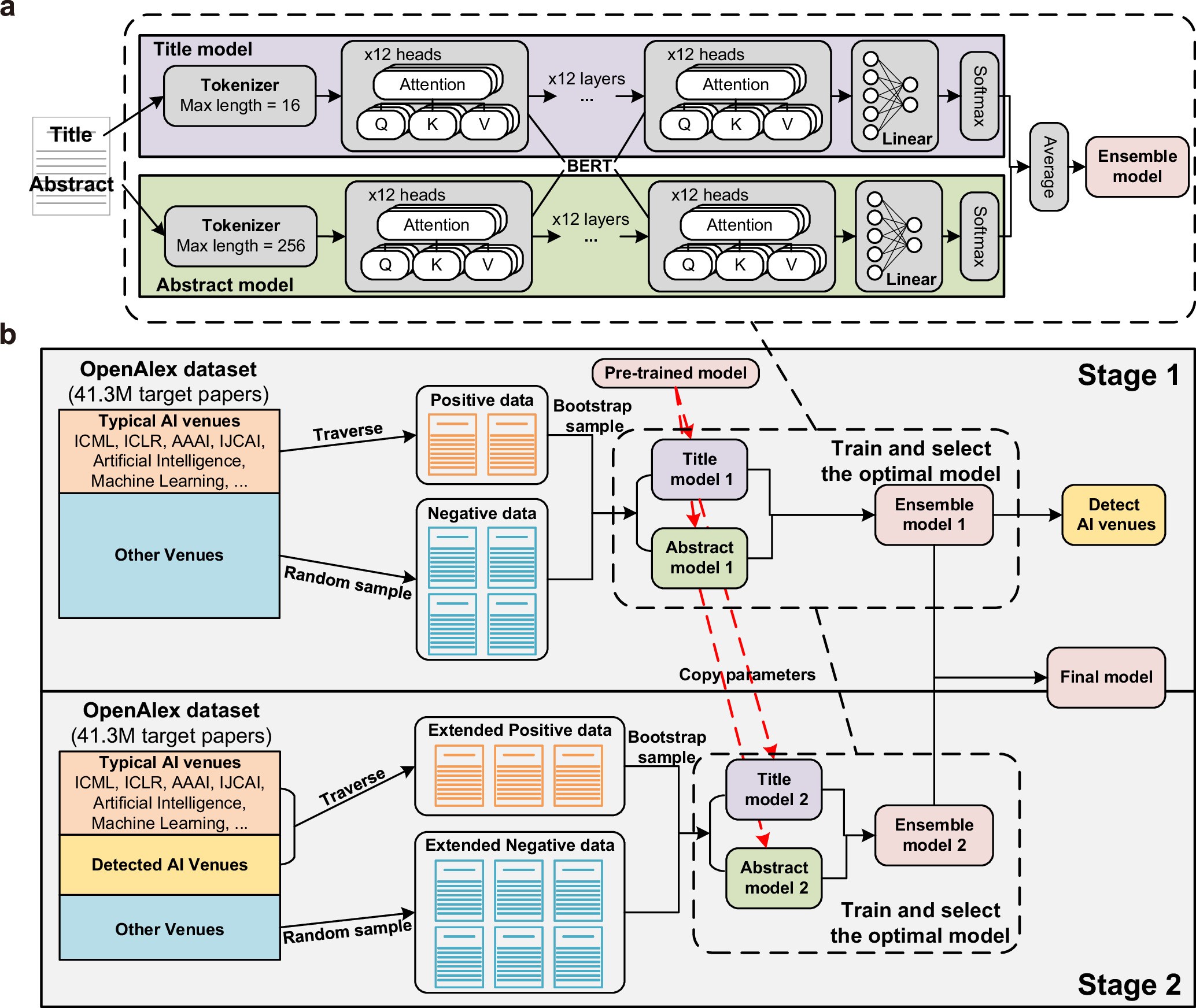
Extended Data Fig. 1: Illustration for the method of identifying AI usage in research papers with fine-tuned language models.
From: Artificial intelligence tools expand scientists’ impact but contract science’s focus

(a) Structure of our deployed language model, which consists of the tokenizer, the core BERT model, and the linear layer. (b) Procedure of the two-stage model fine-tuning process, where we design specific approaches for constructing positive and negative data at each stage.