Extended Data Fig. 8: Architecture of DeepBE generation.
From: Deep learning models to predict the editing efficiencies and outcomes of diverse base editors

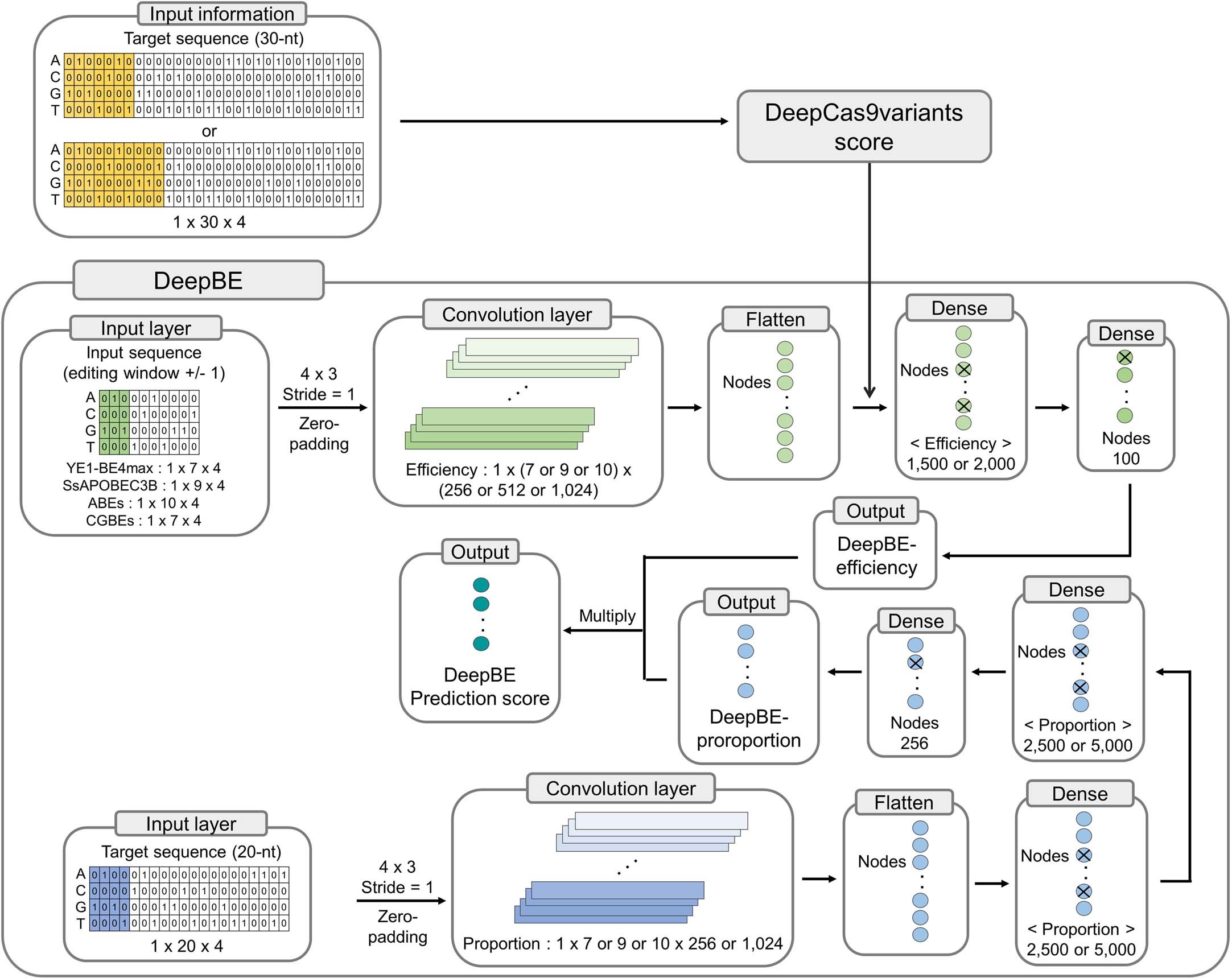
To predict overall base editing efficiency (DeepBE-efficiency), we used the prediction scores of DeepCas9variants along with input sequence information for the base editing window ± 1 base pair. Additionally, we obtained DeepBE-proportion scores based on the 20-base pair target sequence information. The DeepBE-proportion scores and DeepBE-efficiency scores were multiplied together to generate DeepBE prediction scores.