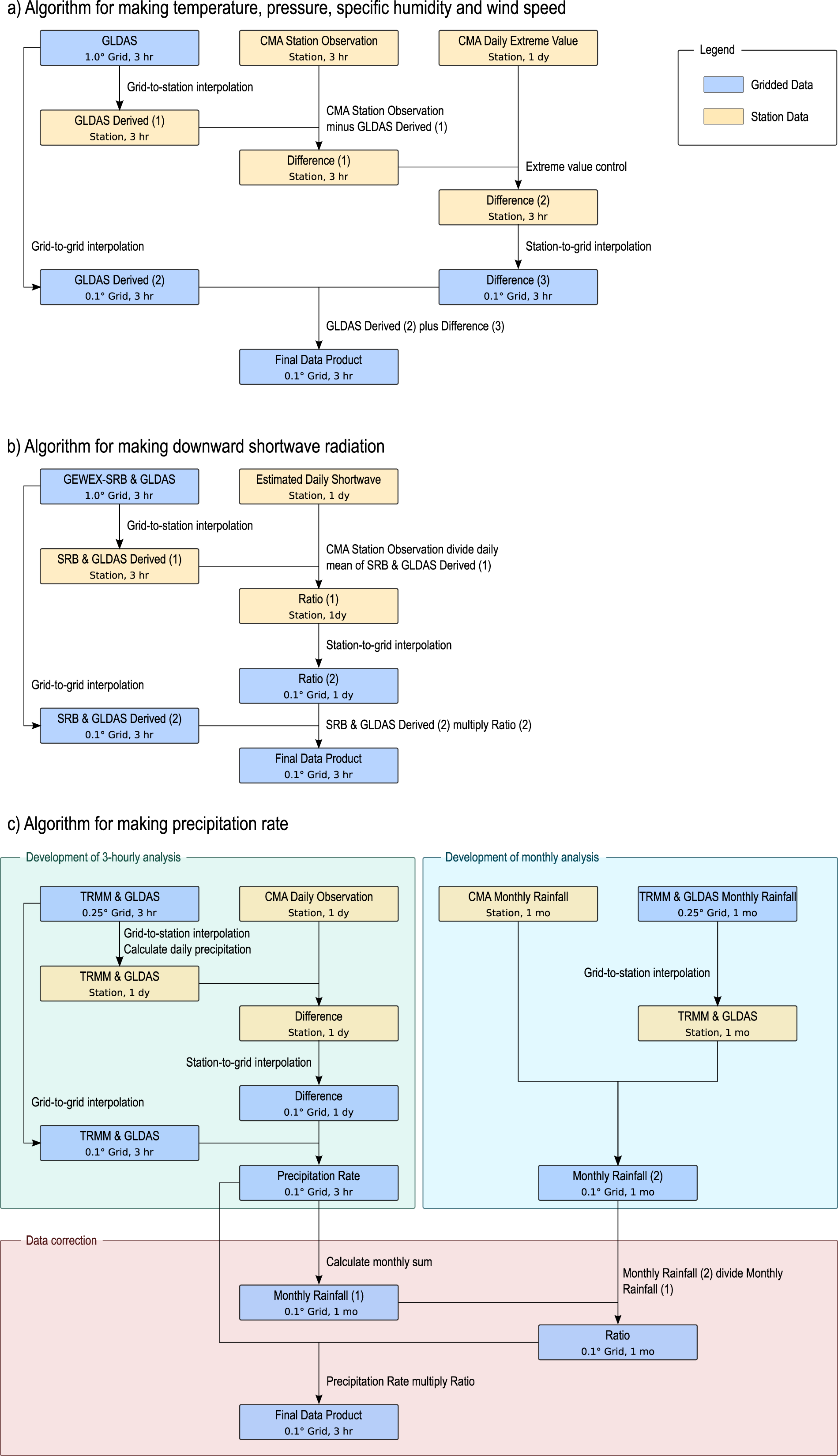
Fig. 2
From: The first high-resolution meteorological forcing dataset for land process studies over China

Algorithms for generating data for different variables in the CMFD. The algorithms for generating temperature, pressure, specific humidity and wind speed are quite similar so they are summarized as (a), and algorithms for making downward shortwave radiation and precipitation are depicted as (b,c), respectively.