Fig. 4
From: ChoCo: a Chord Corpus and a Data Transformation Workflow for Musical Harmony Knowledge Graphs

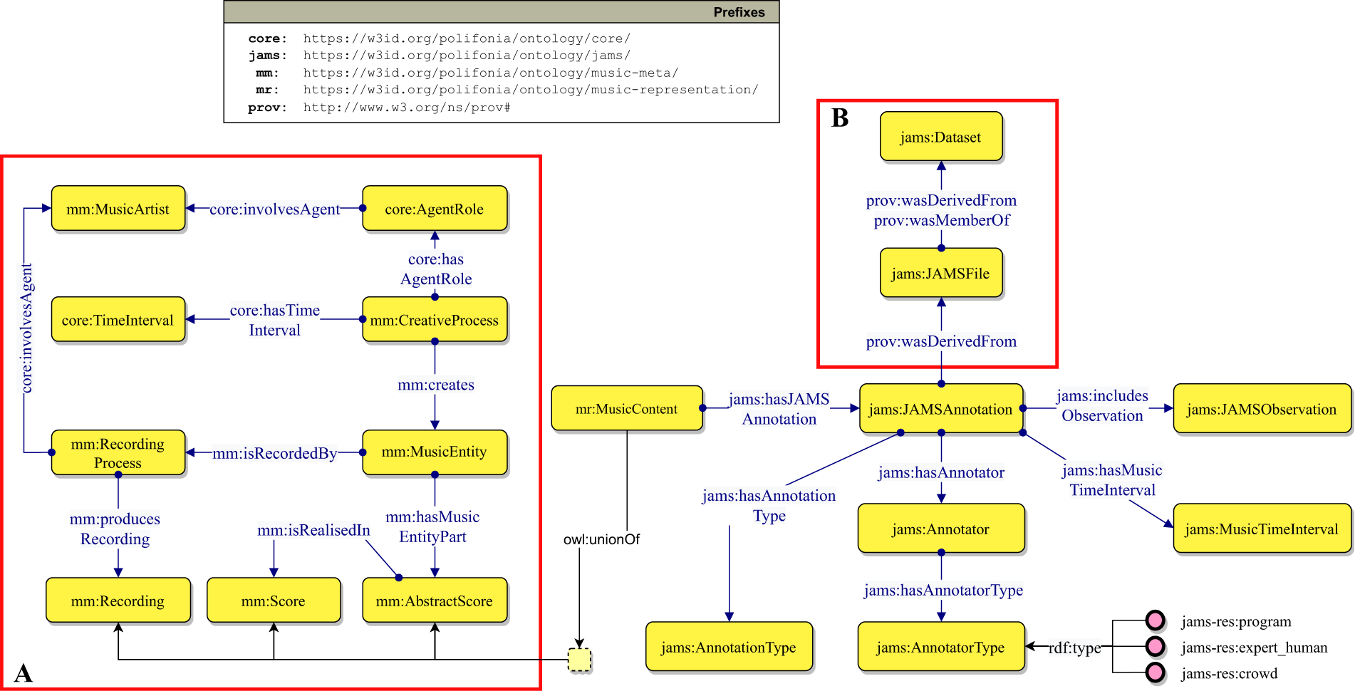
Fragment of the JAMS ontology describing JAMS files and their provenance, musical objects and JAMS annotations. We use the Graffoo notation (https://essepuntato.it/graffoo/): yellow boxes are classes, blue/green arrows are object/datatype properties, purple circles are individuals, green polygons are datatypes.