Fig. 3
From: Mapping 1-km soybean yield across China from 2001 to 2020 based on ensemble learning

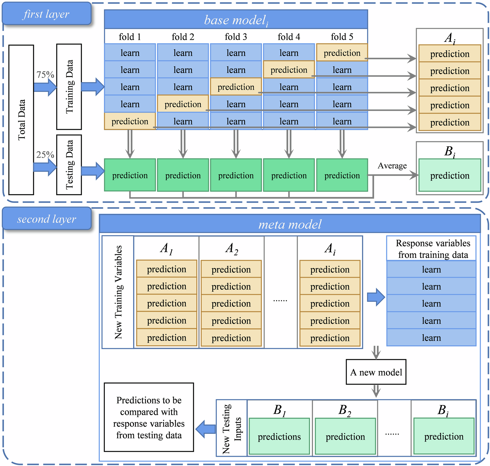
Schematic representation of the proposed 5-fold cross-validation based stacking model approach.
From: Mapping 1-km soybean yield across China from 2001 to 2020 based on ensemble learning

Schematic representation of the proposed 5-fold cross-validation based stacking model approach.