Fig. 2
From: A large annotated dataset of vocalizations by common marmosets

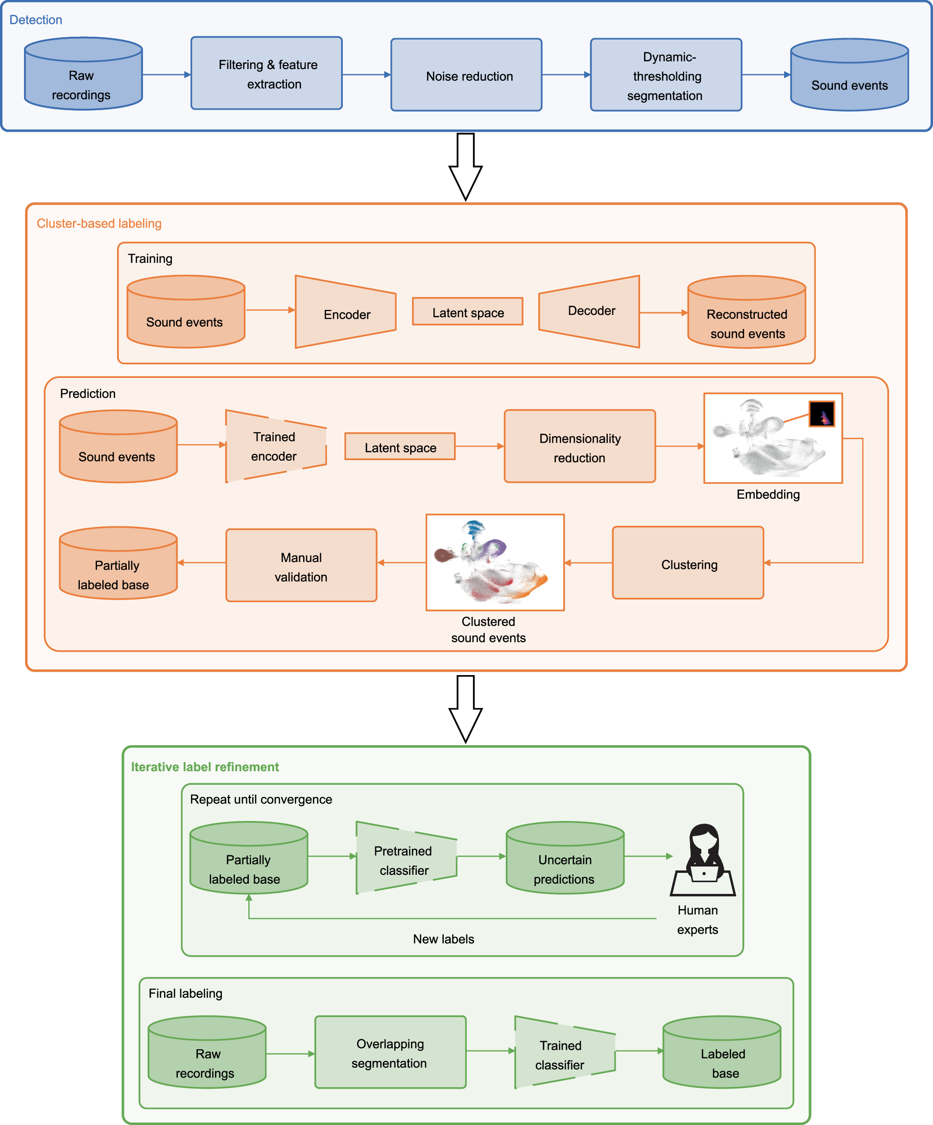
Pipeline for creating the published database. The Detection phase aims to provide a first pool of segmented vocalizations to start the Cluster-based labeling phase. Later in the process, in the Iterative label refinement phase, all of the raw recordings are passed to the trained classifier.