Fig. 5
From: The Austronesian and the Micronesian Comparative Dictionaries as CLDF datasets

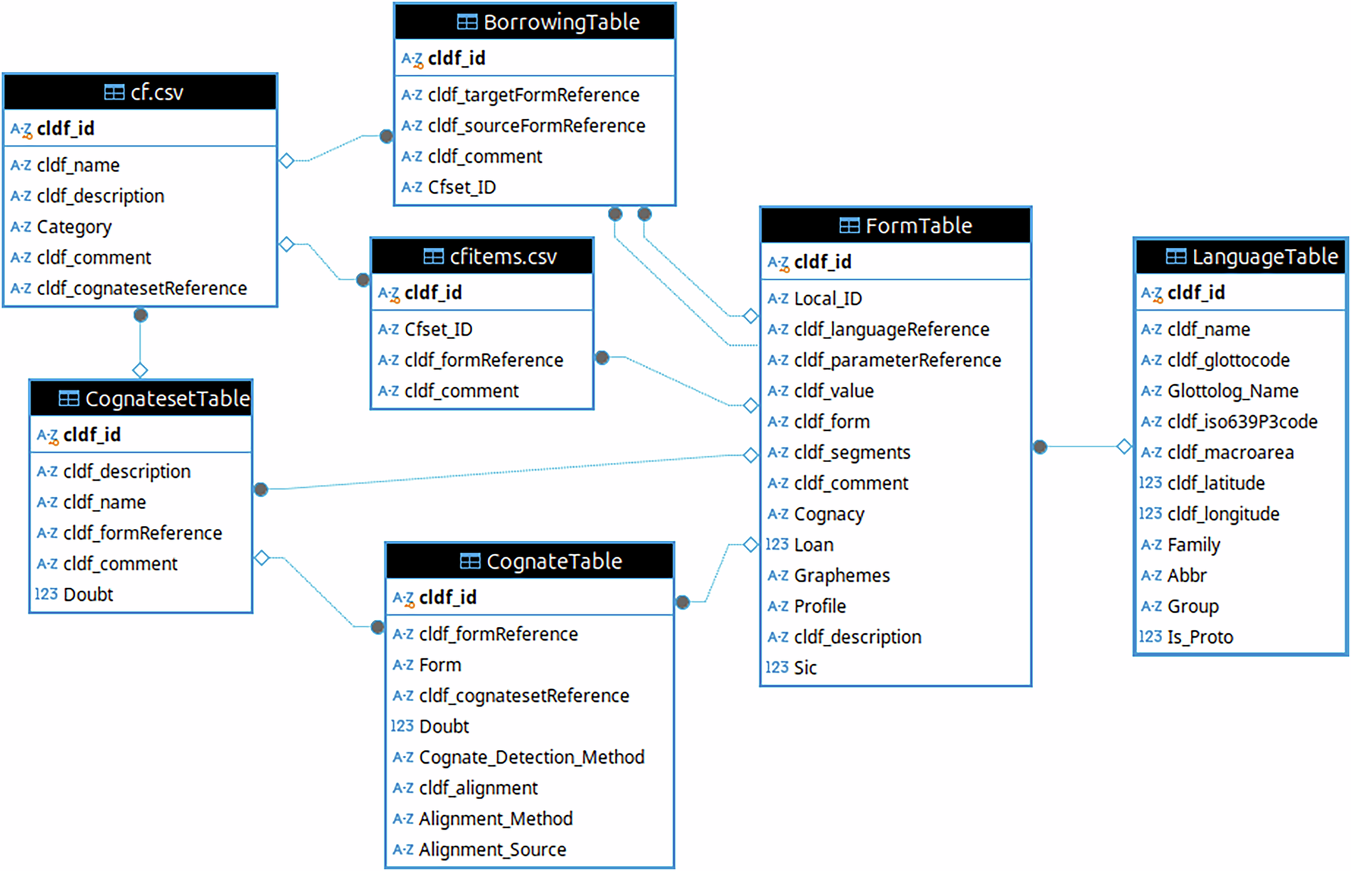
This figure shows an entity-relationship diagram of the main tables of the CLDF data model. The two tables on the left describe sets of forms. The three tables in the middle group forms into three types of sets, “borrowings” (or “loans”), “cf” (or “see also”) and “cognates”. Forms – the rows in FormTable hold the lexical data and the relation to (proto-)languages. The direct relationship between CognatesetTable and FormTable links cognate sets to a reconstructed proto-form. Some tables have been omitted for simplicity, e.g. the ParameterTable.