Fig. 1
From: PAVC: The foundation for a Pan-Arctic Vegetation Cover database

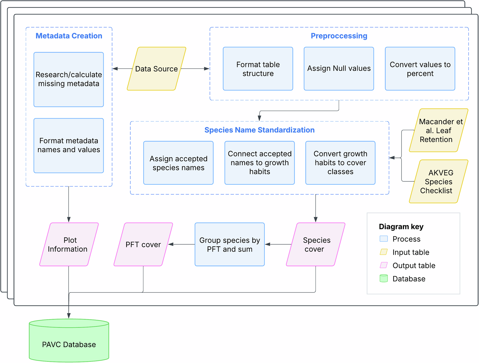
General workflow that can be applied to all data sources synthesized into the PAVC database.
From: PAVC: The foundation for a Pan-Arctic Vegetation Cover database

General workflow that can be applied to all data sources synthesized into the PAVC database.