Figure 2
From: Automatic dementia screening and scoring by applying deep learning on clock-drawing tests

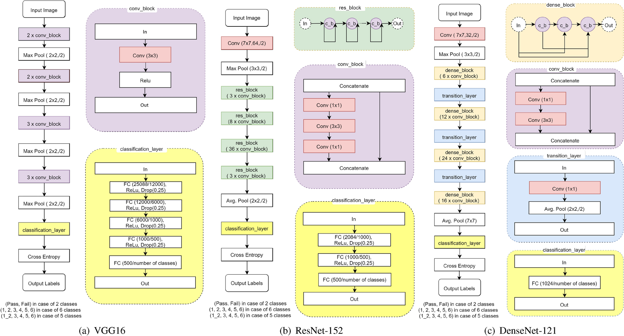
(a) VGG16, (b) ResNet-152, and (c) DenseNet-121 neural network architectures with modified classification layer.
From: Automatic dementia screening and scoring by applying deep learning on clock-drawing tests

(a) VGG16, (b) ResNet-152, and (c) DenseNet-121 neural network architectures with modified classification layer.