Figure 3
From: Combination predicting model of traffic congestion index in weekdays based on LightGBM-GRU

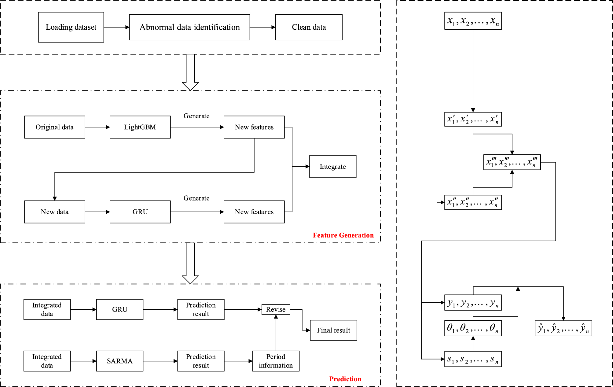
Frame diagram of the model.
From: Combination predicting model of traffic congestion index in weekdays based on LightGBM-GRU

Frame diagram of the model.