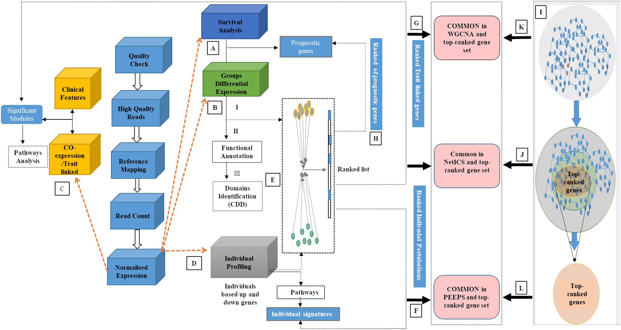
Figure 1

Flexible and interpretable omics integrative framework for RNA-seq data collected on two groups of patients, exemplified on PDAC ST/LT survival. RNA-seq quality-controlled data are inputted for (A) Survival analysis; (B) Group-based differential analysis via DESeq278 (C) Weighted gene co-expression network analysis WGCNA32; (D) Individual-based differential analysis; (E) Genes are ranked based on the integration of individual and group-based differentially expressed genes via NetICS92; (F–H) NetICS specific top 1% ranked genes are traced back in multiple previous analyses (A through E); (I) DADA7 analysis starting from disease genes; (J–L) DADA specific top 1% ranked genes are traced back in previous analyses (A through E).