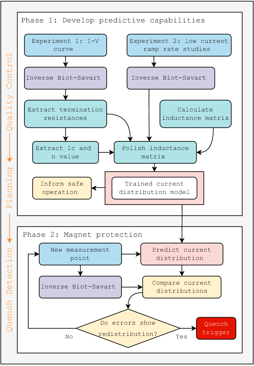
Figure 5

Methodology of this work. Cable currents are recreated from experiments using inverse Biot-Savart techniques, which are used to extract electric circuit parameters. These parameters can be used for quality control and test planning. The second phase compares the trained model predictions of cable currents with inverse Biot-Savart recreated cable currents for quench detection.