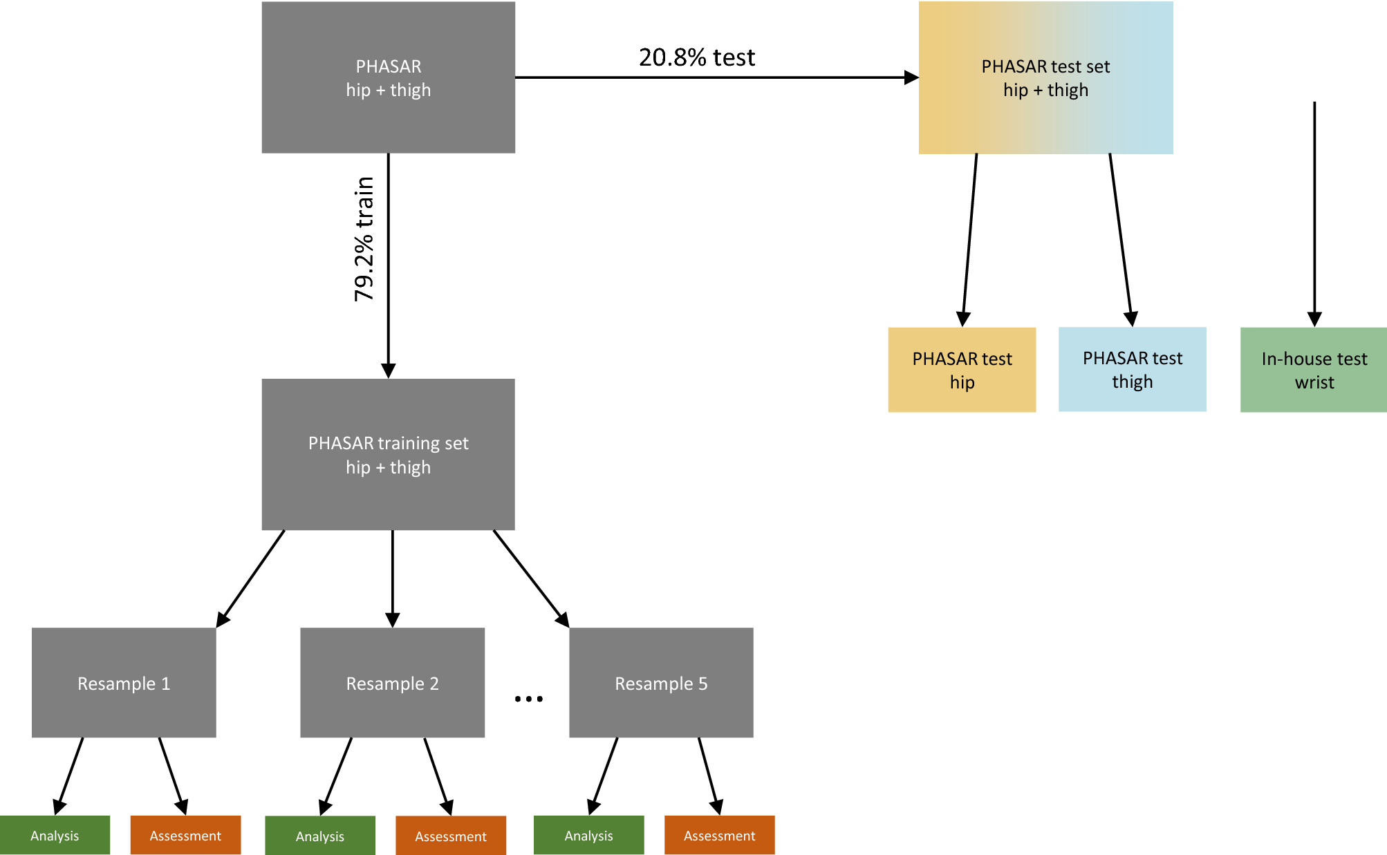
Figure 1

Flowchart of the splitting of the PHASAR dataset into train and test. The boxes on the left represent 79.2% of the PHASAR data for training in the five-fold resamples. The yellow and blue boxes on the right represent 20.2% of the PHASAR data for testing being split up into hip and thigh data while the green box is our in-house test dataset collected from wrist-worn devices.