Figure 9
From: Implementation of high step-up power converter for fuel cell application with hybrid MPPT controller

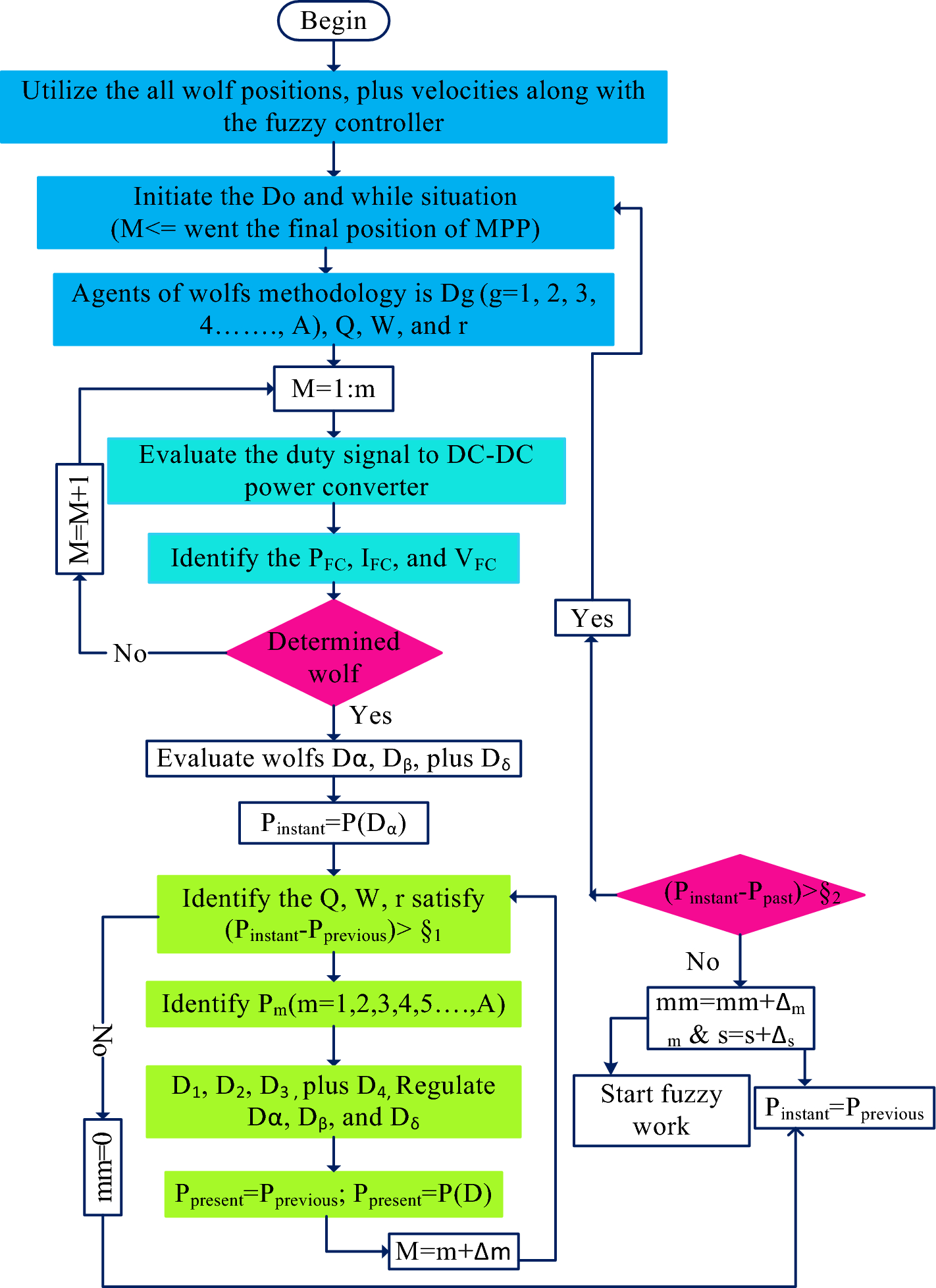
Proposed fuzzy membership functions handled by grey wolf methodology.
From: Implementation of high step-up power converter for fuel cell application with hybrid MPPT controller

Proposed fuzzy membership functions handled by grey wolf methodology.