Figure 5
From: Predicting early Alzheimer’s with blood biomarkers and clinical features

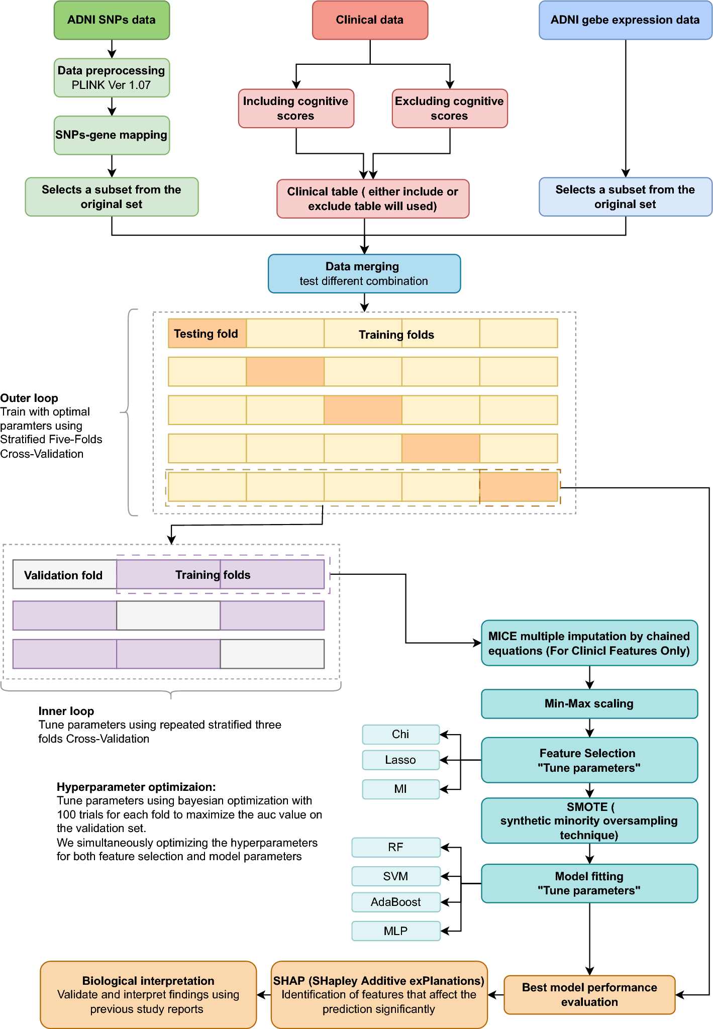
Machine learning pipeline for systematic model development.
From: Predicting early Alzheimer’s with blood biomarkers and clinical features

Machine learning pipeline for systematic model development.