Fig. 6
From: Orthopedic disease classification based on breadth-first search algorithm

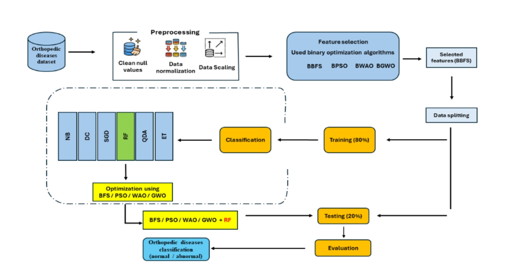
The optimized RF model based on BFS for Orthopedic’s disease classification.
From: Orthopedic disease classification based on breadth-first search algorithm

The optimized RF model based on BFS for Orthopedic’s disease classification.