Fig. 1
From: Wildlife target detection based on improved YOLOX-s network

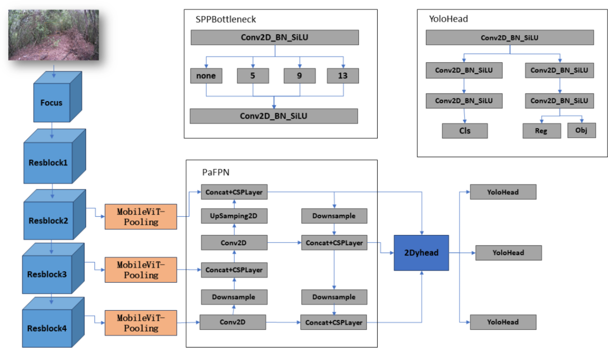
This is the improved YOLOX-s network structure diagram.
From: Wildlife target detection based on improved YOLOX-s network

This is the improved YOLOX-s network structure diagram.