Fig. 2
From: Optimizing brain stroke detection with a weighted voting ensemble machine learning model

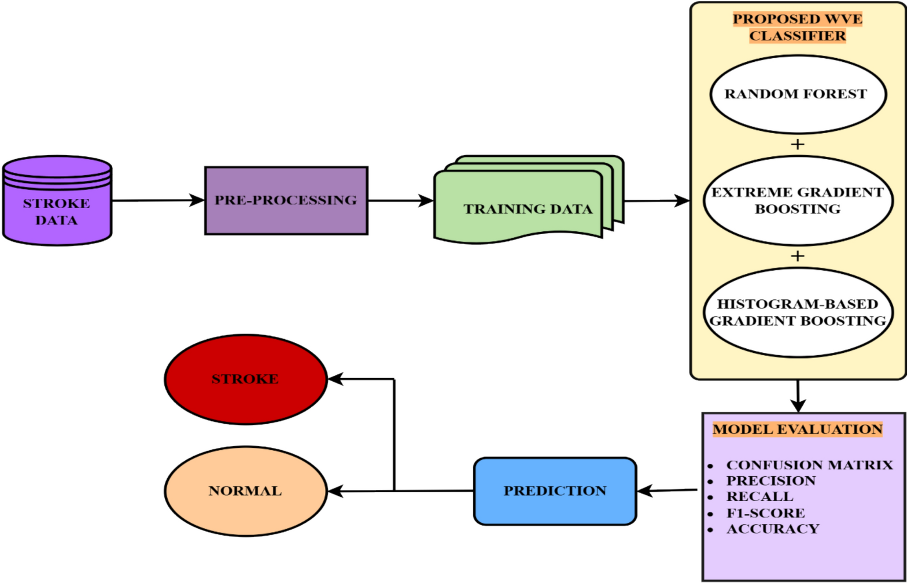
Proposed weighted voting-based ensemble classifier model.
From: Optimizing brain stroke detection with a weighted voting ensemble machine learning model

Proposed weighted voting-based ensemble classifier model.