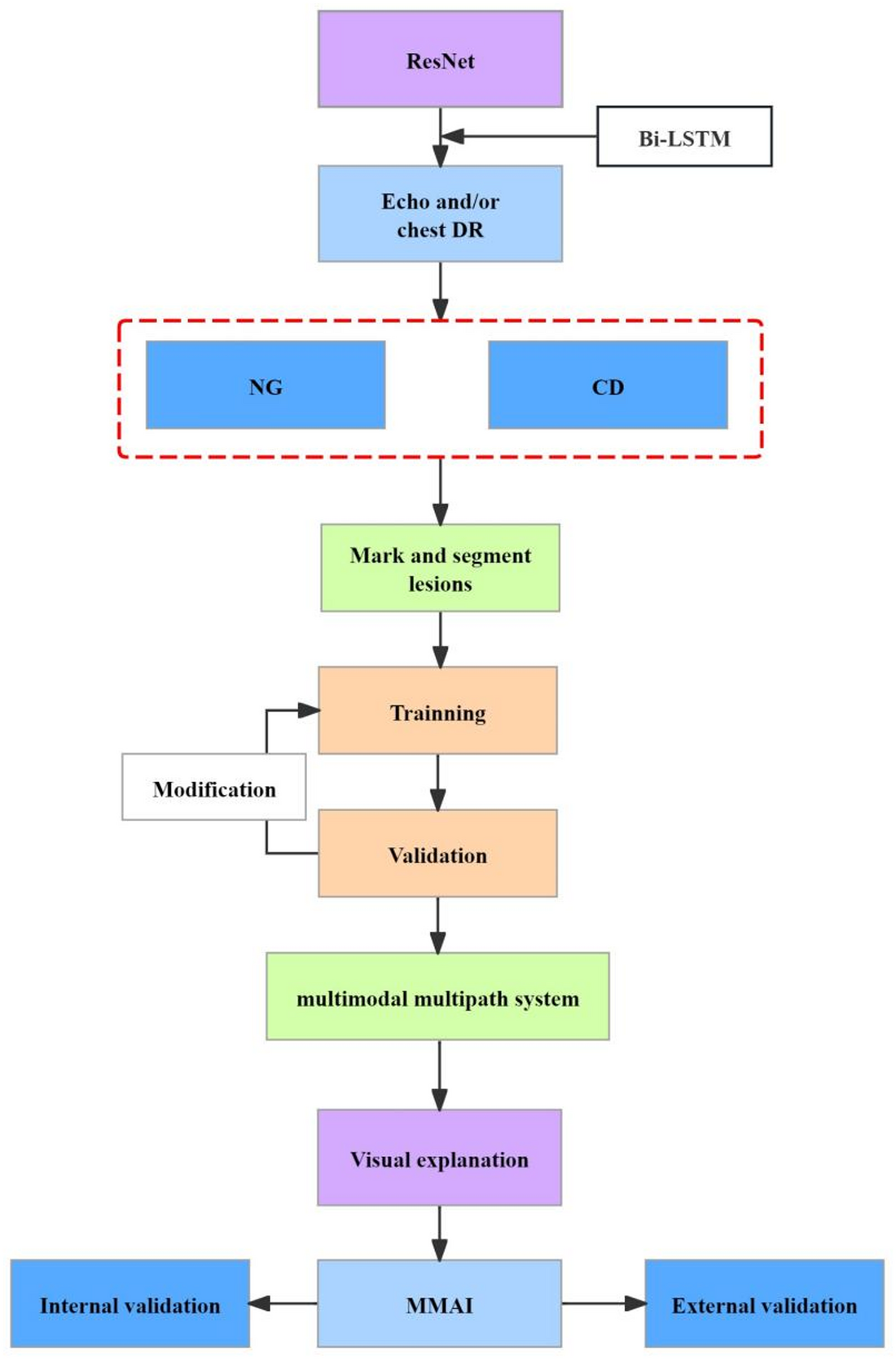
Fig. 1

Flowchart of the study design. The construction of multimodal, multipath artificial intelligence (MMAI) procedure included images for training, validation and testing. CD: correcting the defect; Echo, echocardiography; DR, digital radiography.