Fig. 12
From: An AI-powered smart Agribot for detecting locusts in farmlands using IoT and deep learning

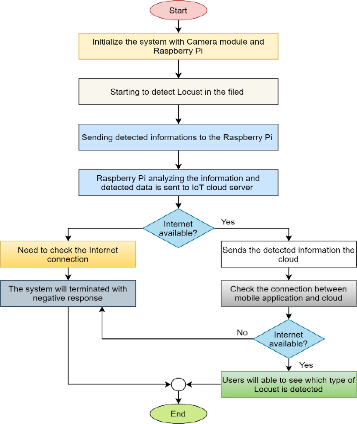
Working principles of Raspberry Pi and camera module to detect locusts in the field.
From: An AI-powered smart Agribot for detecting locusts in farmlands using IoT and deep learning

Working principles of Raspberry Pi and camera module to detect locusts in the field.