Fig. 8
From: Stacked convolutional neural network for emotion recognition using multi feature speech analysis

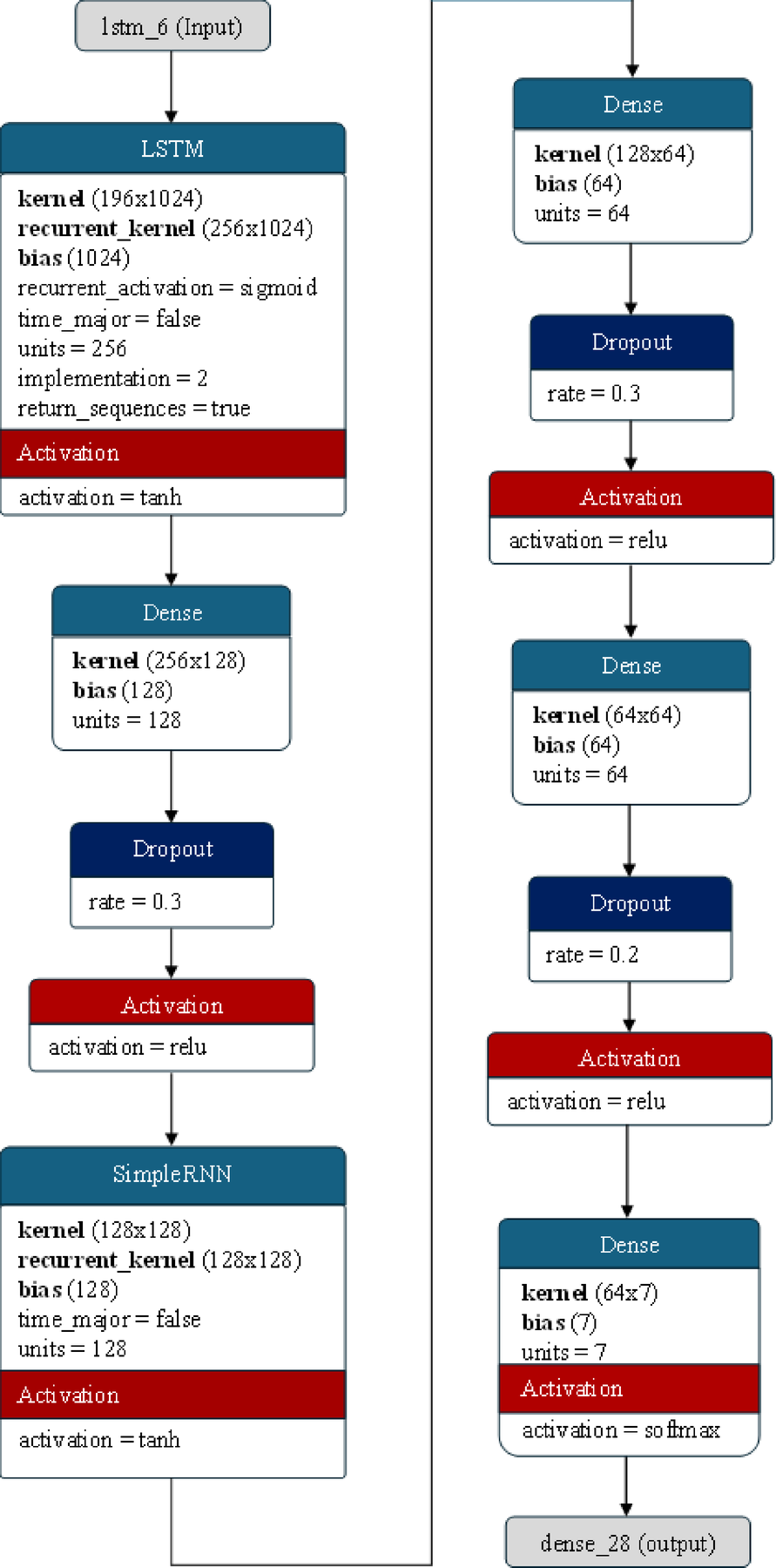
The architecture of the LSTM + RNN hybrid model used for emotion detection.
From: Stacked convolutional neural network for emotion recognition using multi feature speech analysis

The architecture of the LSTM + RNN hybrid model used for emotion detection.