Fig. 4
From: Leveraging blockchain and IoMT for secure and interoperable electronic health records

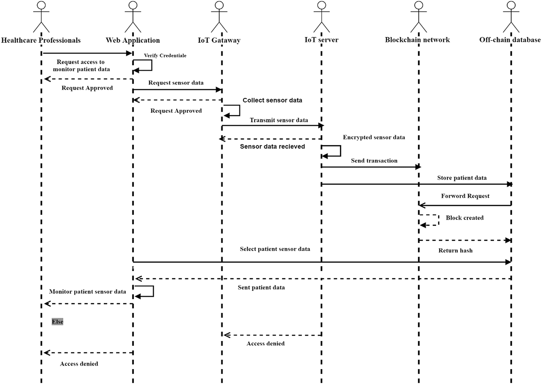
Sequence diagram for remote patient monitoring for the proposed EHRGuard system.
From: Leveraging blockchain and IoMT for secure and interoperable electronic health records

Sequence diagram for remote patient monitoring for the proposed EHRGuard system.