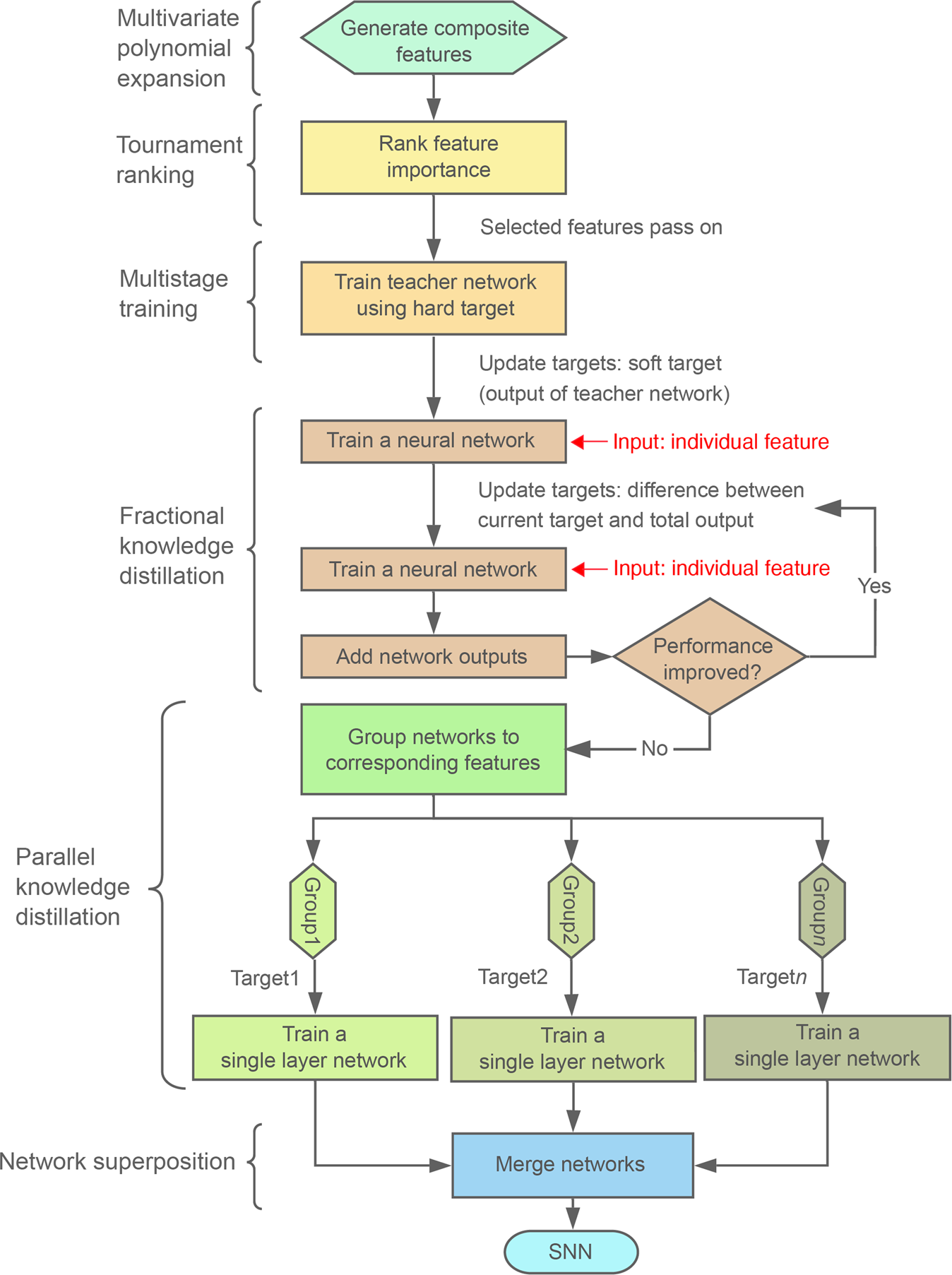
Fig. 2: Superposable neural network training flow diagram.
From: Landslide susceptibility modeling by interpretable neural network

The flow diagram shows the methods used in our study, which include the feature-selection model and multistage training. Our feature-selection model based on multivariate polynomial expansion and tournament ranking allows for the exploration of multiple combinations of parameters without relying on an expert’s choices, precondition, or classification of input features and identify a set of optimal composite features that are relevant to the landslide susceptibility. Then, multiple steps of knowledge distillation are used to quantify each control’s contribution to susceptibility (Sj, where j corresponds to single layer network). By superposing Sj, we create an additive, superposable neural network (SNN) model for total landslide susceptibility. The details of each methodology are explained in “Methods”.