Abstract
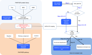
The PANTHER classification system (http://www.pantherdb.org) is a comprehensive system that combines genomes, gene function classifications, pathways and statistical analysis tools to enable biologists to analyze large-scale genome-wide experimental data. The current system (PANTHER v.14.0) covers 131 complete genomes organized into gene families and subfamilies; evolutionary relationships between genes are represented in phylogenetic trees, multiple sequence alignments and statistical models (hidden Markov models (HMMs)). The families and subfamilies are annotated with Gene Ontology (GO) terms, and sequences are assigned to PANTHER pathways. A suite of tools has been built to allow users to browse and query gene functions and analyze large-scale experimental data with a number of statistical tests. PANTHER is widely used by bench scientists, bioinformaticians, computer scientists and systems biologists. Since the protocol for using this tool (v.8.0) was originally published in 2013, there have been substantial improvements and updates in the areas of data quality, data coverage, statistical algorithms and user experience. This Protocol Update provides detailed instructions on how to analyze genome-wide experimental data in the PANTHER classification system.
This is a preview of subscription content, access via your institution
Access options
Access Nature and 54 other Nature Portfolio journals
Get Nature+, our best-value online-access subscription
$32.99 / 30 days
cancel any time
Subscribe to this journal
Receive 12 print issues and online access
$259.00 per year
only $21.58 per issue
Buy this article
- Purchase on SpringerLink
- Instant access to the full article PDF.
USD 39.95
Prices may be subject to local taxes which are calculated during checkout








Similar content being viewed by others
Code availability
Source codes for various PANTHER software, including the PANTHER scoring tool, and the tree-building tool (GIGA), can be downloaded at http://www.pantherdb.org/downloads/index.jsp.
Data availability
All PANTHER data are publicly available and can be downloaded at http://www.pantherdb.org/downloads/index.jsp.
References
Mi, H., Muruganujan, A., Ebert, D., Huang, X. & Thomas, P. D. PANTHER version 14: more genomes, a new PANTHER GO-slim, and improvements in enrichment analysis tools. Nucleic Acids Res. 47, D419–D426 (2019).
Venter, J. C. et al. The sequence of the human genome. Science 291, 1304–1351 (2001).
Thomas, P. D. et al. PANTHER: a library of protein families and subfamilies indexed by function. Genome Res. 13, 2129–2141 (2003).
Thomas, P. D. et al. PANTHER: a browsable database of gene products organized by biological function, using curated protein family and subfamily classification. Nucleic Acids Res. 31, 334–341 (2003).
Thomas, P. D. et al. Applications for protein sequence-function evolution data: MRNA/protein expression analysis and coding SNP scoring tools. Nucleic Acids Res. 34, W645–W650 (2006).
Mi, H., Muruganujan, A., Casagrande, J. T. & Thomas, P. D. Large-scale gene function analysis with the PANTHER classification system. Nat. Protoc. 8, 1551–1566 (2013).
Gaudet, P., Livstone, M. S., Lewis, S. E. & Thomas, P. D. Phylogenetic-based propagation of functional annotations within the gene ontology consortium. Brief. Bioinform. 12, 449–462 (2011).
UniProt Consortium. UniProt: the universal protein knowledgebase. Nucleic Acids Res. 46, 2699 (2018)..
The Gene Ontology Consortium. Expansion of the gene ontology knowledgebase and resources. Nucleic Acids Res. 45, D331–D338 (2017)..
Fabregat, A. et al. The Reactome pathway knowledgebase. Nucleic Acids Res. 46, D649–D655 (2018).
Cerami, E. et al. The cBio cancer genomics portal: an open platform for exploring multidimensional cancer genomics data. Cancer Discov. 2, 401–404 (2012).
Kanehisa, M., Sato, Y., Furumichi, M., Morishima, K. & Tanabe, M. New approach for understanding genome variations in KEGG. Nucleic Acids Res. 45, D353–D361 (2018).
Caspi, R. et al. The metacyc database of metabolic pathways and enzymes and the biocyc collection of pathway/genome databases. Nucleic Acids Res. 44, D471–D480 (2016).
Slenter, D. N. et al. WikiPathways: a multifaceted pathway database bridging metabolomics to other omics research. Nucleic Acids Res. 46, D661–D667 (2018).
Kerrien, S. et al. The intact molecular interaction database in 2012. Nucleic Acids Res. 40, D841–D846 (2012).
Chatr-Aryamontri, A. et al. The biogrid interaction database: 2017 update. Nucleic Acids Res. 45, D369–D379 (2017).
Benjamini, Y. & Hochberg, Y. Controlling the false discovery rate: a practical and powerful approach to multiple testing. J. R. Stat. Soc. Series B Methodol. 57, 289–300 (1995).
Finn, R. D. et al. InterPro in 2017-beyond protein family and domain annotations. Nucleic Acids Res. 45, D190–D199 (2017).
Mi, H. & Thomas, P. PANTHER pathway: an ontology-based pathway database coupled with data analysis tools. Methods Mol. Biol. 563, 123–140 (2009).
Clark, A. G. et al. Inferring nonneutral evolution from human-chimp-mouse orthologous gene trios. Science 302, 1960–1963 (2003).
Eddy, S. R. A new generation of homology search tools based on probabilistic inference. Genome Inform. 23, 205–211 (2009).
Acknowledgements
The authors thank the InterPro team, especially L. Richardson and R. Finn, for their support in providing PANTHER matching files used to generate PANTHER Generic Mapping files; the Reference Proteome team, especially M. Martin, for their support in providing up-to-date Reference Proteome datasets; the Gene Ontology Consortium, especially P. Gaudet, M. Feuermann and S. Lewis, for their support in providing GO phylogenetic annotation data; and the Reactome team, especially R. Haw, for their support in providing the Reactome dataset. The authors also thank A. Toga and the BDDS (Big Data for Discovery Science) Project for providing the funding to develop the software for supporting genetic variant analysis. This work is supported by NIH/NHGRI U41HG002273 and NSF 1458808 to P.D.T., and NIH U54EB020406 to A. Toga. Funding for open-access charge: University of Southern California.
Author information
Authors and Affiliations
Contributions
A.M. developed the software code for the website. X.H. generated the content of the PANTHER database and provided administrative support to maintain the database. D.E. built the current PANTHER release (v.14.0). C.M. developed the workflow to integrate Reactome data into the analysis. X.G. helped in the development and implementation of Fisher’s exact test in PANTHER. H.M. developed the new process to generate the PANTHER Generic Mapping file, and supervised the project. P.D.T. provided funding and supervised the project. H.M. wrote the manuscript, with contributions from all other authors.
Corresponding authors
Ethics declarations
Competing interests
The authors declare no competing interests.
Additional information
Publisher’s note: Springer Nature remains neutral with regard to jurisdictional claims in published maps and institutional affiliations.
Related link
Key references using this protocol
Mi, H., Muruganujan, A., Ebert, D., Huang, X. & Thomas, P. D. Nucleic Acids Res. 47, D419–D426 (2019): https://doi.org/10.1093/nar/gky1038
The Gene Ontology Consortium. Nucleic Acids Res. 45, D331–D338 (2017): https://doi.org/10.1093/nar/gkw1108
Mi, H. & Thomas, P. Methods Mol. Biol. 563, 123–140 (2009): https://doi.org/10.1007/978-1-60761-175-2_7
Protocol update to:
Mi, H., Muruganujan, A., Casagrande, J. T. & Thomas, P. D. Nat. Protoc. 8, 1551–1566 (2013): https://doi.org/10.1038/nprot.2013.092
This protocol is an update to Nat. Protoc. 8, 1551–1566 (2013): https://doi.org/10.1038/nprot.2013.092
Rights and permissions
About this article
Cite this article
Mi, H., Muruganujan, A., Huang, X. et al. Protocol Update for large-scale genome and gene function analysis with the PANTHER classification system (v.14.0). Nat Protoc 14, 703–721 (2019). https://doi.org/10.1038/s41596-019-0128-8
Received:
Accepted:
Published:
Version of record:
Issue date:
DOI: https://doi.org/10.1038/s41596-019-0128-8
This article is cited by
-
Hotspot mutations in HER2 interfaces destabilize structure, causing breast cancer treatment failure
Oncogene (2026)
-
A general strategy for generating expert-guided, simplified views of ontologies
Scientific Data (2026)
-
MiR-31 suppresses lung adenocarcinoma cell proliferation through CDK1 and E2F2-mediated cell cycle arrest
Discover Oncology (2026)
-
The genetic structure and diversity of smallholder dairy cattle in Rwanda
BMC Genomic Data (2025)
-
Detecting and characterizing copy number variation in a large commercial U.S. Holstein cattle population
BMC Genomics (2025)


