Abstract
Titanium products, regarded as a strategic metal by many national governments, play important and irreplaceable roles in national defence and military applications. China has built a large-scale titanium industrial chain, and its status and development pathways will greatly affect the global market. Several researchers contributed a set of reliable statistical data to bridge the knowledge gap in evaluating the industrial layout and the entire structure of China’s titanium industry with little literature information regarding the management of metal scrap in the manufacturers of titanium products. To bridge this data gap, we present a dataset of annual metal scrap circularity to uncover China’s evolution of the titanium industry today, which contains off-grade titanium sponge, low-grade titanium scrap, and recycled high-grade titanium swarf with the relevant circularity of the titanium industry in China at the national level from 2005 to 2020.
Similar content being viewed by others
Background & Summary
Titanium alloys primarily stand out due to their high specific strength and excellent corrosion resistance, which explains their preferential and critical applications in the aerospace industry, national defence, and military applications as the key structural materials for the long-term service1,2. Therefore, there are stern technological barriers to the manufacture of titanium and titanium-based alloys, while they are regarded as strategic resources by many national governments1.
China plays a tiny role in the global titanium market, and it only shares (0.8~4.5%) of the worldly titanium sponge production capacity from 1995 to 20043,4. And China’s titanium industry has experienced significant development to meet its outstanding economic performance and become a decisive titanium producer and consumer globally since 2005. Its share in the global production capacity of titanium sponge, the primary titanium metal, increased from 8.4% in 20055 to 48.7% in 20206, followed by Japan (21.2% in 2020), Russian (14.3% in 2020), Kazakhstan (only 8.0% in 2020), US (only 4.0% in 2020), and Ukraine (only 3.7% in 2020)6, and they cover the current global titanium sponge requirement, which detailed in Fig. 1. And China also produced about 123.0 thousand tons of titanium sponge in 2020, which is responsible for more than 55.0% of the overall titanium sponge production7. China has been a dominant role in the global titanium supply chain. China also experiences rapid growth in titanium alloy products, while its average annual growth rate exceeds 16.5% from 2001. And China has also been the main consumer of the global titanium consumption chain. Meanwhile, the annual growth rate of internal demand for titanium alloy products averaged at about 20.0% from 2001 and shared 46.0% of the global demand for those products in 2020. This rapidly rising caused by the aerospace industry and the national defence is likely to continue to grow in the next few decades, which put new demands on the supply security of titanium products. Thus, the status and development pathways of China’s titanium industry will have a significant impact on the market of the entire world7,8.
Global production capacity of titanium sponge from 2001 to 2020.
Although China has built a large-scale titanium industrial chain, it is still weak in the high-end titanium-based alloys and needs urgent upgrade8,9. And only the individual regional governments have put forward several development plans and policies to regulate their titanium industries, few policies have yet been carried out at the national level to explore the development strategy of China’s titanium industry and related industries in strengthening resource management, low carbon and long-term development of high technology. To bridge the knowledge gap in evaluating the industrial layout and the entire structure of China’s titanium industry, several researchers contributed a set of reliable statistical data7,10 that are the basis for setting the national development strategy of China’s titanium industry. However, they performed little literature information regarding the management of metal scrap in the manufacturers of titanium products, which would lead to increased uncertainty in the material flow analysis for titanium sponge. There are also few attempts to quantify waste management and metal scrap circularity within the titanium industry chain in China7,9,10,11. The management of titanium metal scrap would be particularly vital to expand the virgin titanium metal resources and be beneficial to optimize China’s resource efficiency11, which is also valuable to resource economists and regional strategic policymakers.
Given the importance of quantifying metal scrap and its circularity, we present a dataset of annual metal scrap circularity to uncover China’s evolution of the titanium industry today, which contains unrecycled low-grade titanium scrap and recycled high-grade titanium swarf with the relevant circularity at the national level in China from 2005 to 2020.
Methods
Boundary definition
The spatial boundary of this dataset covers the whole territory of mainland China, except the Hongkong, Macau, and Taiwan regions12,13. For periods earlier than the year 2005, the statistical data on the dataset of titanium products are incomplete and China plays a tiny role in the global titanium products market. Thus, the temporal boundary refers to the period of 2005 to 2020 to ensure the integrity and authority of the data collecting in this descriptor.
Titanium products and titanium scrap
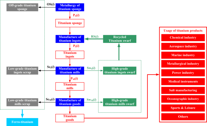
Titanium products fall into four categories according to their life cycle: titanium sponge, titanium ingots, titanium mills, and titanium goods. Titanium tetrachloride reacts with the liquid magnesium and then is refined by vacuum distillation for the removal of non-titanium contaminants, and forming a sponge structure14,15. The final product is named as titanium sponge. A considerable amount of the off-grade titanium sponge, which constitutes 10.0% to 20.0% of the annual production, is generated and currently used as an alloying addition to titanium-stabilized specialty steels, either directly recycled into ferrotitanium16,17.
Then, titanium sponge and small-piece swarf metal are firstly pre-densified in a hydraulic press and then assembled to an electrode that is at least double re-melted under low-pressure argon in an electron beam melting furnace or a vacuum consumable arc remelting furnace18. The slabs, bars, and flat-rolled materials formed by forging are the semi-finished products for the rolled slabs and plates in rolling facilities19. In this study, the intermediate products, called titanium mills, include more than six categories of slabs & plates, bars, tubes, wires, forged pieces, castings, and the other mill products.
Titanium mills are further processed to manufacture end-use products. The application scenarios for the terminal usage of titanium goods are classified as the chemical industry, aerospace industry, marine industry, metallurgical industry, power industry, medical instruments, salt manufacturing, oceanographic industry, sports & leisure, and others.
The machining processes of titanium ingots and mills generate a large amount of prompt titanium swarf, which accounts for about 25.0% to 40.0% of titanium ingots production. Furthermore, the high-grade titanium swarf with low O and Fe impurities is remelted to titanium ingots or even slabs. And low-grade swarf, about 10.0% to 25.0% of that production, would be also used as an alloying element in the steel industry20. Due to the fact that the majority of the titanium embodies is still under service, but the backward recycling technology, the volume of end-of-life scrap is quite low at less than 1.0% and its recycling is not important on an industrial scale at this stage in China19. The various lifetime of end-use products has little impact in determining the metal scrap circularity at the present stage. Thus, the major resource of recycled titanium scrap is generated in the manufacturing process of titanium ingots and mills, rather than the post-consumer in-use titanium products.
The details of titanium products and relevant titanium scrap, off-grade titanium sponge, low-grade titanium scrap, and high-grade titanium swarf, are displayed in Table 1 and Fig. 2.
Life cycle of titanium products and titanium scrap management & recycling.
Assessment of titanium scrap and relevant circularity
The total of recycled titanium swarf and assessment of titanium scrap circularity is estimated in Table 2.
Data management
The yearly domestic production data from 2005 to 2020 are mainly consulted from the published annual literature, the China Non-ferrous Metals Industry Association Titanium Zirconium & Hafnium Branch (CNIA-TI), or the annual publications of the USGS (Fig. 3). For the difference, the general principle is to give a priority to adopting official statistics from Chinese literature and the China Non-ferrous Metals Industry Association. Titanium scrap in different stages in practical production are obtained through our field investigations and consultation with relevant experts (Fig. 4). Those data are regarded as the primary data. The relative uncertainties of primary data are very low, considered to be equal to or less than 2.0%7, while those data were collected from official statistical reports and published literature.
Yearly domestic production of titanium sponge, titanium ingots, titanium mills, and titanium goods from 2005 to 2020.
Yearly recycled prompt swarf and unrecycled scrap in China’s titanium products industrial chain from 2005 to 2020.
The secondary data, recycled high-grade titanium swarf, and the various coefficients are generally calculated from the primary statistics data or the previous reports and estimated by industrial experts. And the resulting relative uncertainties of the secondary data are calculated by error propagation methods, an alternative faster and more reliable than Monte Carlo method within same indicators7,21. The details of the data resources and their relevant uncertainties are listed in Table 3.
Data Records
The database contains annual primary data and secondary data for titanium products in China from 2005 to 2020. The primary data are recorded as operating capacity, annual production, and titanium scrap of titanium sponge, titanium ingots, titanium mills, and titanium goods. The secondary data are recorded as the recycled high-grade titanium swarf, and the ratios of off-grade titanium sponge, low-grade titanium scrap, and recycled high-grade titanium swarf for each titanium product.
The entire database has been uploaded and publicly available at the Figshare repository and is named “Dataset of annual metal scrap circularity of titanium industry in China from 2005 to 2020”22, which consisted of five excel files (Table 4).
Technical Validation
Comparison of metal scrap circularity with Japan
Since there is no directly comparable dataset for this validation process, the validation of titanium scrap and swarf for ingots and mills are firstly shown in Fig. 5. The share of recycled prompt swarf keeps on 24.3%, 25.8%, and 23.5% in the raw material supply of titanium ingots manufacturing in years of 2010, 2015 and 2020, respectively. Although the recycled titanium prompt swarf reduces the dependence on high-grade titanium sponge for China to some extent, it is still weak compared with Japan19 which keeps on 40% in 2007. Secondly, the off-grade titanium sponge, low-grade titanium scrap, and high-grade titanium swarf demonstrated significant positive correlations with domestic production of relevant titanium products (Fig. 6), which indicated that major uncertainties would not been introduced in this dataset of annual metal scrap and relevant circularity of titanium industry in China from 2005 to 2020.
Validation of titanium scrap and swarf for titanium ingots and mills in (a) 2010, (b) 2015, (c) 2020, and that of Japan in 2007.
Correlations between titanium scrap and domestic production for (a) off-grade titanium sponge, (b) low-grade titanium ingots scrap, (c) low-grade titanium mills scrap, (d) high-grade titanium ingots swarf, (e) high-grade titanium mills swarf, and (f) recycled high-grade prompt titanium swarf.
Limitations of China’s titanium flow dataset
Great efforts were made to guarantee the reliability of China’s titanium flow dataset, however, the lack of available statistical results for the usage of low-grade titanium scrap for titanium sponge, titanium ingots, and titanium mill products caused that the usages of them were not displayed detailly in this data descriptor. These shortcomings should be considered by users.
Code availability
There was no code used in the generation of the data in this work, an only Microsoft Excel is employed to process all the data.
References
Raabe, D., Tasan, C. C. & Olivetti, E. A. Strategies for improving the sustainability of structural metals. Nature 575, 64–74, https://doi.org/10.1038/s41586-019-1702-5 (2019).
Gao, F. et al. Environmental impacts analysis of titanium sponge production using Kroll process in China. J. Clean. Prod. 174, 771–779, https://doi.org/10.1016/j.jclepro.2017.09.240 (2018).
USGS. Mineral Commodity Summaries: Titanium and Titanium Dioxide. https://s3-us-west-2.amazonaws.com/prd-wret/assets/palladium/production/mineral-pubs/titanium/titanmcs96.pdf (1996).
USGS. Mineral Commodity Summaries: Titanium and Titanium Dioxide. https://s3-us-west-2.amazonaws.com/prd-wret/assets/palladium/production/mineral-pubs/titanium/tidiomcs05.pdf (2005).
USGS. Mineral Commodity Summaries: Titanium and Titanium Dioxide. https://s3-us-west-2.amazonaws.com/prd-wret/assets/palladium/production/mineral-pubs/titanium/tidiomcs06.pdf (2006).
USGS. Mineral Commodity Summaries: Titanium and Titanium Dioxide. https://pubs.usgs.gov/periodicals/mcs2021/mcs2021-titanium.pdf (2021).
Li, M. et al. Uncovering spatiotemporal evolution of titanium in China: A dynamic material flow analysis. Resour. Conserv. Recy. 180, p106166, https://doi.org/10.1016/j.resconrec.2022.106166 (2022).
Takeda, O., Ouchi, T. & Okabe, T. H. Recent Progress in Titanium Extraction and Recycling. Metall. Mater. Trans. B 51, 1315–1328, https://doi.org/10.1007/s11663-020-01898-6 (2020).
Li, X. et al. Material flow analysis of titanium dioxide and sustainable policy suggestion in China. Resour. Policy 67, p101685, https://doi.org/10.1016/j.resourpol.2020.101685 (2020).
Hu, X., Luo, F., Lin, J., Wang, M. & Li, X. Dynamic material flow analysis of titanium sponge in China: 2000–2019. J. Clean. Prod. 371, p133704, https://doi.org/10.1016/j.jclepro.2022.133704 (2022).
Feng, E. et al. Sustainable recovery of titanium from secondary resources: A review. J. Environ. Manage. 339, p117818, https://doi.org/10.1016/j.jenvman.2023.117818 (2023).
Geng, J. X. et al. Static material flow analysis of neodymium in China. J. Ind. Ecol. 25, 114–124, https://doi.org/10.1111/jiec.13058 (2021).
Rui, X., Geng, Y., Sun, X., Hao, H. & Xiao, S. Dynamic material flow analysis of natural graphite in China for 2001-2018. Resour. Conserv. Recy. 173, p105732, https://doi.org/10.1016/j.resconrec.2021.105732 (2021).
Wang, W. H. & Wu, F. Z. Quantifying Heat Transfer Characteristics of the Kroll Reactor in Titanium Sponge Production. Front. Energy Res. 9, p751781, https://doi.org/10.3389/fenrg.2021.759781 (2021).
Wang, W. H., Wu, F. Z. & Jin, H. X. Gaseous p–v–T Property Measurements for Titanium Tetrachloride from 873.0 to 1173.0 K and Low Pressure of 34.05 kPa. ACS Omega 5, 18573–18578, https://doi.org/10.1021/acsomega.0c00667 (2020).
Lim, K.-H., Jeoung, H.-J., Lee, T.-H., Yi, K.-W. & Kang, J. Deoxidation of Off-Grade Titanium Sponge Using Magnesium Metal in Argon and Hydrogen Mixed Gas Atmosphere. Metall. Mater. Trans. B 53, 220–231, https://doi.org/10.1007/s11663-021-02358-5 (2022).
Reddy, R. G., Shinde, P. S. & Liu, A. The Emerging Technologies for Producing Low-Cost Titanium. J. Electrochem. Soc. 168, p042502 (2021).
Kondrashov, E., Rusakov, K. & Leder, M. VAR ingot solidification model and its verification Application to titanium Ti-10V-2Fe-3Al alloy. Eur. Phys. J.-Spec. Top. 229, 485–494, https://doi.org/10.1140/epjst/e2019-900115-5 (2020).
Takeda, O. & Okabe, T. H. Current status of titanium recycling and related technologies. JOM 71, 1981–1990, https://doi.org/10.1007/s11837-017-2481-9 (2019).
Jena, K. D., Xu, Y., Hayat, M. D., Zhang, W. & Cao, P. Aiming at low-oxygen titanium powder: A review. Powder Technology 394, 1195–1217, https://doi.org/10.1016/j.powtec.2021.09.029 (2021).
Heijungs, R. & Lenzen, M. Error propagation methods for LCA-a comparison. Int. J. Life Cycle Ass. 19, 1445–1461, https://doi.org/10.1007/s11367-014-0751-0 (2014).
Wang, W. & Wu, F. Dataset of annual metal scrap circularity of titanium industry in China from 2005 to 2020. Figshare https://doi.org/10.6084/m9.figshare.22954928.v1 (2023).
CNIA-TI, Northwest Institute for Non-Ferrous Metal Research. Progress in Titanium Industry https://tgyj.cbpt.cnki.net/WKE3/WebPublication/index.aspx?mid=tgyj (2022).
USGS. Titanium Statistics and Information https://www.usgs.gov/centers/national-minerals-information-center/titanium-statistics-and-information (2021).
Acknowledgements
The author acknowledges the financial supports received from the Science and Technology Foundation of Guizhou Province [grant numbers QKHJC-ZK 2021-YB 261 and QKHJC 2019-1406], the National Natural Science Foundation of China [grant number 51874108], the Talent Projects of Guizhou University and the Education Department of Guizhou Province [grant number GDPY 2019-20 and QJHKYZ 2021-097]. And the author is grateful to senior engineers Qiang Liang and Lvguo Zhang of Zunyi Titanium Co., Ltd for their valuable discussions and advice.
Author information
Authors and Affiliations
Contributions
Conceptualization, Methodology, Validation, Formal analysis, Data collection, Visualization, Funding acquisition, Writing, Revising, and Polishing: W.W.; Funding acquisition: F.W.
Corresponding author
Ethics declarations
Competing interests
The authors declare no competing interests.
Additional information
Publisher’s note Springer Nature remains neutral with regard to jurisdictional claims in published maps and institutional affiliations.
Rights and permissions
Open Access This article is licensed under a Creative Commons Attribution 4.0 International License, which permits use, sharing, adaptation, distribution and reproduction in any medium or format, as long as you give appropriate credit to the original author(s) and the source, provide a link to the Creative Commons license, and indicate if changes were made. The images or other third party material in this article are included in the article’s Creative Commons license, unless indicated otherwise in a credit line to the material. If material is not included in the article’s Creative Commons license and your intended use is not permitted by statutory regulation or exceeds the permitted use, you will need to obtain permission directly from the copyright holder. To view a copy of this license, visit http://creativecommons.org/licenses/by/4.0/.
About this article
Cite this article
Wang, W., Wu, F. Dataset of annual metal scrap circularity of titanium industry in China from 2005 to 2020. Sci Data 10, 435 (2023). https://doi.org/10.1038/s41597-023-02351-4
Received:
Accepted:
Published:
Version of record:
DOI: https://doi.org/10.1038/s41597-023-02351-4
This article is cited by
-
Microstructure & physicochemical properties dataset of NaCl-based salt mixtures for concentrating solar power
Scientific Data (2026)
-
Sustainable supply of critical materials for water electrolysers and fuel cells
Communications Earth & Environment (2025)
-
Plant-level intensity of energy and CO2 emissions for Portland cement in Guizhou of Southwest China 2019–2022
Scientific Data (2024)








