Fig. 1
From: Mapping accumulated carbon storage of global mangroves from 2000 to 2020 at a 1 km resolution

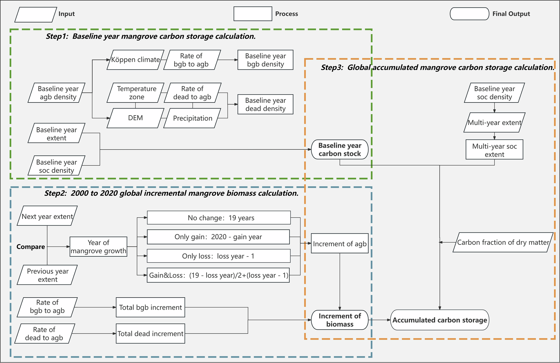
Overall methodological framework of calculating the accumulated carbon storage of mangroves.
From: Mapping accumulated carbon storage of global mangroves from 2000 to 2020 at a 1 km resolution

Overall methodological framework of calculating the accumulated carbon storage of mangroves.