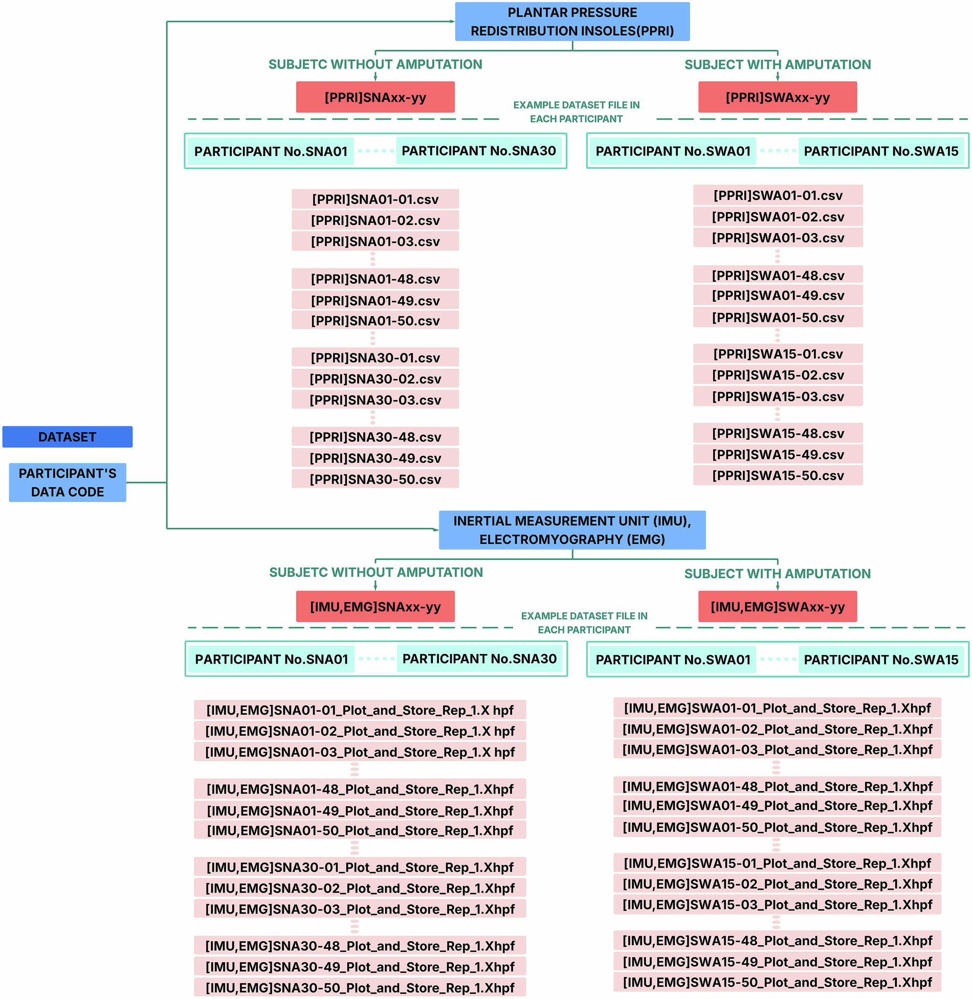
Fig. 3

Overall folder and data structure. This hierarchical organization of the dataset shows the coding scheme and file-namingconventions used for plantar pressure (PPRI) and EMG-IMU data collected from participants with (SWA) and without (SNA) transtibial amputation.