Fig. 1

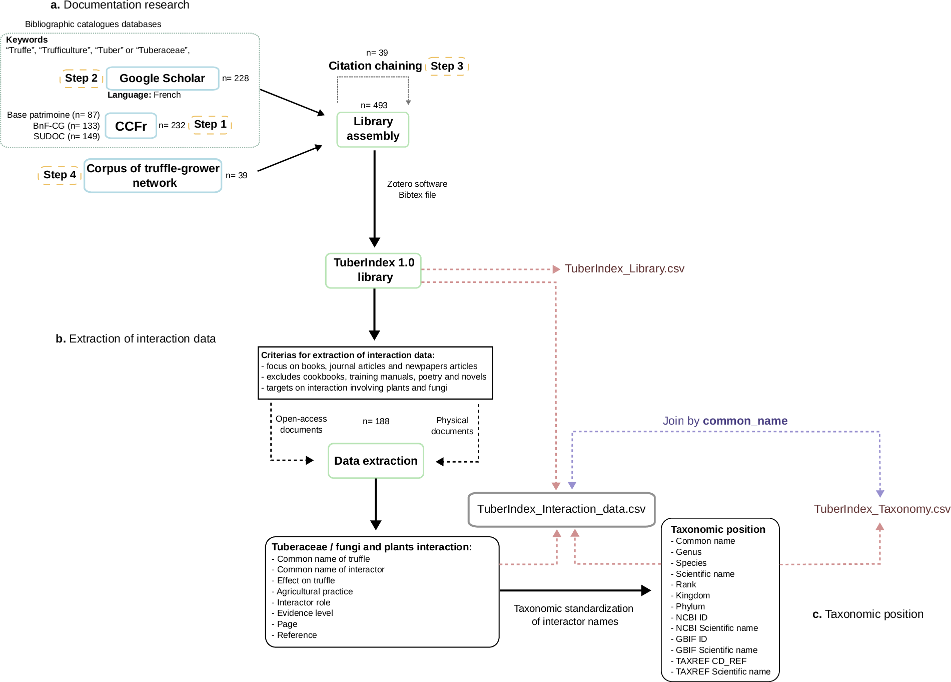
Workflow of TuberIndex 1.0: (a) documentation research using a four-step search strategy, (b) extraction of interaction data from accessible documents, and (c) taxonomic standardization of interactor names.

Workflow of TuberIndex 1.0: (a) documentation research using a four-step search strategy, (b) extraction of interaction data from accessible documents, and (c) taxonomic standardization of interactor names.