Abstract
True truffles include the most prized mushrooms in the world and some of the most studied species model for mycorrhizal ecology. Despite the recurring difficulties encountered in isolating and cultivating truffle mycelium, a wealth of literature has been dedicated to the biology and ecology of these fungi since the early 19th. Here, we compile French-language literature on Tuberaceae, much of which remains underexplored despite its scientific potential. We report ecological interactions between truffles, plants, and other fungi. We present TuberIndex 1.0, an open-access dataset compiling five centuries of literature on Tuberaceae and their ecological interactions. The dataset indexes 493 documents and reports 3,508 records of interactions involving 26 truffle taxa, 418 plant taxa, and 53 fungal taxa. A central objective of the dataset is to facilitate future research by providing a valuable resource on truffle interactions, while also supporting innovative agricultural practices.
Similar content being viewed by others
Background & Summary
Truffles are among the most refined and prized delicacies enjoyed by gourmets worldwide1. Since the beginning of the 19th century, no other mushrooms have been the subject of such a continuous and sustained effort by scientists, foresters and naturalists to understand its biology and ecology2. As a result, truffles occupy a unique place in our scientific knowledge of fungal ecology and plant physiology. Notably, through the analysis of truffle mycorrhizae, the botanist Albert Bernhard Frank revealed in 1885 the mutualistic nature of the interaction between ectomycorrhizal fungi and plants3.
True truffles are hypogeous fruiting bodies produced by certain lineages within the Ascomycota, in which spores are enclosed within fleshy ascomata. This reproductive strategy is shared by more than 180 species in the family of Tuberaceae4, including the prized black (Tuber melanosporum Vittad.) and iconic white (Tuber magnatum Picco) truffles. For their carbon uptake, these species obligately interact with fine roots of temperate and Mediterranean ectomycorrhizal (EM) trees and shrubs through chimeric structures called ectomycorrhizae. In addition, recent findings emphasized the ability of some EM fungal species, including the black (T. melanosporum), the summer (Tuber aestivum Vittad.) and the white (T. magnatum) truffles, to concomitantly develop endophytic interactions with a wide range of arbuscular mycorrhizal (AM) plants in natural and planted truffle grounds5,6. The benefits of this tripartite interaction remain unclear, with initial experiments suggesting mutual advantages for the EM fungus and its host at the expense of the AM plant7, while other studies report contradictory results8,9. Recent studies also suggest that fungal–plant interactions may extend beyond known EM host trees, opening a window on a global reconsidering of the ecological framework of mycorrhizal fungi10. In this respect, T. melanosporum (and more broadly the genus Tuber) is increasingly considered as a model for EM fungal ecology, as well as for population genetics11.
Native to Europe, most cultivated species of true truffles have considerably expanded their geographical range to other continents, including North America, South America, Africa, Australia and New Zealand12,13,14,15,16. Nowadays, the most widespread of them, T. melanosporum, is cultivated on all continents, and is considered as a major driver of rural development in France, Italy and Spain with high social, economic and environmental impacts on societies1,17. France is the historical cradle of truffle cultivation, especially for the black truffle. Thus, the cultivation of T. melanosporum probably started in 1808 in Saint-Saturnin-les-Apts (Southern France18), when the French farmer Joseph Talon successfully sowed acorns collected in spontaneous truffle grounds to constitute the first productive orchards. Since Talon’s empiricism, truffles gradually entered a phase of proto-domestication, with the development of controlled inoculation during the 20th, and the marketing of mycorrhized seedlings of various species in Fagaceae, Betulaceae, Cistaceae and Malvaceae with an economic impact of several hundred million euros when considering the truffle sales1.
Although truffles have been the subject of numerous scientific studies, major experimental constraints have long limited experimental approaches. These include difficulties in isolating truffle mycelium under laboratory conditions, the slow development of productive truffle grounds, limited control over ecological parameters in the field, and the impossibility of establishing ex situ experiments in which the fungus can complete its full life cycle due to spatial and temporal requirements linked to host trees. Consequently, empirical knowledge remains a critical component of truffle cultivation. Indeed, the production of truffles remains highly erratic, even in planted orchards19, and high variety of cultural practices (pruning, soil tillage, irrigation, etc.) coexist with empirical approaches some of whose mechanisms have recently been demonstrated (e.g., spore dispersal20;). Empirical practices are deeply inspired from observation by truffle growers in natural ecosystems, especially in spontaneous truffle grounds where an astonishingly rich body of empirical knowledge has been accumulated since the end of the 18th century. This knowledge has been disseminated through a unique historical corpus of technical and academic documents classified as grey literature, as well as popular and non-academic writings by practitioners, considered as white literature (for a definition of grey and white literature, see21,22,23). Driven by innovations developed in cultivation systems, publications on truffles have been largely shaped by plantation contexts. By contrast, only a small proportion of the corpus, particularly among historical documents, concerns wild truffle grounds, where natural processes govern the dynamics of the ecological system.
One of the most striking components of truffle empirical knowledge is the concept of companion plants that may sustain the development and the fruiting of different truffle species, notably Tuber melanosporum24,25. This ancient concept stipulates that “Finally, there are shrubs which, without being producers themselves, so happily support the action of truffle trees, that if they are found in their vicinity, it will always be at the foot of their trunk, or near their roots, that the truffles will come to form”26. Some truffle growers, informed by field observations and historical literature, deliberately conserve and/or introduce so-called companion plants into cultivated orchards. This practice contrasts with intensive orchards, where cultivation focuses on the EM host and removes all plants from the shrub and herbaceous layers, simplifying the plant community.
TuberIndex aims to compile ecological and interaction data from true truffles as a source of knowledge to offer new insights into its ecological niche and to encourage the emergence of innovative cultural practices. Much of this knowledge is preserved in non-indexed grey and white literature, which remains largely underexplored despite its potential to provide valuable insights into truffle biology and ecology, and to support innovative, nature-based approaches to cultivation. The aim of TuberIndex is to preserve and analyse the full spectrum of knowledge, representations and practices surrounding truffles as they appear in the French-speaking world. We deliberately adopted an inclusive approach by compiling all documents focused on truffles or truffle cultivation, regardless of format, disciplinary field, or intended audience.
First, we compiled interaction data within Tuberaceae and plants or fungi, for gathering the whole range of their understated interactions that contribute to their ecological niche. The dataset covers a period from the 17th century to the 21st century and includes 493 documents of non-indexed grey and popular literature. From this corpus, we compiled 3,508 records of associations involving 26 truffle taxa, 418 plant taxa and 53 fungal taxa. Each association is compiled with various metadata, including the effect of the interaction on the truffle and the role of the plant interactor. The dataset is stored in Zenodo27.
The objectives of the dataset are to (1) report the extraordinary richness of truffle-plant and truffle-fungi interactions accumulated during five centuries in specialized literature, (2) index the corresponding historical and popular literature on true truffles to preserve empiric knowledge, (3) document the role of the so-called companion plants and (4) provide guidelines and references for scientific research, practitioners, and truffle growers.
Methods
Data compilation
Documentation research
For assembling TuberIndex 1.0, we adopted a four-step searching strategy as developed below (Fig. 1). We focused on books, journal articles, magazine articles, newspaper articles, reports, theses and video records related to truffles and their cultivation, written and/or recorded in French (Fig. 2). Here, we consider true truffles as all species in the genera Tuber P. Micheli and Choiromyces Vittad., and we exclude from our analysis all other hypogeous Ascomycota, including desert truffles of the genus Terfezia Tul. & C.Tul. and all false-truffles (i.e., Glomeromycota and Basidiomycota lineage28).
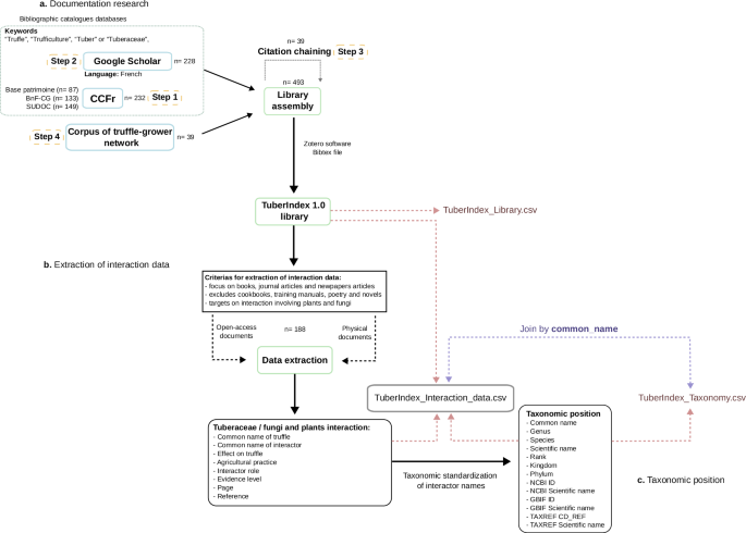
Workflow of TuberIndex 1.0: (a) documentation research using a four-step search strategy, (b) extraction of interaction data from accessible documents, and (c) taxonomic standardization of interactor names.
Number of French-language documents identified in TuberIndex 1.0 (a) and analyzed for interactions within truffles and plants-fungi in Tuber_index_Interaction_data (b).
First, we queried the Catalogue collectif de France (CCFr) that compiles the following ten catalog databases: Base Patrimoine, BnF-AM, BnF-CG, CALAMES, CGM, PALME, Rachel, SUDOC, bibliothèques spécialisées de la Ville de Paris and Reseau Valdo. We verified the completeness of our corpus by querying independently BnF-CG, CALAMES, Gallica and SUDOC. On all databases, four independent searches were performed using successively “Truffe”, “Trufficulture”, “Tuber” and “Tuberaceae” as keywords.
Second, we completed our search by including the grey literature published in French and archived in Google Scholar using the same keywords. We specifically aimed at exploiting sources such as periodic newsletters from the sector (both national from the Fédération Française des Trufficulteurs (FFT) and regional) and bulletins from learned societies dealing with mycology and/or botany, and publications in French from journals exploring the anthropological/sociological facets of truffle.
Third, we completed the corpus by conducting a systematic citation chaining on all identified sources in steps one and two. In this third step, the dataset was supplemented by soliciting our network of truffle growers and technicians to help locate additional non-indexed documents.
Interaction data extraction
For assembling data interaction of TuberIndex 1.0, we collected data in books, journal articles and newspaper articles. Cookbooks, manuals on training truffle dogs, poems and novels listed in Tuberindex 1.0 were excluded prior data extraction (Fig. 2). In upgraded versions of TuberIndex, other types of documents (e.g., magazine articles, newspaper articles, reports, thesis and video recordings) may be mobilized to provide a complementary corpus.
Each accessible online document was analysed for the presence of noted interactions between truffles and plants/or fungi. From TuberIndex 1.0, we 1) informatically screened all open-access digitized documents (n = 135) and 2) exhaustively consulted non-digitized material by reading physical materials held in private or public collections (n = 53).
All the names used in the consulted documents to describe the interacting organisms were compiled in a table (TuberIndex_Interaction_data). For truffles, the names of species involved in the reported interaction were supplemented by a species name, when possible. If the information provided in the section citing a species, even when analysing the broader context of the section of text concerned, was insufficient to identify the involved species, the identification was limited to the genus Tuber. When a given interaction was evoked several times in a document, only the first citation was compiled in TuberIndex_Interaction_data. If the author specified an effect of the interaction on truffle development, it was reported as either positive or negative according to the described effect. If the species coexisted with truffles without influencing their development, the effect was reported as neutral.
All associations were recorded along with other contextual metadata, when applicable: page, agricultural practice, interactor role and evidence level. Agricultural practice included all indication of cultural practice and use of all or part of the concerned organism. Concerning the interactor role, we recorded the supposed effect according to the author. In the case of plants, we could distinguish between hosts and companion species. The role of host plant corresponds to a direct and obligate interaction with a physical link established by truffles through mycelia forming either mycorrhizas or parasitic structures or gall formation, this last interaction being considered as unrealistic since29. Nevertheless, when gall formation is described in the historic literature, we still categorized it as a host plant interaction because gall formation was previously considered to be a fructification process. In contrast, the role of companion plant corresponds to an indirect and/or facultative, either biotic (e.g., endophytism30) or abiotic (e.g., microclimate) interaction between truffles and plants. We added an “evidence level” as a three-scale qualitative indicator distinguishing 1) taxonomically and interaction dubious data due to obvious confusion on the part of the author, from 2) taxonomic and interaction data to be treated with caution due to the presence of unverified and/or unsupported information, and 3) scientifically certified taxonomic and interaction data. In addition, for each record, the bibliographic source and the author who extracted the data were also recorded in TuberIndex_Interaction_data.
Data processing
Library metadata compilation
All matched documents were compiled in a bibliographic collection in Zotero (v. 6.0.36), an open-source reference management software for extracted and standardized bibliographic metadata. In Zotero, the source of each record (bibliographic databases, citation chaining, data from the network of truffle-growers), the availability of the document (availability in library collections) were also compiled. This dataset includes all sources, also those that were later discarded (cookbook, novels, poems, manuals on training truffle dogs) for further data extraction.
A CSV file which includes metadata, named TuberIndex_Library, was generated by Zotero. To complete this table, two additional metadata columns were added to link the type (topic) and the origin (source) of the data.
Identification of interacting species
The correspondence between the names of the interacting organisms as cited in the literature and their validated taxonomic position (in the binomial nomenclature) was compiled in a new table (TuberIndex_Taxonomy). In specific cases, some common names referred to a genus but could be specified at the species rank of the interacting organism using contextual information. For example, some authors used beech (“hêtre” in French) to refer to genus Fagus, but in France, only one native species exists, Fagus sylvatica L. is natively present. In this case, we used Fagus sylvatica for this usual name in a specific column in the table TuberIndex_Taxonomy denominated Probable_species. This information was completed with an indicator of confidence (Species_certainty) and the justification for the chosen correspondence (Species_comment). The indicator of confidence, similar as evidence level, is a three-scale qualitative indicator distinguishing 1) ambiguous taxon, hybrid, or lacking sufficient information from 2) common name ambiguous and may refer to multiple species, although one species is predominant in France, and 3) a common name that clearly refers to a single, widely known and dominant native species in France.
All scientific names were matched with NCBI Taxonomy31, GBIF Backbone Taxonomy32 and TAXREF33 to extract taxonomic identifiers and resolve synonymy issues.
Dataset assembling
TuberIndex 1.0 was first compiled into one large dataset organized into three tables (TuberIndex_Interaction_data, TuberIndex_Library, and TuberIndex_Taxonomy). A unique common name for the involved organism was used as a linking key between Tuber_Interaction_data and TuberIndex_Taxonomy (Fig. 1).
Possible applications
From a fundamental perspective, the assembled corpus constitutes a fully usable resource that can be mobilized by ethnobotanists, community ecologists and functional ecologists. For instance, recorded interactions between truffle species and plants offer great potential to explore the biotic facet of the fundamental niche of emblematic cultivated truffles34, and to improve our understanding of the underexplored links between EM and AM plants through below-ground interactions in Mediterranean ecosystems35.
From an operational perspective, TuberIndex is a dataset with multiple applications for actors in the truffle sector, including truffle growers, specialized nurseries, companies and farmers. Indeed, it provides a contextualized view (from historical, geographical and ecological aspects) of the diversity of organisms that co-occur with true truffles and their supposed effect on the establishment and/or reproduction of the fungal species. Consequently, the database constitutes a readily available source of information for testing innovative farming practices.
Perspectives for dataset improvement
We invite scientists as well a larger public range of actors to further enrich the dataset with original documents and extracted data by contacting the corresponding author, in line with the future perspectives of the dataset.
Open access
The library of TuberIndex will be hosted by La source portal of Institut Agro of Montpellier (https://institut-agro.docressources.fr/), to provide an open access to documents and information on their physical availability. When possible, all physical public domain documents have been scanned and uploaded to the La Source portal to ensure long-term accessibility.
Data Records
TuberIndex 1.0 dataset is available at Zenodo27 and consists of three UTF-8 encoded CSV files, complemented by a BibTeX export and a raw archive to ensure transparency and reproducibility. The CSV files are organized as follows: (1) TuberIndex_Interaction_data.csv, interaction data between Tuberaceae and plants/fungi extracted from the documents, (2) TuberIndex_Library.csv, a compilation of bibliographic metadata for all identified documents, (3) TuberIndex_Taxonomy.csv, a taxonomic reference for the common names used in the documents.
The dataset TuberIndex 1.0 bibliographic collection includes 493 documents in the French language (Fig. 2), focused on truffles, ranging from 17th century to 21st century (Fig. 3). For interaction data, 188 documents were examined, resulting in 3,508 observations concerning 26 truffle taxa from one hand (including the genus Tuber, 24 species and 1 subspecies), and 418 plant taxa (including 379 Angiosperms, 29 Gymnosperms, 2 Pteridophytes and 8 Plantae) and 53 fungal taxa (including 19 Ascomycota and 34 Basidiomycota) on the other hand (Fig. 4). The taxonomic data includes 1,283 names cited in the literature, each matched with a corresponding scientific name.
Temporal distribution of French-language documents identified in TuberIndex 1.0 (in ten-year intervals). Colors correspond to different types of documents.
Associations between truffles and plant or fungal families. Bar plots (top) show the number of reported associations per truffle taxon and the type of effect (positive, neutral, negative). The heatmap (bottom) details the distribution of associations across truffle taxa and plant/fungal families, with color intensity indicating the log-transformed number of citations.
File 1: TuberIndex_Interaction_data.
-
truffle_common_name: common name used for the truffle.
-
truffle_species: scientific species name of the truffle.
-
interactor_common_name: common name used for the interacting organism (plant or fungus).
-
standard_scientific_name: scientific name standardized according to NCBI Taxonomy and consistent with the TuberIndex_Taxonomy table.
-
standard_scientific_name_corrected: corrected scientific name corresponding to the probable species, standardized according to NCBI Taxonomy and consistent with the TuberIndex_Taxonomy table.
-
standard_species_certainty: level of confidence in the probable species attribution, as defined in the TuberIndex_Taxonomy table. Categories: high, medium, low.
-
effect_on_truffle: reported effect of the interaction on truffle development. Categories: Negative, Neutral or Positive.
-
agricultural_practice: agricultural practice associated with the interaction.
-
interactor_role: role of the interacting organism according to author(s).
-
evidence_level: index indicating the level of confidence attributed to the author(s).
-
reference: bibliographic reference formatted according to Nature style, corresponding to the source document from which the interaction is reported.
-
page: number of pages in the document where the interaction is reported.
File 2: TuberIndex_Library.
-
item_type: type of document.
-
publication_year: year of publication.
-
author: author(s) of the document.
-
of the document.
-
publication_title: for publication in journals, name of the journal.
-
pages: for publication in journals, name of the journal, page range in the journal.
-
issue: issue number of the journal.
-
volume: volume number of the journal.
-
series: book series name, if applicable.
-
publisher: for book or thesis, the name of the publisher.
-
language: language of the document (ISO 639-1 code).
-
thesis_type: for thesis, the type of thesis. Categories: Professional doctoral thesis, PhD thesis or Master’s thesis.
-
available: location or source where the document is available.
-
source: origin of the documentation search.
-
topic: main topic of the document. Categories: cookbook, novel, poem, taxonomy or ecology, training manual and truffle growing.
File 3: TuberIndex_Taxonomy.
-
common_name: common name used for the interacting organism.
-
genus: genus inferred from the common name.
-
species: species inferred from the common name.
-
scientific_name: scientific name inferred from the common name.
-
probable_species: most probable species corresponding to the common name.
-
species_certainty: indication of certainty in the probable species attribution. Categories: high, low and medium.
-
species_comment: explanation for the species approximation.
-
rank: taxonomy rank.
-
kingdom: kingdom classification.
-
phylum: phylum classification according to the NCBI taxonomy.
-
family: family classification according to the NCBI taxonomy.
-
ncbi_tax_id: taxon ID according to the NCBI taxonomy.
-
ncbi_scientific_name: scientific name from the NCBI taxonomy.
-
gbif_tax_id: taxon ID according to the GBIF Backbone Taxonomy.
-
gbif_scientific_name: scientific name from the GBIF Backbone Taxonomy.
-
taxref_tax_id: taxon ID according to TAXREF (equivalent to CD_REF).
-
taxref_scientific_name: scientific name from TAXREF (equivalent to CD_NOM).
-
ncbi_tax_id_corrected: corrected taxon ID for the probable species according to the NCBI taxonomy.
-
ncbi_scientific_name_corrected: corrected scientific name for the probable species according to the NCBI taxonomy.
-
gbif_tax_id_corrected: corrected taxon ID for the probable species according to the GBIF Backbone Taxonomy.
-
gbif _scientific_name_corrected: corrected scientific name for the probable species according to the GBIF Backbone Taxonomy.
-
taxref_tax_id_corrected: corrected taxon ID for the probable species according to TAXREF (equivalent to CD_REF).
-
taxref _scientific_name_corrected: corrected scientific name for the probable species according to TAXREF (equivalent to CD_REF).
Technical Validation
Data quality from the literature is addressed through the evidence_level variable in the TuberIndex_Interaction_data table. In addition to the TuberIndex_Library table, bibliographic metadata is also available in BibTeX format to facilitate citation and reference management. In the TuberIndex_Taxonomy table, truffle names with uncertain taxonomical assignment, potentially referring to multiple species, were assigned to the genus Tuber. When the term “truffe” was used in a document without species-level context, it was likewise classified under the genus Tuber. The authors validated the correspondence between vernacular and scientific names. Ambiguous cases were reviewed by experts. The list of identified taxa was cleaned and harmonized using three major taxonomic repositories: NCBI Taxonomy, GBIF Backbone Taxonomy, and TAXREF. Synonymies were solved by matching each taxon with its standardized identifier and scientific name across these databases. The correspondence between vernacular names, inferred scientific names, and their corresponding taxon IDs was systematically verified.
Data availability
The TuberIndex 1.0 dataset is openly available on Zenodo27. It includes three main CSV files (bibliographic data, interaction data, and taxonomy reference), complemented by a BibTeX export and a raw archive. The dataset is released under a CC BY 4.0 licence.
Code availability
Data processing was realized with R version 4.4.236, and tidyverse37, rgbif38, taxize39 packages. The computer codes used to generate and clean TuberIndex dataset are freely available at: https://github.com/Montan-Gautier/TuberIndex-1.0.
References
Reyna, S. & Garcia-Barreda, S. Black truffle cultivation: a global reality. Forest Systems 23, 317–328, https://doi.org/10.5424/fs/2014232-04771 (2014).
Zambonelli, A., Iotti, M. & Murat, C. True Truffle (Tuber Spp.) in the World: Soil Ecology, Systematics and Biochemistry. https://doi.org/10.1007/978-3-319-31436-5 (2016).
Frank, A. Ueber die auf Wurzelsymbiose beruhende Ernährung gewisser Bäume durch unterirdische Berichte der Deutschen Botanischen Gesellschaft 3, 128–145, https://doi.org/10.1111/j.1438-8677.1885.tb04240.x (1885).
Bonito, G. M., Gryganskyi, A. P., Trappe, J. M. & Vilgalys, R. A global meta-analysis of Tuber ITS rDNA sequences: species diversity, host associations and long-distance dispersal. Mol Ecol 19, 4994–5008, https://doi.org/10.1111/j.1365-294X.2010.04855.x (2010).
Schneider‐Maunoury, L. et al. Two ectomycorrhizal truffles, Tuber melanosporum and T. aestivum, endophytically colonise roots of non‐ectomycorrhizal plants in natural environments. New Phytologist 225, 2542–2556, https://doi.org/10.1111/nph.16321 (2020).
Graziosi, S. et al. Newly Designed Fluorescence In Situ Hybridization Probes Reveal Previously Unknown Endophytic Abilities of Tuber magnatum in Herbaceous Plants. Microb Ecol 88, 42, https://doi.org/10.1007/s00248-025-02542-z (2025).
Taschen, E. et al. Insight into the truffle brûlé: tripartite interactions between the black truffle (Tuber melanosporum), holm oak (Quercus ilex) and arbuscular mycorrhizal plants. Plant Soil 446, 577–594, https://doi.org/10.1007/s11104-019-04340-2 (2020).
Barou, V., Rincón, A., Calvet, C., Camprubí, A. & Parladé, J. Aromatic Plants and Their Associated Arbuscular Mycorrhizal Fungi Outcompete Tuber melanosporum in Compatibility Assays with Truffle-Oaks. Biology 12, 628, https://doi.org/10.3390/biology12040628 (2023).
Garcia-Barreda, S. et al. Intercropping of aromatic plants in truffle orchards: short-term effect on extraradical truffle mycelium and aromatic plant growth. Plant Soil 506, 79–89, https://doi.org/10.1007/s11104-023-06106-3 (2025).
Wang, Y., He, X. & Yu, F. Non-host plants: Are they mycorrhizal networks players? Plant Diversity 44, 127–134, https://doi.org/10.1016/j.pld.2021.06.005 (2022).
Dauphin, B. & Peter, M. Tracking signatures of selection in natural populations of ectomycorrhizal fungi – progress, challenges, and prospects. New Phytologist 242, 384–388, https://doi.org/10.1111/nph.19553 (2024).
Pérez, F., Palfner, G., Brunel, N. & Santelices, R. Synthesis and establishment of Tuber melanosporum Vitt. ectomycorrhizae on two Nothofagus species in Chile. Mycorrhiza 17, 627–632, https://doi.org/10.1007/s00572-007-0140-7 (2007).
Meadows, I., Gaskill, K., Stefanile, L., Sharpe, S. & Davis, J. Persistence of Tuber melanosporum in truffle orchards in North Carolina, USA. Mycorrhiza 30, 705–711, https://doi.org/10.1007/s00572-020-00982-8 (2020).
Hakkou, S., Sabir, M. & Machouri, N. Diversity, Distribution and Ecology of Truffles in Morocco. in Truffles: Diversity, Ecology and Biotechnology 113–125, https://doi.org/10.1201/9781003505921-7 (CRC Press, 2025).
Guerin-Laguette, A., Cummings, N., Hesom-Williams, N., Butler, R. & Wang, Y. Mycorrhiza analyses in New Zealand truffières reveal frequent but variable persistence of Tuber melanosporum in co-existence with other truffle species. Mycorrhiza 23, 87–98, https://doi.org/10.1007/s00572-012-0450-2 (2013).
Galappaththi, M. C. A., McComb, J., Sapsford, S. J., Hardy, G. E. S. J. & Burgess, T. I. The Australian truffle industry: History, challenges and opportunities. Journal of Agriculture and Food Research 21, 101802, https://doi.org/10.1016/j.jafr.2025.101802 (2025).
Benucci, G. M. N., Bonito, G., Falini, L. B., Bencivenga, M. & Donnini, D. Truffles, Timber, Food, and Fuel: Sustainable Approaches for Multi-cropping Truffles and Economically Important Plants. in Edible Ectomycorrhizal Mushrooms: Current Knowledge and Future Prospects 265–280, https://doi.org/10.1007/978-3-642-33823-6_15 (Springer Berlin Heidelberg, Berlin, Heidelberg, 2012).
Chazoule, C. L’histoire inachevée de la domestication truffière. Ruralia 15, http://journals.openedition.org/ruralia/1029 (2004).
Le Tacon, F. et al. Climatic variations explain annual fluctuations in French Périgord black truffle wholesale markets but do not explain the decrease in black truffle production over the last 48 years. Mycorrhiza 24, 115–125, https://doi.org/10.1007/s00572-014-0568-5 (2014).
Taschen, E. et al. Efficiency of the traditional practice of traps to stimulate black truffle production, and its ecological mechanisms. Scientific Reports 12, 16201, https://doi.org/10.1038/s41598-022-19962-3 (2022).
Halima, S. La littérature grise: face méconnue de la documentation scientifique (1re partie). Documentation et bibliothèques 53, 205–210, https://doi.org/10.7202/1030779ar (2007).
Schöpfel, J. Comprendre la littérature grise. I2D - Information, données & documents 52, 30–32 (2015).
Paez, A. Gray literature: An important resource in systematic reviews. Journal of Evidence-Based Medicine 10, 233–240, https://doi.org/10.1111/jebm.12266 (2017).
Martegoute, J.-C. Plantes des causses et des truffières. (Machaon, 2002).
Gautier, M., Taschen, E., Selosse, M.-A. & Richard, F. Repenser la trufficulture en s’appuyant sur la biodiversité des truffières spontanées: mise en évidence des interactions entre la truffe noire et la biodiversité végétale associée in https://hal.inrae.fr/hal-04680965 (Montpellier, 2024).
de Bosredon, A. Manuel du trufficulteur: exposé complet de la méthode pratique pour l’entretien et la création des truffières, suivi de la description des principales variétés de truffes et de l’histoire gastronomique et commerciale de ce tubercule. (E. Laporte, 1887).
Gautier, M., Taschen, E., Lescureux, N. & Richard, F. TuberIndex: An open-access dataset of French-language literature on true truffles (Tuberaceae) and their ecology, Zenodo, https://doi.org/10.5281/zenodo.18782700 (2026).
Bruns, T. D., Fogel, R., White, T. J. & Palmer, J. D. Accelerated evolution of a false-truffle from a mushroom ancestor. Nature 339, 140–142, https://doi.org/10.1038/339140a0 (1989).
Fabre, J.-H. Note sur le mode de reproduction des truffes. Bulletin de la Société d’Agriculture et d’Horticulture du Vaucluse 5 (1857).
Schneider-Maunoury, L. et al. Is Tuber melanosporum colonizing the roots of herbaceous, non-ectomycorrhizal plants? Fungal Ecology 31, 59–68, https://doi.org/10.1016/j.funeco.2017.10.004 (2018).
Schoch, C. L. et al. NCBI Taxonomy: a comprehensive update on curation, resources and tools. Database 2020, https://doi.org/10.1093/database/baaa062 (2020).
GBIF Secretariat. GBIF Backbone Taxonomy. https://doi.org/10.15468/39omei (2023).
TAXREF. TAXREF v18.0, référentiel taxonomique pour la France. https://inpn.mnhn.fr/telechargement/referentielEspece/taxref/18.0/menu Accessed 1 September (2025).
Thomas, P. An analysis of the climatic parameters needed for Tuber melanosporum cultivation incorporating data from six continents. Mycosphere 5, 137–142, https://doi.org/10.5943/mycosphere/5/1/5 (2014).
Selosse, M.-A., Schneider-Maunoury, L. & Martos, F. Time to re-think fungal ecology? Fungal ecological niches are often prejudged. New Phytologist 217, 968–972, https://doi.org/10.1111/nph.14983 (2018).
R Core Team. R: A Language and Environment for Statistical Computing. R Foundation for Statistical Computing https://www.R-project.org/ (2024).
Wickham, H. et al. Welcome to the Tidyverse. Journal of Open Source Software 4, 1686, https://doi.org/10.21105/joss.01686 (2019).
Chamberlain, S. et al. rgbif: Interface to the Global Biodiversity Information Facility API. Rgbif https://doi.org/10.5281/zenodo.6023735 (2022).
Chamberlain, S. A. & Szöcs, E. taxize: taxonomic search and retrieval in R. F1000Research 2, 191, https://doi.org/10.12688/f1000research.2-191.v2 (2013).
Acknowledgements
This work is part of the PhD of Montan Gautier, funded by the French National Agency for Research and Technology (ANRT) and by Pépinières Tenoux (ANRT program 2023/0047). We thank the truffle growers who contributed to this work, in particular Laurent Genola (Station trufficole du Montat) and Michel Tournayre. We would like to thank Yann Nicolas for introducing us to French catalogues, and Annabelle Fila and Fatima Boukheda from Archipel at Institut Agro Montpellier for the time they devoted to borrowing books for TuberIndex, and for granting us access to the Institut Agro archives. Additionally, we thank Céline Blitz-Frayret from UMR Eco&Sols for sharing with us the guidelines for publishing this dataset. We are also grateful to the French National Research Agency (ANR) for supporting this work through the REFOUND project (24-CE32-4333).
Author information
Authors and Affiliations
Contributions
Idea and conceptualization: M.G. Methodology: M.G., F.R., E.T. and N.L. Compilation: M.G., F.R. and E.T. R code and Data structure: M.G. Visualization and original writing: M.G. Writing review and editing: M.G., E.T., N.L. and F.R. All authors read and approved the final version of the manuscript.
Corresponding author
Ethics declarations
Competing interests
The authors declare no competing interests.
Additional information
Publisher’s note Springer Nature remains neutral with regard to jurisdictional claims in published maps and institutional affiliations.
Rights and permissions
Open Access This article is licensed under a Creative Commons Attribution 4.0 International License, which permits use, sharing, adaptation, distribution and reproduction in any medium or format, as long as you give appropriate credit to the original author(s) and the source, provide a link to the Creative Commons licence, and indicate if changes were made. The images or other third party material in this article are included in the article’s Creative Commons licence, unless indicated otherwise in a credit line to the material. If material is not included in the article’s Creative Commons licence and your intended use is not permitted by statutory regulation or exceeds the permitted use, you will need to obtain permission directly from the copyright holder. To view a copy of this licence, visit http://creativecommons.org/licenses/by/4.0/.
About this article
Cite this article
Gautier, M., Taschen, E., Lescureux, N. et al. TuberIndex 1.0, a dataset of ecological interactions from five centuries of French literature on Tuberaceae. Sci Data 13, 471 (2026). https://doi.org/10.1038/s41597-026-07097-3
Received:
Accepted:
Published:
Version of record:
DOI: https://doi.org/10.1038/s41597-026-07097-3






