Fig. 6
From: Comprehensive analysis of security threats and privacy issues in indoor localization systems

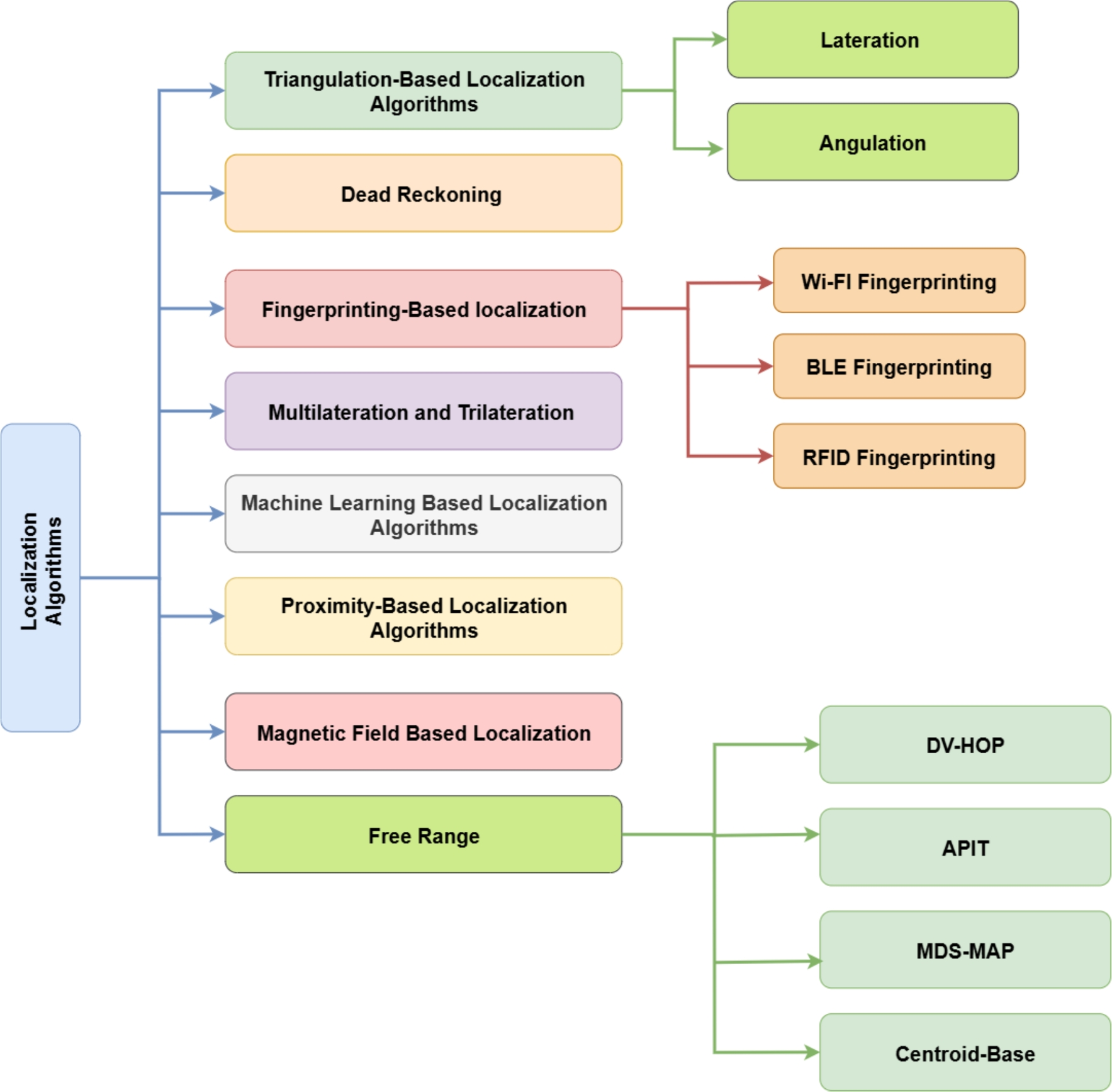
Localization algorithms.
From: Comprehensive analysis of security threats and privacy issues in indoor localization systems

Localization algorithms.