Fig. 1
From: Improved data driven strategy for aircraft controller design

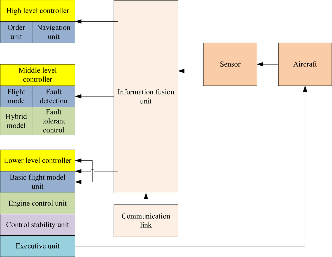
Hierarchical model for aircraft flight control system.
From: Improved data driven strategy for aircraft controller design

Hierarchical model for aircraft flight control system.