Fig. 4
From: LPAE-YOLOv8: lightweight aerial small object detection via LSE-Head and adaptive attention

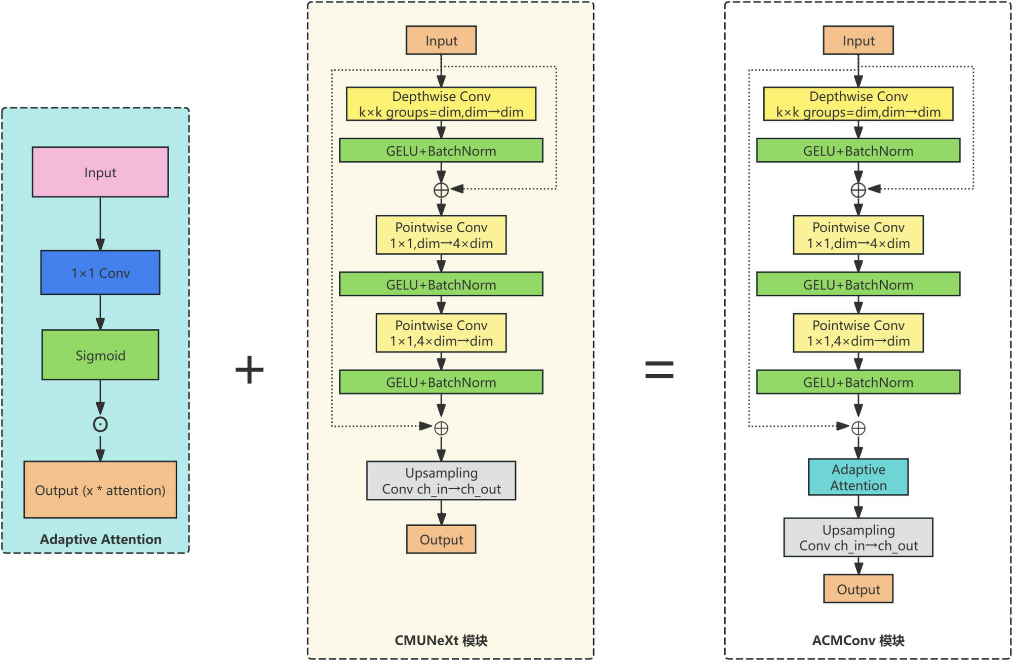
ACMConv: innovative convolutional module architecture.
From: LPAE-YOLOv8: lightweight aerial small object detection via LSE-Head and adaptive attention

ACMConv: innovative convolutional module architecture.