Fig. 4
From: Assessment of hydrogen vehicle fuel economy using MRAC based on deep learning

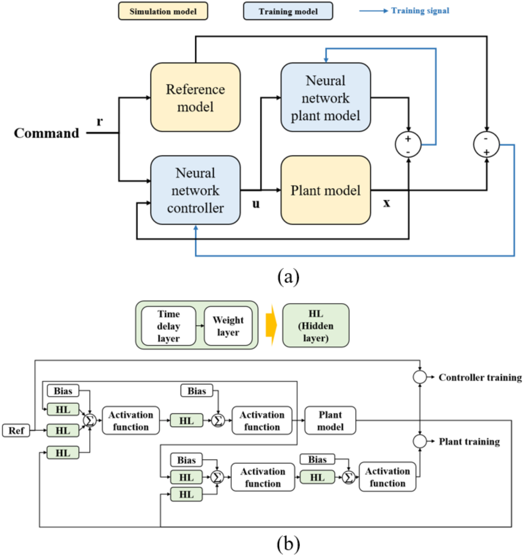
Structure of deep learning MRAC model ((a)—Block diagram, (b)—Neural network structure).
From: Assessment of hydrogen vehicle fuel economy using MRAC based on deep learning

Structure of deep learning MRAC model ((a)—Block diagram, (b)—Neural network structure).