Abstract
Despite growing interest in online health communities (OHCs), prior studies report inconsistent findings regarding the factors that drive users’ continuous engagement. Furthermore, little is known about the relative importance of these factors and their hierarchical interactions. To address these gaps, this study poses two research questions: What are the key determinants of continuous OHC usage, and how do these determinants interact within a hierarchical structure? We conducted a meta-analysis of empirical studies to extract 16 critical factors, and applied the FUZZY-DEMATEL-AISM method to construct a multi-layered framework capturing their interrelationships. The findings reveal that attitude functions as the most direct top-level determinant, while trust, perceived value, and self-efficacy serve as transitional drivers. In contrast, system quality, service quality, and technology anxiety form the foundational layer influencing user behavior. This study contributes to theory by elucidating the structural logic underlying OHC engagement and to practice by providing actionable insights for enhancing user retention and optimizing digital health platform design. The results offer a systematic roadmap for researchers and practitioners aiming to understand and improve sustained user participation in digital health communities.
Similar content being viewed by others
Introduction
With the rapid growth of information technology and artificial intelligence, the “Internet Plus Healthcare” model has gained widespread adoption, leading to the emergence of various online health communities (OHCs) and Internet hospitals, offering patients new choices for medical treatment. OHCs provide a platform where healthcare professionals can leverage existing medical resources to serve remote patients while enabling individuals to access health information, seek medical advice, and obtain social support1. Compared with traditional healthcare models, OHCs offer advantages such as facilitating health information dissemination, aiding health decision-making, enabling remote consultations, and reducing infection risks2,3,4. In the context of aging populations and public health crises, OHCs play a crucial role in enhancing health literacy, alleviating the strain on medical resources, and optimizing healthcare services.
However, the development of OHCs severely relies on the continuous use of users; the social values and potential of OHCs cannot be fully realized without users’ consistent participation5. Prior studies highlight a concerning trend: nearly half (45.7%) of users abandon health applications after initial use6, and over 30% of mobile health (mHealth) apps are uninstalled within a month, leading to significant financial losses7. Additionally, research on app retention among chronic disease patients shows that up to 98% of users disengage shortly after initial adoption8. This high dropout rate hinders the effectiveness of OHCs and restricts access to valuable medical resources.
Although existing studies have explored the determinants of continuous OHC usage from various disciplinary perspectives, including information science9,10,11, management12,13, and psychology14 several gaps remain.
First, due to variations in research samples, methodologies, and contexts, prior studies report conflicting results. For instance, Kim et al.15 found that privacy concerns had no significant impact on OHC retention, whereas Kato-Lin and Thelen16 reported a positive association. Similarly, Quaosar et al.17 concluded that facilitating conditions did not affect elderly users’ continuous engagement, while Moudud-Ul-Huq et al.18 identified a significant positive influence. The above inconsistent conclusion will cause confusion in theoretical research and also pose some obstacles to the practical development of government and community operators; they are uncertain whether to strengthen the construction of facilitating conditions, let alone think about how to enhance this factor.
These unformed, unified conclusions hinder the development of theory and practice. In theory, the results of the same factor (i.e., facilitating condition, perceived service quality) have different results in different studies, which causes the cognitive confusion of scholars on the study of users’ continuous usage behavior in OHCs and makes it difficult to build a clear, stable, and effective knowledge framework. In addition, uncertain results make it difficult to define the direction of the theory, and researchers cannot determine which key issues and factors should be focused on to push the theory forward. The same is true in practice, such as when community operators want to make some improvements in increasing user stickiness, but they don’t know which factors should be focused on for improvement. The government wants to maximize the role of OHCs to alleviate the problem of uneven distribution of offline high-quality medical resources, and they do not know which factors should be supported by funds and policies. Which aspects should be done? What are the key factors that affect the continuous use of users? It will affect the decision-making of the government and community operators.
Second, while numerous studies have identified factors influencing OHC engagement, few have systematically examined their interdependencies and importance ranking. There are a large number of factors affecting the continuous usage of OHCs, and the logical relationships between the factors have not reached a unified conclusion. For example, Nie et al.19 have proved that perceived service quality is positively associated with expectation confirmation. Conversely, some research indicated that confirmation positively impacted the perceived service quality of mHealth applications20,21,22. What’s more, Honglin et al.23 found that there is a non-significant relationship between service quality and confirmation, which is also not in line with Nie et al.19 research. Unclear influence relationships, lack of importance ranking, and unclear hierarchical relationships will affect the further development of the online health community user theory.
Finally, prior research has focused on the influencing factors of online health continuous use behavior, the coupling relationship between various factors and the transmission path at multiple levels has not been fully studied. As a result, scholars and community operators do not know what the fundamental, direct factors are and how they ultimately work through the chain of influence on continuous usage behavior, which are crucial to exerting the social value of OHCs.
To address these gaps, this study employs a meta-analysis to synthesize empirical findings and assess the significance of various influencing factors. Using FUZZY-DEMATEL-AISM, we construct a hierarchical framework that clarifies the logical relationships among these factors. Specifically, we aim to:
-
1.
Identify the factors of continuous OHC usage.
-
2.
Rank the importance of the factors that influence continuous usage.
-
3.
Analyze the structural hierarchy and causal pathways among influencing factors.
-
4.
Provide theoretical and practical insights for improving OHC retention strategies.
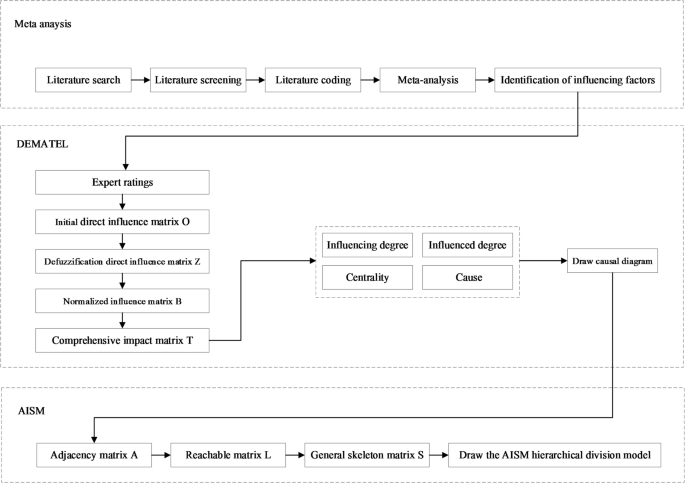
This paper makes several important contributions. Firstly, this paper introduces Dematel-Aism into OHC continuous research for the first time, promoting interdisciplinary theoretical innovation. For the first time, the key factors affecting the continuous use of OHCs were explored, which pointed out the direction for the next research focus. For the first time, this paper explores the hierarchical relationship among the factors influencing the continuous usage of OHCs and reveals that attitude, as a direct factor, affects the continuous use of users. Second, the article takes meta-analysis as the basis of this study and applies its results to dematel analysis, which overcomes the disadvantages of previous qualitative research to a certain extent. Third, the paper explores the driving factors, which are dependent, and which are autonomous factors, among the factors influencing the continued use of OHCs. Finally, this study mines the path of continuous use of OHC users, which is crucial for community operators and managers, and provides them with guidance and decision-making in the context of the uneven distribution of social medical resources and the increasing aging. The framework of this article is shown in Fig. 1.
Model construction.
The rest of the paper is organized as follows. “Literature review” section reviews the relevant literature. “Extraction of influencing factors of continued use behavior in online health communities based on meta-analysis” section extraction of influencing factors of continued use behavior in OHCs based on Meta-analysis. “Analysis of influencing factors of continuous usage behavior in online health communities based on FUZZY-DEMATEL-ASIM” section analyzes the factors that influence continuous usage behavior in OHCs based on FUZZY-DEMATEL-ASIM. “Discussion and implications” section discussion and implication. Finally, “Limitations and future research” section limitations and future research.
Literature review
Online health communities: evolution and current landscape
Online health communities (OHCs) have emerged as interactive platforms that facilitate medical consultations, peer support, and health information exchange among patients and healthcare providers24. These platforms evolved from early health bulletin boards, blogs, and forums to sophisticated digital ecosystems integrating artificial intelligence (AI), big data analytics, and social media engagement25,26.
Driven by policy advocacy and industrial advancement, online health communities (OHCs) have exhibited a diversified landscape of application forms. From the perspective of the original purpose and core focus of community establishment, OHCs can be categorized into two primary types, disease-specific communities, which target particular health conditions or health management needs, such as communities for lung cancer patients, diabetes self-management groups, and weight loss support communities; another is general health communities, which do not impose restrictions on specific diseases or health conditions and instead provide universal health information, general wellness guidance, and broad-based health communication platforms for the general public. In this study, we primarily focus on exploring the user behavior patterns within general health communities, rather than confining the research scope to disease-specific OHC categories.
A notable example is PatientsLikeMe, which was launched in 2004 and now hosts over 850,000 members who share health experiences and treatment outcomes. The rise of social media platforms (e.g., Facebook, Twitter, YouTube) has further transformed OHCs, redefining traditional doctor-patient interactions and enhancing public health awareness. These platforms have become critical in promoting disease management, enabling remote consultations, and fostering community-driven health interventions.
Key research perspectives on OHCs
Scholarly investigations into OHCs span multiple disciplines, including information systems, healthcare management, and psychology. Based on an extensive literature review, OHC research can be categorized into three primary domains: user behavior, community development and service optimization, and value creation and social impact.
Research on user behavior explores the motivations, engagement patterns, and retention factors of both patients and healthcare professionals. For instance, Dessart and Duclou27 applied social exchange theory to explore how trust and commitment influence knowledge-sharing intentions among OHC users. Similarly, Zhang et al.28 analyzed the economic and social returns for doctors participating in OHCs. In the domain of community development and service optimization, scholars have focused on enhancing OHC service quality. Mousavi et al.10 applied machine learning algorithms to improve information quality and recommendation systems, while Yan et al.29 red the role of emotional recognition in patient-doctor interactions. Research on value creation and social impact examines the broader societal benefits of OHCs. Goh et al.30 found that OHCs help bridge rural–urban health disparities by improving healthcare accessibility. Boon-Itt and Skunkan31 analyzed Twitter data to assess how OHCs disseminate health information and mitigate public health concerns.
Factors influencing continuous OHC usage
The sustainability of an online community depends heavily on the continued involvement of its members32. Without continuous use, the creation of social value and the improvement of people’s quality of life are empty. Research on the continuous usage of existing OHCs focuses on what factors will affect the continuous usage33,34,35,36,37. Khalil et al.38 have found that the most frequently used theories to construct the continuance usage intention theoretical model are the IS Success Model (32%), Extended Unified Theory of Acceptance and Use Technology (12%), and Technology Acceptance Model (12%), meanwhile, identified factors that have a direct impact on continuance usage intention of mHealth. In an in-depth exploration of different influencing factors, Alzahrani et al.39 examined the influence of service quality factors during COVID-19 on individuals’ intention to continue using mHealth services.
However, none of these studies explored the logical and hierarchical relationship among the factors that influence continuous behavior. For theoretical research, unclear logic, hierarchical relationships, and importance ranking will lead to the theoretical construction of the online health community not being perfect, the mechanism theory not being in-depth, and the theoretical expansion being limited. First of all, the core and secondary factors cannot be identified in the theory, and it is difficult to construct a comprehensive and systematic knowledge framework to explain the continuous use behavior of OHCs, resulting in the lack of depth and integrity of the theory. Secondly, the research can not accurately grasp how various factors interact and influence each other, and can not deeply analyze the internal mechanism of users’ continuous use behavior. Finally, the lack of research on the relationship between factors makes it difficult for us to develop new research perspectives and questions, and the continuous usage of relevant theories in OHCs has stalled. At the practical level, the intervention measures of community operators and government may lack pertinence, the optimization direction is not clear, and the evaluation effect is not accurate. They are unable to identify which factors have a greater influence on continuous usage behavior, what factors should be poured more social resources into (funds, energy), and a lack of targeting in the development of interventions to promote use can lead to wasted resources. Without understanding the logic and path relationship between factors, it is difficult to determine the key links of product optimization, and it is impossible to effectively improve user stickiness. Finally, there is no clear path of factor relationship, and it is difficult to accurately judge which factors play a role and how much role they play when evaluating the effect of intervention measures or product optimization, which is not conducive to the evaluation and improvement of practical effects.
Extraction of influencing factors of continued use behavior in online health communities based on meta-analysis
Methods
The meta-analytic method was proposed by American psychologist Glass40 who defined meta-analysis as the re-statistics of statistical results of many studies with the same purpose and independent of each other. Meta-analysis is widely used in medicine, education, psychology, criminology, business, and ecology as a quantitative research method41. Compared with traditional reviews, meta-analysis has the following advantages42,43: (1) to synthesize the results of several individual studies and analyze the differences between the results of different studies; (2) to overcome the problem of small sample size of a single study, and analyze the final sample size; (3) to find research gaps, and to make reference suggestions for future research.
Meta-analysis process
This study used CMA3.0 (Comprehensive Meta-Analysis 3.0) meta-analysis software to conduct the analysis, which mainly includes the following steps: (1) literature search; (2) literature screening; (3) literature coding; (4) meta-analysis process, including effect value calculation, model selection, heterogeneity test, publication bias test, and main effect test.
Literature search
To ensure the credibility and integrity of this study, The article takes “online health community”, “online medical community”, “virtual health community”, “virtual medical community”, “online healthcare community”, “virtual healthcare community”, “digital health community”, “digital medical community”, “mhealth”, “mobile health”, “mobile medical service” or “mobile medical APP” and “continuance usage”, “continuance intention”, “continuing using intention”, “continuous usage intention”, “sustained continuance”, “sustained use behavior”) as the keyword. In Google Scholar, Web of Science, EBSCO, Scopus, SpringerLink, PQDT, Elsevier, CNKI, Wanfang database, and other databases to search the domestic and foreign journal papers, master’s and doctoral theses, and conference papers published before August 2024. Finally, 51 articles were obtained for analysis by eliminating the articles that are inconsistent with the research theme of this paper.
Literature screening
Combined with the requirements of the meta-analysis method and the research topic, the literature included in the meta-analysis study should meet the following criteria: (1) The study must be an empirical study related to the online health community and exclude articles of review, pure theory, etc.; (2) The study must report the sample size and correlation coefficients; (3) The study must be a study on the influencing factors of users’ continuous usage behavior to online health community; (4) The study must address one of the above hypotheses and the inclusion of homonymous and heteronymous variables that emerged from the screening process was determined based on their measurement scales. The process of literature selection is shown in Fig. 2. A total of 51 studies were selected for attitude, effort expectancy, facilitating condition, information quality, performance expectancy, perceived ease of use, privacy, perceived useful, perceived value, self-efficacy, service quality, social influence, social norms, system quality, technological anxiety, trust, and 16 antecedent variables of online health community continuous usage behavior, as well as 51 independent samples with a total sample size of 18,377.
Selection flowchart.
Literature coding
This study was coded according to the coding method proposed by Lipsey and Wilson44, and the coding object included two parts: first, the characteristics of the literature, including the author, year, and country of the sample; second, the data of the research results, such as the sample size, relevant relationship, correlation coefficient, etc. To ensure the accuracy of the coding and reduce the bias of the coding process due to subjective consciousness, the coding was done independently by two authors, and all the documents were coded repeatedly and independently at two different points in time (1 month apart), and after the coding was completed, the results were compared one by one, and the inconsistencies were discussed and determined.
Meta-analysis process
The meta-analysis process of this study was carried out in CMA software according to the method proposed by Lipsey and Wilson44. It is analyzed from the following aspects: (1) Effect value calculation. In this study, the correlation coefficient is used as the effect value, and the correlation coefficient R of this study is obtained through Fisher’s Z transformation and sample size weighting. (2) Model selection and heterogeneity test. Compared with the fixed effects model, the random effects model has the effect of reducing the error. Therefore, the Q-test and I-squared test of heterogeneity test were used in this study to test whether there was heterogeneity in each effect value. (3) Publication bias test. In this study, the funnel plot, classic fail-safe N test, and Egger’s regression intercept test were used to examine the publication bias of the included literature. (4) Main effects test. To determine the strength of the relationship between the online health community’s continuous usage behavior and its influencing factors on the effect size boundary values presented in the meta-analysis results.
Study results
Publication bias test
Publication bias affects the validity and reliability of the final results of the meta-analysis45. It has been found that studies with high significance are more likely to be accepted for publication, which also reflects that the results are statistically significant46,47. Therefore, to avoid the subsequent problem of publication bias, this study aims to understand how publication bias affects the resulting bias by performing a publication bias test on the selected sample literature. A funnel plot is a scatter plot with the effect value as the horizontal coordinate and the sample size, standard error, or variance as the vertical coordinate; by observing the symmetry of the scatter points in the plot, the presence of publication bias can be assessed48. As shown in Fig. 3, from the funnel plot, the selected research literature is distributed on both sides of the overall effect of the funnel plot, with only individual effect values deviating from the average effect value and appearing at the bottom of the funnel. This distributional feature suggests that studies on the online health community’s continuous usage behavior and their influencing factors may not have a publication bias problem. In addition, according to Rosenthal49, when the value of classic fail-safe N is greater than the critical value K*5 + 10 (K is the number of studies), it proves that the lower the risk of publication bias for the results of the study. In this study, the values of the classic fail-safe N for each of the influencing factors were greater than 5 K + 10. Therefore, this study was negligibly affected by publication bias.
Funnel plot to evaluate the possibility of publication bias.
Heterogeneity test
The purpose of the heterogeneity test is to find out whether the studies come from the same distribution or not, and the main tests are the Q test and the I2 test. The criteria for the significant level of heterogeneity test are Q > K + 1, I2 > 0.650. According to the analysis of the results of the heterogeneity test, it can be seen Table 1 that the Q-test of effort expectancy and technological anxiety is not significant, which indicates that the heterogeneity of these two variables is low, so the fixed effect model is used; the Q-test of the other variables is significant (P < 0.05), and the random effect model is used. The larger the I-squared value, the higher the degree of heterogeneity is, and in this study, except for the effort expectancy and technological anxiety, the I2 values all exceeded the rule for determining heterogeneity greater than 75% proposed by Huedo-Medina et al.51, indicating that the heterogeneity of the studies covered in this paper is highly significant, so the random effects model was chosen for statistical analysis.
Main effects test
According to the criteria proposed by Lipsey and Wilson44, when the value of the correlation coefficient is greater than 0.4, the variables are considered to be highly correlated; when the value of the correlation coefficient is between 0.2 and 0.4, the variables are medium correlated; and when the value of the correlation coefficient is less than 0.2, the variables are weakly correlated. Therefore, in this study, the criteria of Lipsey division were used to determine correlation coefficients. Except for the negative influence factor of TA-CI (r = − 0.335), the rest of the variables show positive correlations with the OHCs’ continuous usage behavior. Among them, attitude (r = 0.583), effort expectancy (r = 0.585), facilitating condition (r = 0.474), information quality (r = 0.437), performance expectancy (r = 0.589), perceived ease of use (r = 0.531), perceived of useful (r = 0.604), perceived value (r = 0.628), and self-efficacy (r = 0.667), social influence (r = 0.502), social norms (r = 0.525), and trust (r = 0.541) were highly correlated; privacy (r = 0.280), service quality (r = 0.375), and system quality (r = 0.351) were medium correlated. The results of the overall meta-analysis of the online health community’s continuous usage behavior and its influencing factors are shown in Table 1.
Analysis of influencing factors of continuous usage behavior in online health communities based on FUZZY-DEMATEL-ASIM
FUZZY-DEMATEL-ASIM method
Proposed in the 1970s, the Decision-making Trial and Evaluation Laboratory (DEMATEL) model is a method to analyze factors of complex systems using the principles of graph theory and matrix theory52. Based on the knowledge and experience judgment of cluster experts, the DEMATEL model builds a visual structure of causal relationships between complex factors and reveals the dependency relationship between various influencing factors53. However, since this method is based on the relationship between the influencing factors of expert experience and knowledge acquisition, there is a problem of too much subjectivity. Therefore, this paper adopts the combination of fuzzy cluster theory and decision laboratory analysis (DEMATEL) to identify the key influencing factors and eliminate the subjective influence of experts’ scoring to a certain extent.
Interpretative Structural Modeling Method (ISM) is a method of visually presenting a multilevel structure, which is suitable for decomposing a complex system into several subsystems through people’s practical experience and professional knowledge, and finally building a multilevel hierarchical structure model. It is often used to sort out the causal relationship between various elements. The Adversarial Interpretive Structure Modeling Method (AISM) adds game adversarial thinking based on the ISM model to present a causal relationship between nodes in the form of a directed topological hierarchy diagram.
The fuzzy DEMATEL method can only calculate the importance of a specific factor in the influencing factor system, but cannot determine the internal correlation and hierarchical structure of factors. AISM method can make up for this deficiency. This paper combines the fuzzy DEMATEL approach with AISM to identify the key influencing factors for users’ continuous usage of OHCs and to reflect the hierarchical structure of these influencing factors. Specific steps are as follows,
Step 1: Data acquisition,
Step 2: Determine the initial direct influence matrix O, as shown in Formula 1.
where \(a_{{{\text{i}}j}}^{k}\) represents the strength of the direct influence of factor ai on aj given by the K-th expert.
Step 3: Calculate the defuzzification Direct influence matrix Z.
Due to the subjectivity of the above scores, the expert scores are de-fuzzed by using the triangular fuzzy number and converting the Fuzzy data into Crisp Scores (CFCS) method54.
Step 4: Normalized influence matrix B.
Using the line maximum method to standardize the defuzzification expert directly affects matrix Z, that is, to find the sum of each row of matrix Z, and divide all the factors in the matrix Z by the maximum value of the row sum, respectively, to obtain the Normalized influence matrix B.
where \(x_{ij}\) means the strength of the direct influence of factor i on factor j.
Step 5: Calculate the comprehensive influence matrix T.
where \(I\) means the identity matrix.
Step 6: Calculate the influencing degree (Di) and influenced degree (Ci) of each factor.
By adding each row in the comprehensive influence matrix T, the influence degree Di of each factor can be obtained, which represents the comprehensive influence degree of a factor on all other factors except itself.
By adding each column of the comprehensive influence matrix T, we can obtain the influence degree Ci of each factor, which represents the degree to which a factor is comprehensively affected by all other factors except itself.
Step 7: Calculate the centrality (Mi) and cause (Ri) of each factor.
The centrality Mi of a factor can be obtained by adding the influencing degree and the influenced degree, which indicates the position and importance of the factor in the whole influence factor.
Cause Ri is determined by the reduction of influencing and influence of a factor. If Ri is greater than 0, it indicates that the factor has a greater impact on other factors. If Ri < 0, it indicates that this factor is greatly affected by other factors and is the result factor.
Step 8: Draw a causal diagram.
Step 9: Calculate the adjacency matrix A based on the comprehensive influence matrix T through the following Equation
\(\lambda = \mu + \sigma\), where μ is the mean of the composite influence matrix T and σ is the standard deviation.
Step 10: Calculate the reachable matrix L by Eq. (9).
In the above Equation, I is the identity matrix.
Step 11: The general skeleton matrix S is obtained by point reduction, edge reduction, and loop substitution of the reachable matrix.
The shrink point is to merge the factors with the same influence in the horizontal and column of the reachable matrix to obtain the matrix \(L^{\prime }\), and then \(L^{\prime }\) is reduced by the following formula.
Based on \(S^{\prime }\) the general skeleton matrix S can be obtained by substituting the loop back.
Step 12: Build the AISM hierarchical division model.
Firstly, the reachable set \(R\left( {s_{i} } \right)\), the antecedent set \(A\left( {s_{i} } \right)\), and the common set \(C\left( {s_{i} } \right)\) are determined according to the reachable matrix.
Where the reachability set is the factor of each behavior 1 in the reachability matrix, the antecedent set is the factor listed as 1 in the reachability matrix, and the common set is the factor that appears in both the reachability set and the antechability set.
Secondly, the antagonistic interpretation structure models of UP type and DOWN type are determined according to the result-oriented (that is, the factors extracted each time are arranged from top to bottom to form a hierarchy) and the reason-oriented (that is, the factors extracted each time are arranged from bottom to top to form a hierarchy), respectively.
Finally, based on the general skeleton matrix and hierarchy structure, the adversarial hierarchy topology diagram is drawn.
Identification and hierarchy of influencing factors
Based on the factors influencing the continuous usage behavior of OHCs extracted through meta-analysis. We invited eight experts in the field of OHCs and information behavior to score the influence degree of these factors in a two-way way, where “0” represents no influence, “1” represents weak influence, “2” represents general influence, “3” represents strong influence, and “4” represents strong influence. To ensure the professionalism and reliability of the scoring results, all invited experts were required to meet strict eligibility criteria: they should holding an academic title of associate professor or above, or having obtained a doctoral degree in online health community research, medical information, and public health management; or have more than three years of work experience in the field closely related to the research, including medical informatization or public health management; in addition, their core job responsibilities or research directions are highly consistent with the key focus of this study.
To ensure the validity and reliability of expert evaluation results, the Cronbach Alpha coefficient was used to conduct an internal consistency test on the score results of 8 experts. If this value is above 0.8, it indicates high reliability; if this value is between 0.7 and 0.8, it indicates good reliability; if this value is between 0.6 and 0.7, it indicates acceptable reliability; if this value is below 0.6, it indicates poor reliability55. In this paper, SPSSAU was used to calculate the internal consistency of the scores of eight experts, and the Cronbach Alpha coefficient was 0.788, which passed the reliability test.
The evaluation matrix of each expert is de-fuzzed, the comprehensive score of the eight experts after defuzzification is calculated, and the direct influence matrix Z is obtained, as shown in Table 2.
The comprehensive influence matrix T is obtained by further calculation, as shown in Table 3.
Formulas 4–7 are used to obtain the influence degree, influence degree, centrality degree, and cause degree of 16 influencing factors, as shown in the following Table 4.
Combining with Table 4, take the centrality degree as the horizontal coordinate, the cause degree as the vertical coordinate, O (13.803, 0) (13.803 as the mean value of the center degree) as the intersection point, and draw all factors in the four quadrangles to obtain the causal relationship diagram of each factor.
According to the results in Table 4 and Fig. 4 two important indicators, centrality and reason, are used to identify the key factors that affect the continuous usage of OHCs.
-
(1)
Centrality analysis. Centrality Mi indicates the importance of factor i in the system. The greater the Mi, the higher the status of factor i in the whole system. According to Table 4 and Fig. 4, the top 5 factors of centrality are ATT, PV, PU, TRU, and PE, indicating that they are in a key position in the system. The centrality analysis shows that: First, users’ perception of OHCs affects their continuous usage. Second, the top five factors of centrality are also the top five factors of influence, indicating that they not only occupy an important position in the system but are also the most easily influenced by other factors.
-
(2)
Cause degree analysis.
The causal diagram.
The value of the causation degree is positive, indicating that these influencing factors are cause-type factors, and the larger the value is, the more likely it is to affect other factors; the value of the causation degree is negative, indicating that these influencing factors are consequence-type factors, and the smaller the value is, the more likely it is to be affected by other factors. According to Table 4, there are seven cause factors and nine result factors in total. The top five cause factors are SQ, TA, SEQ, PRI, and IQ, indicating that these five factors have a strong direct or indirect influence on other influencing factors and have a dominant effect on the continuous use of OHCs, The top five result factors include ATT, SE, PE, PV, and PU, indicating that they are easily influenced by other factors. They have a significant impact on the continued use of OHCs.
According to the quadrantal determination method, SEQ is located in the first quadrant, which belongs to the category of highly important causes, and SQ TA IQ SI PRI FC are located in the second quadrant. Although they are not highly important factors, they still play an incentive role to a large extent. The third quadrant represents low centrality and cause, that is, low importance and result factors, including SN EE; SE PEOU TRU PV PE ATT, and PU are high importance result factors in the fourth quadrant (Table 5).
We take the sum of mean 0.431 and standard deviation 0.076 of the comprehensive influence matrix 0.507 as λ, and obtain the adjacency matrix A based on Eq. (8), as shown in Table 7. Next, the reachable matrix L is obtained based on Eqs. (9), as shown in Table 6. The general skeleton matrix S is calculated from the reachable matrix by reducing points and edges of the reachable matrix L and substituting loops, as displayed in Table 7. Finally, we perform a hierarchical extraction based on Eq. (11–13). The topological map is generated based on the results of the extraction, as depicted in Fig. 5. The hierarchical table of influencing factors was obtained by using formulas 11–13, as shown in the following Table 8.
Antagonistic hierarchical topology map.
Based on the general skeleton matrix and hierarchy structure, the adversarial hierarchy topology is drawn, as shown in Fig. 5.
The multilevel hierarchical structure model of influence factors is divided into UP type and DOWN type, which belong to the opposite relationship. In this paper, a finite line segment is used to represent the reachability of factors affecting the sustainable use of OHCs.
-
(1)
Analysis of fundamental factors. The fundamental factors belong to the essential reasons and are located at the lowest level of the hierarchy. They do not directly affect the final result, but they will influence direct or indirect factors. Through a cascading effect, they will ultimately impact the final variable. As can be seen from the topology diagram, this layer factor only sends out directed line segments and does not receive directed line segments; that is, it only affects other influencing factors and is not affected by other elements of the system. When these factors change, it is easy to form a conduction chain, so these factors should be paid attention to. Figure 5 shows that the underlying factors affecting the continuous use of users in OHCs include {SQ, SEQ, TA} ∩ {SQ, SEQ, IQ, TA, EE, SI, SN} = {SQ, SEQ, TA,}. Therefore, in the process of improving users’ continuous use behavior, SQ, SEQ, and TA need to be strictly managed and guided, for they determine the stability of the whole system. This result is consistent with the Dematel analysis results, which show that SQ and SEQ are high-impact factors and are the driving factors affecting the continuous use of OHCs.
-
(2)
Surface factor analysis. Surface factors are the straightforward influences on the continuous usage of OHCs and are proximate causes located at the top of the hierarchy. These factors drive the straightforward formation of the final behavior and are the straightforward factors that enterprises or policymakers can optimize. It can be seen from the topology that this layer factor only receives directed line segments and does not send out directed line segments. According to the results of the model, the straightforward influencing factors for the sustained use of OHCs include {ATT} ∩ {FC, ATT, PRI} = {ATT}. As causal factors, it can straightforwardly influence the continued use of the OHCs, while other hierarchical factors need to act on the overall system through it. This result is consistent with that of the Dematel analysis, which shows that ATT not only has the highest centrality but is also the most important and straightforward factor affecting the OHCs.
-
(3)
Middle-level factor analysis. The middle-layer factors are located in the middle layer of the hierarchical structure. The middle layer in this study includes the second layer, the third layer, and the fourth layer, which can not only send out the directive line segment affecting the surface factor but also receive the directive line segment being affected by the bottom factor. Based on the UP and DOWN structure charts, it can be seen that the middle-level factors affecting the continuous usage of OHCs include PEOU, TRU, PV, PU, PE, and SE, which play a pivotal role in the system.
-
(4)
Isolated factors: In the adversarial hierarchy diagram, there are no factors that send and receive to the line segment as isolated factors. They are not related to, affect, or be affected by any other factors, which is the least influential factor. Figure 5 shows that FC and PRI are isolated factors.
MICMAC analysis
To visualize the importance of each influencing factor, the matrix of driving dependencies for the factors involved in OHCs continuous usage is constructed, as shown in Fig. 6. Where the dependence degree is the horizontal coordinate, the driving force is the vertical coordinate, and the mean value of the dependence degree (4.5625) and the mean value of the driving force (4.5625) are bounded. The results indicate that the autonomous region in the first quadrant primarily includes FC, PRI, EE, SI, and SN. These factors exhibit low levels of both driving power and dependence, suggesting limited interaction with and influence from other factors. The dependence and driving force of factors in this region are not strong, and the region is relatively stable in the system. The factors contained in the second quadrant dependency area are mainly the proximity influencing factors of the first layer and the second layer. The factors in this area have the strongest dependence and have no strong driving force (ATT, SE). They are prone to change under the influence of external factors and are the passive influencing part of the system. The third quadrant is the linkage factors, including (PE, PU, TRU, and PV), which have a high degree of dependence and strong driving force; they can affect other factors but are also highly dependent on other factors, is the bridge and link between the interaction of various factors in the system, and plays an important role in maintaining the stability and coordination of the system. The drivers in the fourth quadrant are mainly the fourth and fifth layer factors in the AISM, including SQ, SEQ, TA, IQ, and PEOU, which are active driving forces in the system. These factors have a greater impact on other factors but are themselves less constrained by other factors and play a decisive role in the development and change of the entire system.
The matrix of driving dependencies.
Discussion and implications
Key findings
This study employs a Meta-Analysis with FUZZY-DEMATEL-AISM approach to investigate the hierarchical determinants of continuous usage in online health communities. It addresses two core research questions: What are the key determinants of continuous OHC usage, and how do these determinants interact within a hierarchical structure? First, according to the Dematel analysis, ATT has the highest degree of centrality, and its influenced degree ranks first, which reflects that this factor is the most important in the process of influencing users’ continuous usage and is easily affected by other factors. In the analysis of AISM, ATT is a surface factor that directly affects users’ continuous usage. This result is consistent with the findings of Gaber and Hassan56, Guo et al.57 and Xu et al.58. This shows that attitude has a significant effect on the continuance of OHCs. These findings align with the Technology Acceptance Model and the Theory of Planned Behavior, that attitude acts as the top-tier hub in the “perception-attitude-behavior” chain, and its positive degree determines the conversion efficiency of users from “perceived usefulness/ease of use” to “actual usage behavior”.
According to the AISM result, SQ, SEQ, and TA are at the bottom of the hierarchical results and are the most essential factors for continuous user usage. Combined with Dematel analysis, they are among the top three factors for influence, indicating that they also have a deep influence on other factors for user continued use and changing user path. The results align with the research of Akter et al.20, showing that SQ and SEQ are positively associated with continuance usage in OHCs. Technological anxiety has a negative impact on users’ behavior. In addition, the studies of Song et al.12 and Nie et al.19 both proved that SQ and SEQ would affect users’ satisfaction, thus affecting users’ continuous use behavior. From a holistic perspective, this result is mutually corroborative with the Stimulus-Organism-Response (SOR) framework. Within the OHC context, when users are exposed to external stimuli (e.g., high service quality and high system quality), which belongs to the fundamental factors in AISM, they generate internal psychological and cognitive responses (such as perceived of useful, perceived values, and trust), these internal states ultimately translate into observable behavioral outcomes toward OHCs, including continuous platform usage, health information sharing, and professional consultation-seeking behaviors.
Nevertheless, none of these studies have explored the underlying mechanisms through which these factors operate, and the hierarchical influence structure among them remains undifferentiated. This study is the first to rank the importance of factors affecting the continued use of OHCs, further expands the research boundaries of OHCs, and provides more directions for future studies. Notably, this study establishes a hierarchical structure of influencing factors to identify key drivers and uncover the pathway mechanisms influencing users’ continuous usage behavior in OHCs, including specific pathways such as SQ-PE-SE-ATT, SQ-PEOU-PU-ATT, SEQ-SE-ATT, TA-PEOU-PV-ATT, and TA-PV-ATT, providing directions for exploring the influencing mechanisms of factors in theoretical research and guiding community operators to improve users’ continuous behavior in OHCs. Through the topological analysis of 16 factors that affect the continuous usage of OHCs, it is found that SQ, SEQ, and TA are at the bottom. They influence SE and ATT by influencing PEOU, TRU, PV, PU, and PE.
Theoretical implication
This paper uses the meta-analysis method to clarify the influencing factors of the continuous usage of OHCs, which overcoming the subjectivity and arbitrariness of qualitative research and making the theoretical basis of this study more solid, eliminating the inconsistent conclusions in previous studies, Based on meta-analysis, the Fuzzy-DEMETAL-AISM was adopted in the research to identify the important ranking and hierarchical structure of influencing factors that affect the continued use of OHCs. Compared with the existing research, the innovation of this research is mainly reflected in three aspects:
-
(1)
The collaborative application of DEMATEL and AISM is the first introduced in OHCs, which overcomes the shortcomings of single methods. This study first quantifies the influencing degree and influenced degree of various influencing factors (e.g., SQ, TA, TRU, ATT) by means of the DEMATEL method, so as to identify core driving factors and key affected factors. Then, taking the calculation results of DEMATEL as input, the AISM method is used to construct a multi-level hierarchical structure model among factors, which intuitively presents the transmission path from bottom-level driving factors to top-level result factors. This combined design forms a research closed-loop of “quantified causality—visualized hierarchy”. Moreover, it provides a reusable methodological framework for subsequent studies on similar complex variable relationships, and promotes the upgrading of research in this field from “vague correlation analysis” to “accurate dual-dimensional analysis of causality and hierarchy”, thereby innovating the methodology for researching users’ behavior in OHCs.
-
(2)
Based on the analysis results of the combined DEMATEL-AISM method, this study further deepens the explanation of the mechanism of action of classical theories such as the Technology Acceptance Model and the Theory of Planned Behavior in the vertical scenario of OHCs. On the one hand, through the quantitative analysis of DEMATEL, the causal priority of core variables in classical theories (e.g., attitude, perceived value) is clarified; then, combined with the AISM hierarchical model, the specific position of these variables in the influence path is revealed. It is verified that “SQ” is not only the bottom-level driving factor with the highest cause degree (based on DEMATEL results) but also the most fundamental first-level influencing factor in the AISM model. It exerts an indirect effect on continuous usage behavior by influencing “PV”, “TRU”, and “ATT”. This conclusion provides more accurate empirical evidence for the scenario-specific revision of classical user behavior theories in the vertical field of health, and promotes the evolution of theoretical models from “general description” to “mechanism-based explanation in vertical scenarios”.
-
(3)
The analysis results of the combined DEMATEL-AISM method not only clarify the causal relationships and hierarchical structures of the identified factors in existing studies but also explore the potential “hidden transmission chains” among factors, thereby further improving the theoretical analysis for users’ continuous usage behavior in OHCs. Specific transmission mechanisms include SQ-PE-SE-ATT, SQ-PEOU-PU-ATT, SEQ-SE-ATT, TA-PEOU-PV-ATT, and TA-PV-ATT. This promotes the research in this field to leap from “fragmented factor research” to “systematic integrated research of causality and hierarchy”, and provides a more systematic theoretical analysis framework for subsequent studies.
Practical implication
In view of the above findings, the following suggestions are put forward for the continuous use behavior of users in OHCs:
First, based on the combined analysis of the DEMATEL and AISM, it is evident that attitude is not only a key variable occupying a core position but also a core proximate factor that directly acts on users’ behaviors. It deserves attention because it represents the final form of the forces exerted by all influencing factors. Based on the top-tier role and formation logic of attitude, OHC operators need to build a personalized service system for different user groups to enhance the targeted nature of attitude formation. Firstly, hierarchical services should be designed based on the diverse needs of different user groups. For middle-aged and elderly patients with chronic diseases, simplified functions such as “one-click call for consultation” and “voice broadcast of health reminders” should be developed, paired with exclusive health managers. Regular telephone follow-ups and medication reminders can reduce their operational and cognitive costs, thereby improving the conversion efficiency of “perceived ease of use-positive attitude”. Secondly, machine learning algorithms should be deeply integrated into the entire service process. In the information recommendation link, based on users’ health records (e.g., hypertension classification, allergy history) and usage behavior data (e.g., frequently browsed content types, stay duration), a “personalized” information push should be realized. For example, pregnant women can be accurately pushed prenatal examination guidelines and pregnancy nutrition recipes for different gestational weeks to avoid user “information fatigue” caused by generalized information. Lastly, a positive incentive mechanism for user behavior should be established. Users who continuously participate in community interactions should be awarded honorary titles such as “Health Expert” and “Community Contributor”, along with rewards. Regular “user satisfaction surveys” should be conducted. For users with declining attitude tendencies, exclusive customer service should be arranged for one-on-one communication to accurately identify problems and implement rapid optimizations. For example, users who provide feedback “insufficient content” can be supplemented with authoritative health science content for the corresponding diseases. By addressing pain points in a timely manner, negative attitude tendencies can be reversed to avoid user loss.
Second, based on the findings of the DEMATEL and the AISM analysis, PU, PEOU, and PV constitute a critical hub in the transmission chain of “bottom-layer factors—middle-layer perceptions—top-layer attitudes/behaviors”. Owing to its strong coupling effect, any transformative measure runs the risk of causing systemic fluctuations, making it appropriate to implement coordinated optimization in the stable phase. They can effectively capture the driving effects of bottom-layer factors, convert such effects into users’ positive cognition of the platform, and ultimately facilitate the formation of continuous usage behavior. Therefore, health information service providers should take “optimizing perceived ease of use, strengthening perceived usefulness, and enhancing overall perceived value” as core objectives, and systematically improve users’ perceptual experience through the design of multi-dimensional and scenario-specific initiatives. Firstly, efforts should be made to optimize users’ perceived ease of use by refining navigation logic and adopting a dual-dimensional classified navigation framework of “disease type + service scenario”. For instance, when users click on “hypertension”, they can be directly redirected to associated functions such as “hypertension consultation”, “blood pressure monitoring records”, and “hypertension dietary science popularization”, thereby avoiding cognitive burdens caused by multi-step operations. Secondly, the deep integration of wearable devices with health services should be realized to break through the limitation of “single data recording” and establish a closed-loop service covering “monitoring—analysis—intervention”. Health information service providers are advised to collaborate with manufacturers of wearable devices to not only synchronize health data but also generate personalized health recommendations based on the collected data. As an illustrative example, if a smart sleep pillow detects that a user has experienced insufficient deep sleep for three consecutive nights, the platform can push interventions such as “pre-sleep stretching exercises for improving deep sleep” and “recommendations of white noise suitable for sleep”. Finally, value-added services can be offered to elevate users’ overall perceived value, with virtual reality technology introduced into online consultation and health popularization scenarios. In the consultation scenario, a “VR remote physical examination” function can be developed: when users wear VR devices, they can display areas of physical discomfort to physicians, who can then observe symptoms from a VR perspective and provide more accurate preliminary diagnostic advice in combination with users’ descriptions. In the health popularization scenario, VR-based anatomical and pathological demonstration content can be created for complex diseases, enabling users to view organ structures and lesion sites from a 360-degree angle. For example, users can visually perceive how lumbar disc herniation compresses nerves via VR, which facilitates a better understanding of disease mechanisms compared with text or image materials, thus improving the effectiveness of health popularization.
Third, the findings of this study demonstrate that SQ, SEQ, and TA are the core fundamental factors driving users’ continuous usage behavior in OHCs; according to the result of DEMATEL analysis, these three factors exhibit high causality degrees, indicating that their radiating effects on other influencing factors far outweigh the reverse impacts they receive. As the core driving forces of the system, they should be prioritized and promoted to achieve the leverage effect for holistic improvement. Based on this, platform operators need to advance the upgrading of the service system from three key dimensions: First, in terms of strengthening the precision-oriented adaptation of systems and information, relying on user profiling technology, construct a personalized content recommendation mechanism based on users’ health needs and usage characteristics. Optimize interface interaction logic and operational processes, reducing users’ technical usage thresholds, and particularly for groups such as the middle-aged and elderly and those with low health literacy, simplified operation interfaces and intelligent guidance modules can be developed to ensure the universality of system usability. Second, regarding the optimization of the multimodal information interaction and service response system, attention should be paid to the intuitive perception and interaction efficiency throughout the user experience process, the forms of information presentation on the platform should be enriched by integrating multimodal health content such as graphics, short videos, and dynamic illustrations, and diversified information retrieval channels should be expanded to achieve efficient matching between user needs and health information; in terms of service response, an all-day service closed loop integrating. “AI intelligent customer service + professional manual consultation” should be established, with a 24/7 AI-powered intelligent chatbot deployed to realize instant responses to basic health consultations and service process guidance, and a real-time manual consultation channel built simultaneously to connect with licensed medical staff, ensuring professional and efficient resolution of users’ complex health inquiries and urgent demands so that users of different capability levels can conveniently access the services they need. Third, in alleviating technology anxiety and consolidating the cornerstone of user trust, given that TA is a key psychological barrier restricting users’ continuous usage, platforms need to dispel users’ concerns from dual dimensions of technical protection and professional empowerment, At the technical level, cutting-edge technologies such as blockchain-based evidence storage and end-to-end encryption should be introduced to establish a full-link data security protection system, with sensitive data subject to hierarchical encryption and permission control to ensure data privacy and usage security; at the professional level, it is necessary to strengthen the authority of the platform’s medical services by establishing a professional advisory team composed of medical staff from top-tier hospitals and public health experts, and organize regular health science lectures and online free clinics to enhance the professional credibility of the platform’s services, thereby improving users’ sense of security and satisfaction and consolidating user stickiness.
Beyond platform-level optimizations, government health authorities should play a core role in policy guidance and industry empowerment, under the policy framework of medical digital transformation, they should take the lead in promoting the standardized construction and popularization of OHCs, popularize the unique advantages of OHCs in online consultation, cross-regional health services, and chronic disease community support through official channels, break down the connection barriers between online and offline medical services, and help OHCs become an important supplement to the national health management system, ultimately realizing the overall improvement of public health service efficiency.
Limitations and future research
This study comprehensively collected literature related to the continuous use of OHCs and finally included 51 studies in the meta-analysis method according to certain screening principles, obtained 132 independent effect sizes, and extracted the influencing factors of the continuous use behavior of OHCs. An integrated FUZZY-DEMATEL-AISM method has been introduced to analyze the importance and logical relationship among factors influencing continuous usage in OHCs, and it puts forward suggestions for improving continuous usage in OHCs.
This study has 4 limitations: (1) The limitations of this study regarding is its research scope. Although it explores the influencing factors of continuous behavior in general communities, it lacks an in-depth exploration of users’ behavior within a specific community. Given the different OHC types, the current analysis fails to capture the differences in user behavior that may exist within specialized communities. User continuous behavior in mental health, where the core demands center on social support and emotional mutual assistance, may differ from those in diabetes management communities, which focus more on medication adherence, blood glucose monitoring, and lifestyle intervention communication. Accordingly, future research could productively extend the current work by conducting targeted, in-depth investigations into specific OHC communities, providing more tailored insights for the optimization of specific community service models and user experience design. (2) Due to the practical difficulty in selecting experts with interdisciplinary backgrounds and high relevance to OHC research, the sample size of participating experts (eight in total) is small, which may restrict the breadth of perspectives reflected in the scoring results and lead to limited richness of research data. Second, the scoring process relies primarily on experts’ subjective judgments that may affect the objectivity of the scoring outcomes. Future research can be improved in two key aspects: First, efforts should be made to continuously expand the sample size of participating experts. Second, the expert scoring matrix should be optimized by integrating other mathematical models, for example, the machine learning-based weight assignment models. This integration can quantify and balance the subjective judgments of experts, effectively reducing the impact of individual subjectivity and further improving the objectivity and accuracy of the research results. (3) In the process of extracting influencing factors based on meta-analysis, due to the limitations of the meta-analysis method, some influencing factors were excluded due to the number of studies being less than two, and these variables were omitted from the hierarchical model of influencing factors of sustainable use behavior in OHCs constructed in this study. The influence of these factors in the hierarchical model can be further analyzed in subsequent studies. (4) The DEMATEL + AISM research method adopted in this paper focuses on the importance of degree and hierarchical relationships between factors. However, the quantitative analysis of the relationship between factors is not accurate enough, and it is difficult to accurately quantify the influence degree of factors. In future studies, we can try to use more quantitative research methods to enrich the online health community research.
Data availability
The data presented in this study are available from the corresponding author upon reasonable request.
Abbreviations
- OHC:
-
Online health community
- CMA3.0:
-
Comprehensive meta-analysis 3.0
- DEMATEL:
-
Decision-Making Trial and Evaluation Laboratory
- ISM:
-
Interpretative structural modeling
- AISM:
-
Adversarial interpretive structure modeling
- ATT:
-
Attitude
- FC:
-
Facilitating condition
- IQ:
-
Information quality
- SQ:
-
System quality
- SEQ:
-
Service quality
- SE:
-
Self-efficancy
- PE:
-
Performance expectancy
- PU:
-
Perceived of useful
- PEOU:
-
Perceived ease of use
- PV:
-
Perceived value
- TA:
-
Technological anxiety
- TRU:
-
Trust
- EE:
-
Effort expectancy
- PRI:
-
Privacy
- SI:
-
Social influence
- SN:
-
Social norms
References
Wang, X., Zhao, K. & Street, N. Analyzing and predicting user participations in online health communities: A social support perspective. J. Med. Internet Res. 19, e130 (2017).
Yang, Y., Zhang, Y. & Xiang, A. Information interaction and social support: Exploring help-seeking in online communities during public health emergencies. BMC Public Health 23, 1250 (2023).
Horrell, L. N. et al. Telemedicine use and health-related concerns of patients with chronic conditions during COVID-19: Survey of members of online health communities. J. Med. Internet Res. 23, e23795 (2021).
van der Eijk, M. et al. using online health communities to deliver patient-centered care to people with chronic conditions. J Med. Internet Res. 15, e115 (2013).
Jin, X.-L., Lee, M. K. O. & Cheung, C. M. K. Predicting continuance in online communities: Model development and empirical test. Behav. Inf. Technol. 29, 383–394 (2010).
Krebs, P. & Duncan, D. T. Health app use among us mobile phone owners: A national survey. JMIR Mhealth Uhealth 3, e101 (2015).
Shani, R. & Omer, F. The Uninstall Threat: 2020 App Uninstall Benchmarks. AppsFlyer https://www.appsflyer.com/infograms/2019-app-uninstall-benchmarks/.
Meyerowitz-Katz, G. et al. Rates of attrition and dropout in app-based interventions for chronic disease: Systematic review and meta-analysis. J. Med. Internet Res. 22, e20283 (2020).
Bhattacherjee, A. Understanding information systems continuance: An expectation-confirmation model. MIS Q. 25, 351–370 (2001).
Mousavi, R., Raghu, T. S. & Frey, K. Harnessing artificial intelligence to improve the quality of answers in online question-answering health forums. J. Manag. Inf. Syst. 37, 1073–1098 (2020).
Wu, B. Patient continued use of online health care communities: Web mining of patient-doctor communication. J. Med. Internet Res. 20, e126 (2018).
Song, T. et al. Measuring success of patients’ continuous use of mobile health services for self-management of chronic conditions: Model development and validation. J. Med. Internet Res. 23, e26670 (2021).
Tian, X.-F. & Wu, R.-Z. Determinants of the mobile health continuance intention of elders with chronic diseases: An integrated framework of ECM-ISC and UTAUT. Int. J. Environ. Res. Public Health 19, 9980 (2022).
Rasul, T., Wijeratne, A., Soleimani, S. & Lim, W. M. Where there’s sugar, there are sugar-related mobile apps. What factors motivate consumers’ continued use of m-Health?. J. Strat. Mark. 31, 856–876 (2023).
Kim, K.-H., Kim, K.-J., Lee, D.-H. & Kim, M.-G. Identification of critical quality dimensions for continuance intention in mHealth services: Case study of onecare service. Int. J. Inf. Manag. 46, 187–197 (2019).
Kato-Lin, Y.-C. & Thelen, S. T. Privacy concerns and continued use intention of telemedicine during COVID-19. Telemed. J. E Health 28, 1440–1448 (2022).
Quaosar, G. M. A. A., Hoque, M. R. & Bao, Y. Investigating factors affecting elderly’s intention to use m-health services: An empirical study. Telemed. J. E Health 24, 309–314 (2018).
Moudud-Ul-Huq, S., Swarna, R. S. & Sultana, M. Elderly and middle-aged intention to use m-health services: An empirical evidence from a developing country. J. Enabling Technol. 15, 23–39 (2021).
Nie, L., Oldenburg, B., Cao, Y. & Ren, W. Continuous usage intention of mobile health services: Model construction and validation. BMC Health Serv. Res. 23, 442 (2023).
Akter, S., Ray, P. & D’Ambra, J. Continuance of mHealth services at the bottom of the pyramid: The roles of service quality and trust. Electron Mark. 23, 29–47 (2013).
Khalil, A. A., Suparta, W., Abdurachman, E. & Trisetyarso, A. Theoretical model for continuance usage intention of mHealth application. In 2020 International Conference on Radar, Antenna, Microwave, Electronics, and Telecommunications (ICRAMET) 331–336. https://doi.org/10.1109/ICRAMET51080.2020.9298668. (2020).
Yusof, A. F. & Iahad, N. A. The effect of perceived interactivity and social norm to the continuance use of mobile wellness apps. In 2019 6th International Conference on Research and Innovation in Information Systems (ICRIIS) 1–7. https://doi.org/10.1109/ICRIIS48246.2019.9073344. (2019).
Honglin, D., Jianghua, Z. & Hui, C. Quality factors affecting the continued use of mobile health apps in ethnic minority regions of Southwest China using PLS-SEM and ANN. Sci. Rep. 14, 25469 (2024).
Goodyear, V. A. et al. Social media use informing behaviours related to physical activity, diet and quality of life during COVID-19: a mixed methods study. BMC Public Health 21, 1333 (2021).
Gruzd, A. & Haythornthwaite, C. Enabling community through social media. J. Med. Internet Res. 15, e2796 (2013).
Kline, E. et al. Using social media listening to understand barriers to genomic medicine for those living with Ehlers–Danlos syndromes and hypermobility spectrum disorders. Health Expect 26, 1524–1535 (2023).
Dessart, L. & Duclou, M. Health and fitness online communities and product behaviour. JPBM 28, 188–199 (2019).
Zhang, S., Bantum, E. O., Owen, J., Bakken, S. & Elhadad, N. Online cancer communities as informatics intervention for social support: Conceptualization, characterization, and impact. J. Am. Med. Inform. Assoc. 24, 451–459 (2017).
Yan, X., Lin, Z., Lin, Z. & Vucetic, B. A novel exploitative and explorative GWO-SVM algorithm for smart emotion recognition. IEEE Internet Things J. 10, 9999–10011 (2023).
Goh, J. M., Gao, G. & Agarwal, R. The creation of social value: Can an online health community reduce rural-urban health disparities?. MIS Q. 40, 247–264 (2016).
Boon-Itt, S. & Skunkan, Y. Public perception of the COVID-19 pandemic on Twitter: Sentiment analysis and topic modeling study. JMIR Public Health Surveill. 6, e21978 (2020).
McLure Wasko, M. & Faraj, S. “It is what one does”: Why people participate and help others in electronic communities of practice. J. Strat. Inf. Syst. 9, 155–173 (2000).
Yan, M., Filieri, R., Raguseo, E. & Gorton, M. Mobile apps for healthy living: Factors influencing continuance intention for health apps. Technol. Forecast. Soc. Chang. 166, 120644 (2021).
Zhao, Y., Ni, Q. & Zhou, R. What factors influence the mobile health service adoption? A meta-analysis and the moderating role of age. Int. J. Inf. Manag. 43, 342–350 (2018).
Fox, G. & Connolly, R. Mobile health technology adoption across generations: Narrowing the digital divide. Inf. Syst. J. 28, 995–1019 (2018).
Zhang, Y. & Wu, P. Continuous adoption of online healthcare platforms: An extension to the expectation confirmation model and network externalities. BMC Public Health 24, 2630 (2024).
Siepmann, C. & Kowalczuk, P. Understanding continued smartwatch usage: The role of emotional as well as health and fitness factors. Electron Markets 31, 795–809 (2021).
Khalil, A.-A., Meyliana, Hidayanto, A. N. & Prabowo, H. Identification of factor affecting continuance usage intention of mHealth application: A systematic literature review. In 2020 4th International Conference on Informatics and Computational Sciences (ICICoS) 1–6. https://doi.org/10.1109/ICICoS51170.2020.9299038. (2020).
Alzahrani, A. I., Al-Samarraie, H., Eldenfria, A., Dodoo, J. E. & Alalwan, N. Users’ intention to continue using mHealth services: A DEMATEL approach during the COVID-19 pandemic. Technol. Soc. 68, 101862 (2022).
Glass, G. V. Primary, secondary, and meta-analysis of research. Educ. Res. 5, 3–8 (1976).
Borenstein, M., Hedges, L. V., Higgins, J. P. & Rothstein, H. R. Introduction to Meta-Analysis (John wiley & sons, 2021).
Fagard, R. H., Staessen, J. A. & Thijs, L. Advantages and disadvantages of the meta-analysis approach. J. Hypertens. Suppl. 14, S9–S12 (1996) (discussion S13).
Walker, E., Hernandez, A. V. & Kattan, M. W. Meta-analysis: Its strengths and limitations. Cleve Clin. J. Med. 75, 431–439 (2008).
Lipsey, M. W. & Wilson, D. B. Practical Meta-analysis. ix, 247 (Sage Publications, Inc, Thousand Oaks, 2001).
Behrens, T. Publication bias in meta-analyses: Prevention, assessment and adjustments. Biometrics 62, 626–627 (2006).
Dickersin, K., Min, Y. I. & Meinert, C. L. Factors influencing publication of research results. Follow-up of applications submitted to two institutional review boards. JAMA 267, 374–378 (1992).
Krleza-Jerić, K. et al. Principles for international registration of protocol information and results from human trials of health related interventions: Ottawa statement (part 1). BMJ 330, 956–958 (2005).
J. Light, R. & B. Pillemer, D. Summing Up: The Science of Reviewing Research Harvard University Press: Cambridge, MA, 1984, xiii+191 pp. Educ. Res. 15, 16–17 (1986).
Rosenthal, R. Meta-Analytic Procedures for Social Research, Rev. Ed. x, 155 (Sage Publications, Inc, Thousand Oaks, CA, US, 1991). https://doi.org/10.4135/9781412984997.
Hunter, J. E., Schmidt, F. L. & Judiesch, M. K. Individual differences in output variability as a function of job complexity. J. Appl. Psychol. 75, 28–42 (1990).
Huedo-Medina, T. B., Sánchez-Meca, J., Marín-Martínez, F. & Botella, J. Assessing heterogeneity in meta-analysis: Q statistic or I2 index?. Psychol Methods 11, 193–206 (2006).
Gabus, A. & Fontela, E. World problems, an invitation to further thought within the framework of DEMATEL (1972).
Keskin, G. A. Using integrated fuzzy DEMATEL and fuzzy C: Means algorithm for supplier evaluation and selection. Int. J. Prod. Res. 53, 3586–3602 (2015).
Wu, W.-W. & Lee, Y.-T. Developing global managers’ competencies using the fuzzy DEMATEL method. Expert Syst. Appl. 32, 499–507 (2007).
Eisinga, R., te Grotenhuis, M. & Pelzer, B. The reliability of a two-item scale: Pearson, Cronbach, or Spearman-Brown?. Int. J. Public Health 58, 637–642 (2013).
Gaber, H. R. & Hassan, L. M. Using mobile health apps during the Covid-19 pandemic in a developing country for business sustainability. Cogent Bus. Manag. 9, 2152648 (2022).
Guo, X., Chen, S., Zhang, X., Ju, X. & Wang, X. Exploring patients’ intentions for continuous usage of mHealth services: Elaboration-likelihood perspective study. JMIR Mhealth Uhealth 8, e17258 (2020).
Xu, Q., Hou, X., Xiao, T. & Zhao, W. Factors affecting medical students’ continuance intention to use mobile health applications. J. Multidiscip. Healthc 15, 471–484 (2022).
Funding
This study was supported by National Social Science Fund of China (Grant Number: 18ZDA104), and the Soft Science Project of Xi’an Municipal Bureau of Science and Technology (Grant Number: 25RKYJ0068).
Author information
Authors and Affiliations
Contributions
Conceptualization, ZL.C and Y.L; methodology, C.C; software, J.C; writing—original draft preparation, ZL.C.; writing—review and editing, Y.L.; supervision, RJ.L.; funding acquisition, RJ.L and ZL.C. All authors have read and agreed to the published version of the manuscript.
Corresponding author
Ethics declarations
Competing interests
The authors declare no competing interests.
Additional information
Publisher’s note
Springer Nature remains neutral with regard to jurisdictional claims in published maps and institutional affiliations.
Rights and permissions
Open Access This article is licensed under a Creative Commons Attribution-NonCommercial-NoDerivatives 4.0 International License, which permits any non-commercial use, sharing, distribution and reproduction in any medium or format, as long as you give appropriate credit to the original author(s) and the source, provide a link to the Creative Commons licence, and indicate if you modified the licensed material. You do not have permission under this licence to share adapted material derived from this article or parts of it. The images or other third party material in this article are included in the article’s Creative Commons licence, unless indicated otherwise in a credit line to the material. If material is not included in the article’s Creative Commons licence and your intended use is not permitted by statutory regulation or exceeds the permitted use, you will need to obtain permission directly from the copyright holder. To view a copy of this licence, visit http://creativecommons.org/licenses/by-nc-nd/4.0/.
About this article
Cite this article
Cao, Z., Liu, R., Li, Y. et al. Uncovering the hierarchical determinants of continuous usage in online health communities: integrating meta-analysis with FUZZY-DEMATEL-AISM. Sci Rep 16, 7052 (2026). https://doi.org/10.1038/s41598-026-37694-6
Received:
Accepted:
Published:
Version of record:
DOI: https://doi.org/10.1038/s41598-026-37694-6








