Abstract
To address the inefficiency in evolutionary optimization caused by ambiguous user demands and cognitive noise in embodied robot appearance customization, this study proposes an Interactive Genetic Algorithms (IGAs) optimization framework integrating user preferences and embodied constraints. Firstly, a visual-semantic mapping mechanism was constructed to reduce initial cognitive noise through text-image-symbol associations. Secondly, an embodied constraint chromosome specification was established to intercept physically infeasible solutions using a knowledge graph. And finally, a progressive IGAs interaction model was optimized to guide user decision-making focus in stages. Compared to traditional IGAs, the system significantly improves customization efficiency: user evaluations decreased by 35.2%, user burden reduced by 30.4%, and iteration cycles shortened by 15%. The framework thereby enables low-cognitive-load interaction and establishes a user-driven design paradigm for highly constrained products, offering a methodological reference for the collaborative design of function-sensitive products.
Introduction
Personalization and customization have become the dominant business models in the “Industry 5.0 era“1. Fierce competition in the market has led companies to pay more and more attention to the individual needs of the market and user groups, and user-centered strategies and business models require companies to respond as quickly as possible to user needs. Companies offer a wide range of product combinations through mass customization to meet their customers’ diverse and individual needs2. They produce products according to different customized needs to increase customer satisfaction with personalized services and thus increase market competitiveness.
Compared to traditional mass production, manufacturing companies tend to consume a large number of production resources when implementing personalization. To help manufacturers significantly reduce the additional investment in human and material resources and make mass customization possible, computer-aided design tools that incorporate intelligent algorithms and user participation mechanisms have emerged. In recent years, the rapid advancement of artificial intelligence, particularly Generative AI, has increasingly highlighted its potential in product customization and innovation, offering a new technological paradigm for personalized design3,4.Wang5 et al. propose a new framework for data-driven intelligent customization enhanced by digital twins in order to facilitate better collaboration between all stakeholders in the customization process. Wu6 et al. proposed a system architecture for personalized product design service processes that connect user needs and manufacturing resources in a cloud manufacturing platform to explore the possibility of a design service system that combines user needs and cloud services. Zhang7, on the other hand, constructed an interactive genetic algorithm (IGAs) and applied it to mass customization of garment styling, taking the perspective of suit styling and adjusting the origin of the initial population and the probability parameters of cross-variation to reduce user fatigue during the customization process. IGAs have a clear advantage in interactive evolutionary approaches.
Interactive genetic algorithms are a human-computer co-design method that can incorporate the subjective human factor and avoid the disadvantages of randomness and passivity in the algorithm optimization process. However, there is noise in the expression of the user’s need preferences. The user’s own demand preferences may not be clear, the user does not know exactly what he or she wants and can only express a high preference for a particular feature or feeling. Moreover, user perception is a gradual process8, with perceptions not clear in the early stages and only becoming clear in the middle. The ambiguity effect or cognitive ambiguity of the user during the product customization process can affect the effectiveness of the final customized product9. Effective interaction design is crucial for acquiring user requirements and enhancing user experience, while inefficient interaction design significantly diminishes user engagement. Therefore, effectively reducing cognitive load, minimizing distracting information, uncovering implicit user needs, and improving product yield rate represent key development directions for the application of IGAs in the domain of mass customization.
With the continuous development and refinement of IGAs in the design field, many algorithm researchers have proposed new approaches to solve IGAs10,11. Lee12 et al. considering the high uncertainty and ambiguity inherent in initial solutions, integrated fuzzy semantics with IGAs to construct a Design for Disassembly (DFD) environment for assessing product end-of-life recyclability. To more accurately model the uncertainty in user evaluations, Shi and Zheng13 further refined IGAs by introducing the radial basis function for nonlinear fitting and the concept of hesitation degree to describe decision fluctuations, optimizing the model parameters and applying it to the field of landscape design. For a more structured acquisition of user preferences, Wei14 et al. incorporated the classic Analytical Hierarchy Process (AHP), a method for quantifying weights in multi-criteria decision-making, into IGAs. This integration aims to circumvent incomplete user requirement gathering during the design process and enhance the accuracy of user evaluations.
Furthermore, although Industrial Genetic Algorithms (IGAs) provide a novel paradigm for product customization, they face significant challenges in the domain of embodied robots: Due to the lack of mechanisms for embedding engineering constraints, algorithmically generated solutions often violate physical laws, resulting in persistently high rejection rates of randomized proposals. Current embodied robots demonstrate substantial application value in intelligent manufacturing15. Unlike conventional products, their morphological design must strictly adhere to rigid kinematic and dynamic constraints. Embodiment necessitates that robot morphology satisfies the “triad coupling of form, function, and environment”16, leading to two major dilemmas in appearance customization:
-
(i)
User requirement expression inefficacy: Desired user aesthetics may conflict with joint mobility, causing physical interference or functional impairment;
-
(ii)
Over-reliance on empirical design: Current research prioritizes structural parameter optimization, while co-optimization of aesthetic appeal and functional performance remains dependent on manual expertise, requiring extensive design iterations.
The aforementioned studies provide a critical foundation for this research in terms of cognitive noise processing, interactive system design, and encoding configuration. This study proposes an optimized IGAs framework integrating user preferences and embodiment constraints, with innovations manifested in three aspects:
-
(i)
Semiotics-Guided Minimalist Interaction: Employs a visual-semiotic system to reduce cognitive load and ensure precise intention communication;
-
(ii)
Progressive Layered Evolution Mechanism: Implements stage-driven user decision focusing to mitigate evaluation fatigue;
(ⅲ) Embodiment Constraint-Driven Noise Filtering: Intercepts physically infeasible solutions to minimize inefficient cognitive resource allocation.
The proposed system achieves precise demand capture through minimal-effort interactions such as browsing/clicking, simultaneously suppressing noise while enhancing personalized customization accuracy and optimizing user experience. This study provides a feasible framework for user-driven design of highly constrained products, and its approach to addressing core design conflicts offers valuable insights for the personalized design of other function-sensitive products.
The remainder of this paper is structured as follows: Sect. 2 (“Related Work”) reviews foundational research in mass customization, cognitive noise, and IGAs. Section 3 (“Methodology”) subsequently delineates the proposed framework’s architecture. The concluding section discusses methodological limitations and future research directions.
Literature review
Mass customization
In the era of Industry 5.0 and digitalization, production practices geared towards high-volume customization are of great importance17,18,19. Peter-J. Jost20 points out that it is always optimal for manufacturers to offer customization services. In order to provide companies and users with more convenient mass customization services, scholars have experimented with different perspectives. Martin Pech21 et al. explored the importance of modifying the product customization process in a manufacturing sense in Industry 5.0, developing a conceptual process model to investigate the relationship between technology preparation, digitization, internal and external integration, internal value chains, and customization. Katarzyna22 et al. proposed a forecasting method suitable for mass customization requirements to reduce the risk and time consumption when implementing forecasting in ERP systems. Xiaobo Bai23 et al. discussed the possibility of realizing rapid manufacturing and mass customization with new parametric product design methods, and also discussed whether the parametric design architecture can be applied to the early development of new products in the mass customization environment. However, the level of company-user interaction and cost in mass customization services greatly affects the productivity of the company and the purchasing experience of the user, making it difficult for the company to maximize profits.
Cognitive noise
User satisfaction dynamically affects the market share of a product24, and the key to improving satisfaction lies in accurate and comprehensive access to user needs. User needs are dynamic, multi-dimensional, and multi-layered. Early in the customization process, the user’s perception of the product is hazy and ambiguous. In this state, the user needs to complete the search for information and define the initial state and problem, which means that the user will form the interpretation of the product according to his own personal understanding9, and the cognitive experience activated to form the concept of the product. If the cognitive experience is not enough to activate the relevant concept to explain the object of concern, or the concept is difficult to express intuitively, it will lead to a vague understanding of the target. Similarly, users ' implicit needs have many forms: implicit needs that users think, implicit needs that users do not know, and implicit needs that users are difficult to express.
In the context of this study, we focus on the “cognitive noise” generated during the interactive evaluation phase of the IGAs. Drawing upon the framework of Signal Detection Theory, we conceptualize the user’s stable internal design preference as the “signal” to be detected, while treating the unstable, irrational judgments introduced during evaluation due to cognitive load, interaction fatigue, attentional distraction, or momentary comprehension deviations as “noise.” Therefore, the “cognitive noise” defined in this paper specifically refers to the random error and systematic bias components within the user’s subjective evaluation signals that deviate from their true, stable preferences. This concept is distinct from internal “preference ambiguity” (where the user’s own goals are unclear, i.e., the signal itself is weak), differs from “perceptual uncertainty” caused by presentation methods (distortion in the signal transmission channel), and is also separate from “preference drift” that arises with cognitive deepening (a legitimate evolution of the signal itself over time). A common goal shared by the various methods reviewed in the following sections is to more robustly extract the user’s genuine design intent (the signal) from interactive feedback containing such noise.
In order to reduce the noise in requirements as much as possible, scholars have made a lot of attempts from different perspectives. Yang8 fully considered the changes in users’ cognition during the evolutionary process, pointing out that users’ goals were unclear in the early stage, so the evaluation noise was relatively high and a greater degree of ambiguity was used. The mid-term cognitive clarity was clear and free of noise, at which point the evaluation value was accurate. Liu25 et al. explored user requirements by constructing common metrics and exploiting conceptual similarities. Kang26 et al. combined the Evaluation Grid Method (EGM) and Fuzzy Quality Function Deployment (QFD) to analyze the optimal combination of sensory key requirements and design elements. Nisha27 combines optimization functions and grid embedding to capture user information to improve the effectiveness of the system and the availability of information.
However, the multi-dimensional and multi-layered nature of user needs means that the needs expressed by the user may not be the true needs of the user. Therefore, when developing products and services, these factors need to be taken into account to ensure that they meet the needs of users as much as possible.
IGAs
Compared with traditional evolutionary algorithms, IGAs have great differences in adaptive evaluation. Instead of a constraint-based fitness function, the algorithm obtains an individual’s fitness through the subjective assessment and judgment of the user. Therefore, it can better reflect individual preferences and enable users to participate in the product customization process as ' co-designers ‘.
In fact, with the development of IGAs, some scholars have recognized that IGAs for design field problems are very broad research28,29. Starting from group design, Zhang30 et al. saw clothing design as an optimization problem and proposed a fitness approximation method based on spatial adaptive segmentation and multi-class intelligent body models to explore how to achieve the optimization goal while reducing user fatigue and improving the algorithm efficiency.
The comparison of existing IGA studies is shown in the following Table 1.
IGAs also have some problems in practice, such as the constant evaluation of individuals by the user to assign degrees of adaptation, which requires the user to map many sensations to a precise value. Not only is this extremely burdened on the user and causes user fatigue, but it is also difficult to correctly distinguish subtle differences between individuals.
Embodied constraints
Embodied Constraints originate from the specific application of Embodied Cognition theory in the field of design. Embodied Cognition theory posits that cognitive processes are not abstract computations occurring independently of the body and environment, but are formed through the continuous interaction between the body and its surroundings31.This theoretical framework provides a crucial insight for robot design: a robot’s cognitive, decision-making, and executive capabilities are inseparable from its physical form, structural characteristics, and environmental adaptability. Building on this theoretical foundation, Embodied Constraints specifically refer to the tight coupling relationships among morphology, function, and environment inherent in this process32. The core manifestations of embodied constraints comprise three fundamental rules in robotic design:
(i) Morphological Constraints: Geometric dimensions (e.g., joint envelope space), material properties (stiffness-to-weight ratio);
(ⅱ) Functional Constraints: Kinematic feasibility (structural interference, range limitations, functional effectiveness), dynamic stability (center-of-mass deviation);
(ⅲ) Environmental Constraints: Task scenario adaptability (physical spatial compatibility, terrain feature perception).
This tight coupling prevents independent aesthetic design from mechanical structures, constituting the core challenge in highly constrained customization. Although IGAs have been widely applied in product customization, significant limitations persist in their integration with embodied constraints: Current approaches often decouple aesthetic attributes from engineering constraints, compelling users to evaluate excessive physically infeasible solutions and thereby exacerbating cognitive fatigue33.
In summary, the core challenge in mass customization of robotic appearance lies in balancing personalized demand fulfillment and engineering feasibility assurance. Current research must simultaneously address:
(i) Cognitive noise suppression: Reducing uncertainty in initial user requirements; Embodied Constraint Embedding
(ⅱ) Ensuring solution compliance with kinematic/dynamic principles
(ⅲ) Interaction load control: Streamlining IGA operations to alleviate psychological burdens
Notably, the absence of requirement rationality during early design stages constitutes the primary source of cognitive noise. To bridge this gap, this study proposes a visually-guided co-design model featuring: Visual-semantic mapping that transforms abstract constraints into interactive symbols; Explicit parameter relationships constructing requirement-constraint correlation matrices to attenuate noise propagation; Adaptive fitness calculation integrating user preferences with constraint compliance for precise demand capture and collaborative user-load optimization. This approach establishes a novel paradigm for customizing highly constrained products.
Methodology overview
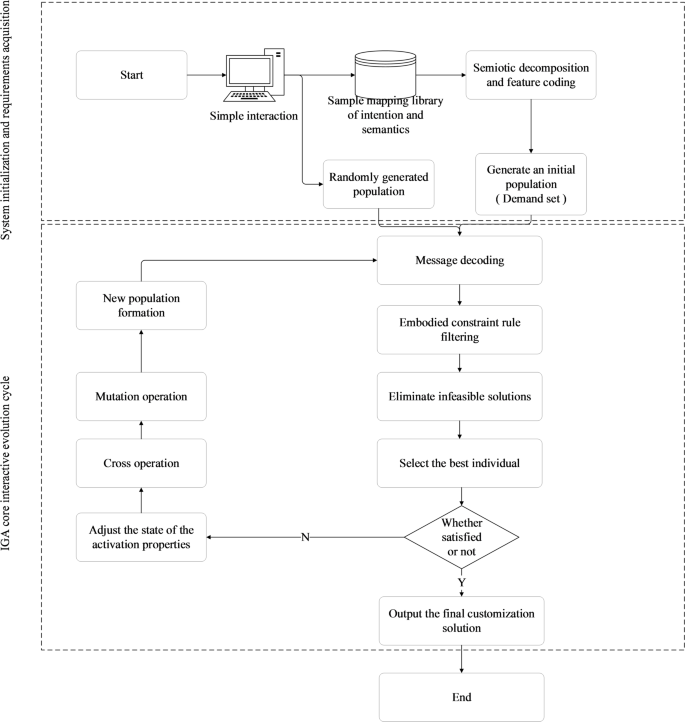
The system consists of three key components: (1) Requirement acquisition, analysis, and processing; (2) IGAs-based design model; and (3) User interface. The first step is to reduce the ambiguity of the user’s perception by creating a “text-image” and generating a preliminary set of requirements codes reflecting the user’s preferences based on the user’s choice of samples. After determining the rationality of the demand coding set, the demand set is introduced into the initial population design of IGAs and the fitness is calculated according to the semantic contribution value of the sample coding to reduce the difficulty of user interaction and the number of interactions. Based on this, an interaction design method of product customization system based on IGAs is constructed. The overall system process framework is shown in Fig. 1.
In the process of enterprise customization, it is impossible for all parts to be customized by users, and some studies have pointed out that chaotic information in mass customization often makes users overloaded without finding suitable options34. Therefore, in the interaction model, it is necessary to reduce the user selection pressure and improve interaction efficiency. This paper uses semiotic principles to process requirement data, simplify customizable attributes, pre-define requirement-related information, create a coding library and database, and build a “text-image-symbol” association mechanism so that users can complete operations through simple interaction (browsing, clicking, etc.).
Process of product customization interactive system based on IGAs.
Requirement capture
In the initial stages of design, the user’s perception is not clear. When they are unable to activate the product concept through past experience, giving visual stimuli is often an effective method9. In the requirement acquisition process developed in this paper, pre-established “text-image-feature coding” mapping relationships to reduce the user’s initial ambiguity. After selecting the intended text, the user checks whether the representative sample with the highest content of the intended text meets the basic expectations. If it does not, re-acquire the representative sample, and if it does, decode the representative sample. If the user has a requirement for a particular feature, it is possible to select and change the feature code to generate a requirement set. Indeed, a single sample is not sufficient to give a complete overview of the user’s needs. These activity processes need to be cross-repeated several times, with multiple samples forming the user’s individual requirements set, facilitating subsequent iterations of IGAs to generate the best-customized samples. The requirement set acquisition process is shown in Fig. 2. (“Feature coding” section see 3.2 for specific steps)
Feature Requirement Vector: A single user’s set of personalized requirements is represented as a column vector:
In the formula, the element \({a}_{1j}\) (\(j = 1,2, \ldots ,n\)) is the jth customer requirement, and \(T\) is the transpose operator.
Then the end user requirement set can be expressed as:
In the formula, the element amn is the nth requirement in the mth sample selection.
Requirements set acquisition process.
Process of intentional-semantic mapping.
The user’s expression of the intended product concept relies heavily on a range of intentional semantics. When the product is more complex, users tend to use multiple intentional semantics to describe the conceptual product impression. To collect, filter and classify product samples and intentional semantics, and then process them to create an intentional semantic set, a representative sample set, and a product feature set. Factor analysis was followed by differential semantic experiments to establish mapping relationships between intentional semantics and product representative samples and between intentional semantics and product features. The process is shown in Fig. 3.
Semiotic processing and feature coding
The semiotic processing of the sample is a simplification of the representative sample, gradually transforming the implicit user needs into explicit elements, which not only facilitates the rapid understanding and processing of user needs but also the extraction of feature units. In this paper, drawing on the fundamental principles of design semiotics, we decompose the complex objective of robot appearance design into a series of design symbols (i.e., parameters) with explicit semantics. This establishes a mapping from ambiguous design intent to concrete, actionable design parameters. Based on the semiotic idea of decomposition to custom products. Assume that the design product goal is G (the initials of Goal) and the subgoal is S (the initials of Subgoal). Each sub-goal can be used as a new customization goal G, secondary decomposition sub-goal S, cyclical, will continue to refine product features, to maximize customer customization needs.
Parameterize each design element of the product and record it, collecting a large number of samples to build a database. The database can be easily extended by adding new design elements and subgroups of key features or even introducing new categories of key features or design details. This process constructs a structured “design symbol library,” which provides foundational, composable, and optimizable units for the subsequent IGAs.
To formalize the aforementioned decomposition for computational processing, we employ sets and matrices to encode the design objectives. Figure 4 and the corresponding Eqs. (3)-(5) illustrate how hierarchical design objectives are transformed into a parameter selection matrix. Each row of this matrix represents a design dimension (e.g., intended use), and each column represents a selectable feature under that dimension (e.g., “service-oriented”). By making selections within this matrix, the user generates an initial design encoding, which serves as the starting point for the IGAs evolution.
Record the product target set:
Sub-target set:
Then the overall product target set can be expressed as:
In the formula, the element\({S}_{n}\)is the nth target, and \({S}_{m1}\) is the mth classification item of the first target.
Taking the GS robotic customization as a case study, key parameters including primary application (S1), basic functions (S2), structural body (S3), material specifications (S4), and styling (S5) are preset in the database for customization. The database stores parameter information as follows:
Obviously, the Sculpt S5 is a complex parameter that can be re-divided as a target, denoted by:
Assuming that the user chooses a certain intentional semantics, the representative sample output code is:
The user chooses whether to iterate with this code set or not; if yes, the requirement set is output directly; otherwise, sample selection can be repeated, or the code can be changed. Coding generation is shown in Fig. 4. The horizontal represents the preset parameters that can not be further refined for GS robotic customization, and the vertical represents the types of features available under this parameter.
Coded generating graph.
Embodied constraints mechanism
The embodied constraint mechanism employs a knowledge-graph-driven rule storage architecture, systematically integrating morphological, functional, environmental, and dynamic parameters. This framework encompasses critical constraints, including joint motion ranges and material strength thresholds. Addressing cognitive limitations of non-expert users (e.g., difficulties in comprehending inter-element couplings), this mechanism specifically resolves multi-factor conflict resolution—wherein mutually exclusive correlations between two or more design elements (e.g., lightweight requirements vs. structural strength demands) render requirement sets uncustomizable due to technical/material limitations. To optimize interaction loads and prevent invalid exploration from premature algorithmic convergence, the mechanism implements:
Exemplified by the G1 robot customization case, the system autonomously blocks these typical conflicts:
(i) Functional incompatibility: Spatial overlap between dexterous hand actuators and fire hose mounting zones;
(ⅱ) Perceptual obstruction: Silhouette contours occluding binocular vision sensor;
(ⅲ) Kinematic interference: Decorative knee housings intruding into motion envelopes.
Constraint mechanism construction
This paper defines the database parameter relationship matrix \({F}\), determines the parameter priority, clarifies the constraint relationship between parameters, and ensures the effectiveness of the requirement set35.
Assuming that there are H key features \(K\) (\(K=1,\dots,H\)) in the style library, N targets and M categorical items (feature subgroups) in the style library, the relationship matrix \(\varvec{F}\) is an \({M \times N}\)matrix representing the compatibility of the N targets with the M categorical items. Each relationship matrix \({{f}_{i,j}}^{K}\) (\(i=1,\dots,M,j=1,...,N\)) is defined as:
The row vector\({{Fr}_{i}}^{K}={\left[\begin{array}{ccccc}{{fr}_{1}}^{K}&\cdots&{{fr}_{j}}^{K}&\cdots&{{fr}_{n}}^{K}\end{array}\right]}_ {1 \times N}\)is obtained by summing across columns, and each row is calculated as follows :
For \(j=1,2,\dots,n\).
If these elements are compatible, then \({fr}_{j}>0\), the requirement set is valid. If they are not compatible then\({fr}_{j}=0\) and the requirement set is invalid. The same principle can be applied to extend and update the relationship matrix when the design objectives are complex and new categories of items emerge.
Implementation example: conflict detection based on spatial occupation matrix
To clearly illustrate the engineering implementation of the parameter relationship matrix \(F^{K}\), this section provides a complete numerical example, focusing on the detection of a typical spatial conflict in the G1 robot design: the overlap between the “dexterous hand actuator” and the “fire hose mounting space”.
Step 1: Parameterization and Discretization of the Design Space.
First, the design space for mounting components on the robot’s torso is parameterized. A two-dimensional parameter plane (corresponding to the front mounting surface of the robot torso) is defined and discretized into a \(3\times3\) uniform grid \(G\). The position of each grid cell \({G}_{\left(p,q\right)}\) is fixed, where \(p,q\in\{\text{1,2},3\}\).
Step 2: Defining the Spatial Occupation Matrix for Components.
Each component to be mounted is mapped to a binary occupation matrix within this design space. This matrix shares the same dimensions as grid \(G\) and encodes whether the component occupies a specific grid cell.
Define the occupation matrix for the dexterous hand actuator as \({O}_{A}\). Assuming its mounting base projection covers the central column of the grid, we have:
Here, \({O}_{A}(p,q)=1\) indicates that grid cell \(\left(p,q\right)\) is occupied or covered by the safety envelope of component A (the dexterous hand).
Define the occupation matrix for the fire hose mounting interface as \({O}_{B}\). Assuming its initial design position projection covers an “L”-shaped area at the bottom-left of the grid, we have:
Here, \({O}_{B}(p,q)=1\) indicates occupation by component B (the fire hose interface).
Step 3: Conflict Detection Based on Matrix Operations.
The spatial compatibility constraint (i.e., “spatial overlap is prohibited”) is translated here into detecting whether any grid cell in the two occupation matrices is occupied simultaneously. The overlap matrix \(C\) is calculated:
where the operator \(\odot\) denotes the Hadamard product (element-wise multiplication). Subsequently, the sum of all elements in the overlap matrix is computed:
If \({S}_{\text{overlap}}>0\), it indicates that at least one grid cell is occupied by both components, and a spatial conflict is detected. In this example, since \({S}_{\text{overlap}}>0\), the system will determine that this design proposal contains a “functional exclusivity” conflict.
Step 4: Connection to the General Constraint Framework.
This specific example is an instance of the general constraint mechanism described in Sect. 3.3.1 Here, the constraint type \(K\) represents “spatial occupation”. The occupation matrices \({O}_{A}\) and \({O}_{B}\) for components A and B collectively define the parameter relationship state corresponding to this constraint type under the current design proposal. The element sum \({S}_{\text{overlap}}\) of the overlap matrix \(C\) serves as the constraint satisfaction criterion:
(i) When \({S}_{\text{overlap}}=0\), \(f{r}_{j}^{K}>0\), indicating the demand set is valid.
(ⅱ) When \({S}_{\text{overlap}}>0\), \(f{r}_{j}^{K}=0\), indicating the demand set is invalid due to constraint violation.
This triggers the system’s automatic interception, marking the proposal as an “invalid individual” to prevent it from entering the next generation population, thereby “optimizing user interaction load and avoiding ineffective exploration caused by premature algorithm convergence.”
The above is a simplified example to illustrate the principle, demonstrating the complete workflow from design parameters to matrix encoding, and then to automated conflict detection. In the actual G1 robot system, the constraint matrices are higher-dimensional and encompass multiple constraint types \(K\) (where \(K=1,\dots,H\)), but the core logic remains consistent with this example.
IGAs
Building upon the acquired requirement specifications, this section proposes an IGAs-based assisted design methodology that integrates user preferences with embodied constraints. The proposed method aims to reduce user operational burden and mitigate fatigue during the customization process. This framework extends the traditional IGAs by incorporating mechanisms such as demand set initialization, adaptive mutation, constraint filtering, and elite preservation.
Demand-guided population initialization
Unlike traditional IGAs that generate an initial population randomly, this study seeds the population with the demand set derived from the user’s multiple selections of representative samples. The framework utilizes the “demand set”—generated from the user’s sequential choices within the semantic mapping library—as the core component of the initial population. This initial population consists of two parts:
(i)Preference-guided individuals: Originating from the user’s demand set, these ensure the evolutionary direction aligns with the user’s initial preferences, accelerating convergence.
(ⅱ)Randomly generated individuals: These are introduced to maintain population diversity and prevent premature convergence.
This hybrid initialization strategy significantly reduces the number of iterations required to reach a satisfactory solution while preserving sufficient search space exploration.
Adaptive genetic operations incorporating constraint evaluation
The basic genetic operations—selection, crossover, and mutation—follow their classical definitions and are not reiterated here. The core innovation of this framework lies in explicitly incorporating embodied constraints as optimization objectives within the fitness evaluation and in designing an adaptive mutation strategy.
Gene Activation/Locking Mechanism: Users can lock satisfactory design features (genes), which then remain unchanged during subsequent genetic operations. When all genes are in an active state, this method reverts to the traditional IGAs design approach. This mechanism grants users intuitive, directional control, effectively narrowing the search space and reducing evaluation fatigue.
Adaptive mutation probability function:
\({P}_{m}\in\left[\text{0,1}\right]\), \({P}_{m0}\in\left[\text{0,1}\right]\)represents the probability of individual mutation,\({P}_{m0}\) represents the basic mutation probability, \(\gamma\) represents the attenuation coefficient, t is the evolution algebra, \(G\left(x\right)\)represents the degree of constraint. The calculation formula is:
Where \({w}_{k}\) represents the weight of the indicator \(K\). Assuming that the user ‘s comprehensive score is U, the user ‘s score weight is \(\alpha\), and the constraint degree weight is \(\beta\), the expression of the comprehensive fitness function F is :
In this algorithm, the square term significantly suppresses the infeasible solution. The early stag (\(t\le3\)) focuses on the feasibility (\(\beta=0.6\)), and the later stage (\(t>6\)) focuses on the user preference (\(\alpha=0.7\)). The fitness evaluation and selection process is combined. The user does not need to perform a ' design goodness ' rating on each individual design, but only needs to select several individuals in each generation.
Elitism-based, user-guided evolutionary control with elite preservation
In order to avoid the loss of good designs, when the user finds a good design solution during the selection process, he can lock it, and the locked individuals are kept directly to the next generation, without affecting other crossover and variation processes. Locked individuals survive until they are unlocked, or replaced by better individuals until the design process is complete. The goal is to increase the speed of retrieval while maintaining the diversity of designs.
Visually-guided co-design
To co-optimize user cognitive load and algorithmic exploration efficiency, this system establishes a triple-constraint steering mechanism:
(i)Conflict Rate Quantification: Establishing real-time feasibility monitoring through constraint conflict metrics;
(ⅱ) Constraint Visualization: Translating abstract rules into visual-semantic symbols via spatial encoding;
(ⅲ) Adaptive Rule Weighting: Dynamically prioritizing constraints using knowledge-graph-driven weight allocation.
As detailed in Sect. 3.2 and 3.4, this framework delivers low-cognitive-load interaction—enabling high-constraint customization without parameter configuration or genetic semantics knowledge. Users simply perform intuitive visual-guided operations (clicking/selection) to:
-
1.
Initialize requirements: Select semantic descriptors and match template libraries
-
2.
Explore solutions: Evaluate population individuals and preserve elite solutions
-
3.
Coordinate constraints: Resolve conflicts via visual alerts and adjust gene-locked regions
-
4.
Control evolution: Self-select genetic operators (crossover/mutation/retention)
-
5.
Terminate iteration: Finalize satisfactory solutions.
Crucially, users retain granular control—determining applicable genetic operations per design cycle and selecting arbitrary individuals for crossover/mutation.
Result analysis
In the industrial design cloud service platform, taking the user’s demand for GS robotic customization as an example, both improved IGAs and standard IGAs are used for customization, and the number of user clicks, the number of iterations, and the average time taken to complete all operations are used to verify the reasonableness and feasibility of this model. To make the sample size of participants representative,120 volunteers were called in to experiment with a bespoke design system for robot, including 80 outstanding student and faculty volunteers in industrial design and 40 in non-industrial design. All participants were required to complete a customization task: ‘Design the appearance of an industrial inspection robot for unstructured industrial scenarios,’ with no functional restrictions.
Each participant was asked to understand the full operational procedure before the formal trial began. If it is difficult to find relatively good individuals in the first generation, participants can reinitialize the population. In the standard IGAs setup, to avoid an excessive number of individuals in the population, the initial population was set to 736, with a crossover probability of 0.8, \({P}_{m0}=0.02\), \(\gamma=0.5\), and a maximum evolutionary generation of 20.
The selection of population size intentionally adhered to the typical range \(N=4-9\) recommended in the IGAs literature36. This range aims to balance the preservation of sufficient genetic diversity against the management of user cognitive load during interactive evaluation, which is crucial for mitigating user fatigue35,36,37. The crossover and mutation probabilities were set based on common practices in evolutionary design and were fine-tuned through a preliminary study to ensure stable convergence without premature stagnation.
To compare the differences and results of different algorithms in different aspects such as the number of clicks, the number of iterations, and the average time to complete all operations, the same parameters are used to run the algorithm, and the comparison of the running results is recorded in Tables 2 and 3.
Based on the statistical analysis, the improved IGAs system demonstrated significant superiority over the standard IGAs across all key performance metrics. Paired-sample t-tests confirmed statistically significant differences between the two systems in average interaction time, total number of clicks, and number of iterations (all *p* < 0.05). Furthermore, the effect sizes (Cohen’s *d*) were predominantly greater than 0.8, indicating that these differences are highly meaningful in practical terms.
Regarding convergence efficiency, the vast majority of experiments were completed within 20 generations, confirming the fundamental effectiveness of both systems in addressing the robotic appearance customization task. More importantly, the iteration count for the improved IGAs was lower than or equal to that of the standard IGAs for every participant, which directly demonstrates the consistent advantage of the improved IGAs in accelerating convergence and enhancing search efficiency.
Further analysis based on user expertise revealed the broader value of the proposed method. Under the standard IGAs, the performance of the expert user group was significantly better than that of the non-expert group, which aligned with expectations. However, after employing the improved IGAs (which integrates cognitive noise filtering and embodied constraints), the performance of both user groups improved significantly, and the performance gap between them narrowed substantially. This result indicates that our method, by embedding guided filtering and feasibility constraints, effectively lowers the cognitive barrier for non-expert users and mitigates the performance disparity caused by differences in prior knowledge, making the system more accessible and efficient for users with diverse backgrounds.
Conclusions
Results demonstrate that the enhanced IGAs workflow offers advantages including simplified evaluation operations, mitigated psychological load, and guaranteed convergence. From the user workload perspective, average operation duration and click count serve as key quantitative metrics—lower values indicate superior experiences. As shown in Tables 2 and 3, the enhanced IGAs exhibit significant optimization on these dimensions. Furthermore, the improved algorithm demonstrates enhanced convergence properties: achieving 15% faster convergence speed than the standard procedure while aligning evolutionary trajectories with user preferences. Experimental validation confirms substantial customization efficacy improvements:35.2% reduction in user evaluations,30.4% decrease in cognitive workload,15% fewer iterations.
This study addresses the co-optimization challenge of requirement ambiguity and engineering feasibility in robotic appearance customization by integrating user preference modeling with embodied constraint mechanisms, proposing a cognitive noise filtering-driven interactive genetic algorithm framework. Core innovations comprise:
(i)Visual-Semantic Mapping: Reducing initial cognitive noise via text-image-symbol associations;
(ⅱ)Embodied Constraint Chromosome Encoding: Intercepting physically infeasible solutions using knowledge graphs;
(ⅲ)Progressive IGA Interaction: Phase-guided user decision focusing.
Experimental verification demonstrates that the system significantly enhances customization efficiency, reduces user load, and reliably guides users towards feasible design solutions.
The methodological significance of the “user preference–embodied constraint” co-optimization framework constructed in this study extends beyond the specific application of robot appearance customization. The core contradiction addressed by this framework—the conflict between highly subjective personalized design demands and objective, stringent engineering feasibility constraints—is prevalent in the design of many function-sensitive products. The key to transferring and applying this framework lies in replacing its domain-specific modules: reconstructing the “semantic–component” mapping library according to the functional semantics of the new product and defining a corresponding new set of constraint rules.
However, as a methodological exploration, this study still faces a series of limitations and challenges before broader application can be realized. First, at the methodological level, the encoding and guidance strategies employed to ensure feasibility, while improving efficiency, may also constrain creative divergence and increase the risk of premature convergence. This reveals its boundaries in scenarios demanding breakthrough conceptual design. Second, regarding experimental validation, reliance on fixed parameters and objective metrics fails to fully capture the complete user experience (e.g., lack of subjective satisfaction scales), and the quantification of the core constraint interception efficacy remains incomplete. Different parameter combinations (e.g., population size, crossover/mutation probabilities) may affect convergence speed, solution quality, and user interaction experience, necessitating more refined experimental designs for comprehensive analysis. Finally, a crucial step towards practical deployment involves the costs associated with constructing and maintaining domain-specific knowledge graphs and the effectiveness of migrating the method to new domains (e.g., medical robots). Subsequent empirical studies are required to verify its economic viability and generalizability.
Looking ahead, this framework provides an extensible starting point for resolving the “personalization-feasibility” conflict. Future work will deepen research along three directions: first, exploring integration with generative AI, such as Large Language Models, to break through the predefined solution spaces and stimulate innovative design; Second, to establish a more comprehensive evaluation system that integrates subjective and objective metrics. By designing multi-factorial experiments, we will quantitatively analyze the impact of key parameters on system performance, thereby creating a parameter tuning guide for robot appearance customization tasks to further enhance the system’s adaptability and robustness. Third, to conduct empirical transfer studies in typical fields such as medical robotics. By reconstructing their specific semantic and constraint libraries, we will rigorously test the method’s adaptability and optimize the migration pathway. Through these efforts, this research aims to contribute a methodological foundation for the user-driven design of highly constrained products, one that balances practical utility with potential for further development.
Data availability
The figures and tables used to support the findings of this study are included in the article.The custom code for the interactive genetic algorithm and cognitive noise filtering method developed in this study is publicly available in the Science Data Bank repository. It can be accessed via the permanent DOI: 10.57760/sciencedb.35298 or directly through the dataset page: https://www.scidb.cn/detail? dataSetId=8b45ad8ffbef418aa357cc9b2283b06d. The repository includes the algorithm implementation and parameter settings. Access to the datasets associated with this code is controlled due to confidentiality agreements. Researchers who wish to access the data may submit a request via the repository interface; requests will be reviewed by the corresponding author and granted for legitimate academic purposes.
References
Wan, J. F. et al. Mobile services for customization manufacturing systems: An example of Industry 4.0. IEEE Access 4, 8977–8986 (2016).
Matschewsky, J., Kambanou, L. M. & Sakao, T. From mass customization to circular customization – Measuring and managing variety in product service systems. Resour. Conserv. Recycl. 219, 108261-108261. https://doi.org/10.1016/J.RESCONREC.2025.108261 (2025).
Ololade, A. S. Unwrapping generative AI paradigms for product and service innovation differentiation. J. Strat. Innov. 37, 200562 (2026).
Ye, R. et al. Research on generative AI-driven cross-cultural financial product customization and marketing model innovation. Economic Society and Humanities https://doi.org/10.62381/E254A11 (2025).
Wang, X., Wang, Y., Tao, F. & Liu, A. New paradigm of data-driven smart customisation through digital twin. J. Manuf. Syst. 58, 270–280 (2021).
Wu, K., Bian, P., Guo, Y. & Yang, X. Personalized product design and service system for cloud manufacturing, iop conference series: materials science and engineering, vol. 573, no. 1. (2019).
Zhang, L. & Wu, C.-H. Research on style design of suit based on computer interactive genetic algorithm. Mob. Inf. Syst. 2022, 1–13 (2022).
Yang, Y.-p & Tian, X. Combining users’ cognition noise with interactive genetic algorithms and trapezoidal fuzzy numbers for product color design. Comput. Intell. Neurosci. 2019, 1–11 (2019).
Tang, C., He, M., Zhou, Z. & Zeng, D. Solution to resolve cognitive ambiguity in interactive customization of product shape. Int. J. Comput. Intell. Syst. https://doi.org/10.2991/ijcis.d.200511.001 (2020).
Maria Roberta Belardo,Francesco Calabrò. Optimal convergence of IgA collocation methods. Comput. Methods Appl. Mech. Eng. 452, 118721 (2026).
Pham Binh Le,Trung-Thanh Tran. Dynamic response of honeycomb-FGS shells subjected to the dynamic loading using non-polynomial higher-order IGA. Def. Technol. 37, 149–161 (2024).
Lee, S. C., Tseng, H. E., Chang, C. C. & Huang, Y. M. Applying interactive genetic algorithms to disassembly sequence planning. Int. J. Precis. Eng. Manuf. 21(4), 663–679 (2019).
Shi, H., Zheng, J. & Zheng, P. Exploration of landscape lighting design based on interactive genetic algorithm. Comput. Math. Methods Med. 2022, 1–11 (2022).
Wei, Z. & Nie, J. H. Crucially, users retain granular control—determining applicable genetic operations per design cycle and selecting arbitrary individuals for crossover/mutation. Int. J. Bio-inspired comput. 17(1), 42–51 (2021).
Zeng, K., Wang, Y. & Tan, H. AI large model driven embodied intelligent humanoid robot technology and prospects. Chin. Sci. Inf. Sci. 55(05), 967–992 (2025).
Tao, Y., Wan, J. & Wang, T. Establishing a new paradigm of embodied intelligence: a review of the current status and development trends in humanoid robot technology[J/OL]. J. Mech. Eng. 61(15), 121–147 (2025).
Trentin, A. et al. Reconciling product flexibility with cost, delivery, and quality: The importance of bundling mass customization practices. Glob. J. Flex. Syst. Manag. 26(2), 1–25. https://doi.org/10.1007/S40171-024-00429-5 (2025).
Ipaki, B. & Hosseini, Z. Repair-oriented design and manufacturing strategies for circular electronic products, from mass customization/standardization to scalable repair economy. Results Eng. 25, 104169-104169. https://doi.org/10.1016/J.RINENG.2025.104169 (2025).
Wang, Y., Mo, D. Y. & Ma, H. L. Perception of time in the online product customization process. Ind. Manag. Data Syst. 123(2), 369–385 (2022).
Jost, P.-J. & Süsser, T. Company-customer interaction in mass customization. Int. J. Prod. Econ. https://doi.org/10.1016/j.ijpe.2019.07.027 (2020).
Pech, M. & Vrchota, J. The product customization process in relation to Industry 4.0 and digitalization. Processes https://doi.org/10.3390/pr10030539 (2022).
Katarzyna, G., Edyta, K., Bartłomiej, Ż., Jerzy, B. & Adam, D. Implementation of demand forecasting module of erp system in mass customization industry—case studies †, presented at the 2021 25th International Conference on Methods and Models in Automation and Robotics (MMAR), (2021).
Bai, X., Huerta, O., Unver, E., Allen, J. & Clayton, J. E. A parametric product design framework for the development of mass customized head/face (eyewear) products. Appl. Sci. https://doi.org/10.3390/app11125382 (2021).
Jiao, J. & Chen, C.-H. Customer requirement management in product development: A review of research issues. Concurrent Eng. 14(3), 173–185 (2016).
Liu, Y., Lim, S. C. J. & Lee, W. B. Product Family Design through Ontology-Based Faceted Component Analysis, Selection, and Optimization. J. Mech. Des. 135, 8 (2013).
Kang, X., Yang, M., Wu, Y. & Ni, B. Integrating evaluation grid method and fuzzy quality function deployment to new product development. Math. Probl. Eng. 2018, 1–15 (2018).
C, N. C. & Mohan, A. A social recommender system using deep architecture and network embedding. Appl. Intell. 49(5), 1937–1953 (2018).
Huang, D. & Xu, X. Igaod: An online design framework for interactive genetic algorithms. SoftwareX https://doi.org/10.1016/j.softx.2022.101205 (2022).
Gao, Z. et al. A dynamic task allocation framework for human-robot collaborative assembly based on digital twin and IGA-TS. J. Manuf. Syst. 80, 206–223 (2025).
Zhang, X., Yang, C. & Rajakani, K. Application of multipopulation genetic algorithm in industrial special clothing design. Wirel. Commun. Mob. Comput. 2022, 1–9 (2022).
Gao, C., Yang, Y. & Chen, S. Survey on multimodal model-driven embodied intelligence research. Intell. Perception Eng. 2(02), 1–12 (2025).
Li, K. Y. Weakly embodied, embodied cognition and embodied. Studies in Dialectics of Nature 41(03), 81–87. https://doi.org/10.19484/j.cnki.1000-8934.2025.03.014 (2025).
Li, Z. P. & Hu, B. Optimal design of children’s paper toys based on embodied cognition-AHP-QFD. Packag. Eng. 46(12), 173–181. https://doi.org/10.19554/j.cnki.1001-3563.2025.12.016 (2025).
Wenchong, C. et al. Bilevel interactive optimisation for rebatching scheduling problem with selectivity banks in high variety flow line production. Int. J. Prod. Res. 60(12), 3879–3900 (2022).
Mok, P. et al. An IGA-based design support system for realistic and practical fashion designs. Comput. Aided Des. 45(11), 1442–1458 (2013).
Dou, R., Zhang, Y. & Nan, G. Application of combined Kano model and interactive genetic algorithm for product customization. J. Intell. Manuf. 30(7), 2587–2602 (2016).
Rodriguez, L., Diago, L. & Hagiwara, I. Interactive genetic algorithm with fitness modeling for the development of a color simulation system based on customer’s preference. Jpn. J. Ind. Appl. Math. 28 (1), 27–42 (2011).
Author information
Authors and Affiliations
Contributions
Conceptualization, Hongliang Zuo; Formal analysis, Yufeng Zhang; Investigation, Yufeng Zhang and Yaqing HU; Methodology, Yufeng Zhang; Supervision, Guohui HU; Validation, Yaqing HU; Visualization, Jingjie WANG; Writing – original draft, Yufeng Zhang. All authors have read and agreed to the published version of the manuscript.
Corresponding author
Ethics declarations
Competing interests
The authors declare no competing interests.
Ethics
This study was conducted in accordance with the relevant guidelines and regulations.
The study was conducted in accordance with the Declaration of Helsinki, and approved by the ethical standards of the CITIC Heavy Industries Co.,Ltd.
Informed consent
was obtained from all participants prior to their involvement in the study.
Additional information
Publisher’s note
Springer Nature remains neutral with regard to jurisdictional claims in published maps and institutional affiliations.
Supplementary Information
Below is the link to the electronic supplementary material.
Rights and permissions
Open Access This article is licensed under a Creative Commons Attribution-NonCommercial-NoDerivatives 4.0 International License, which permits any non-commercial use, sharing, distribution and reproduction in any medium or format, as long as you give appropriate credit to the original author(s) and the source, provide a link to the Creative Commons licence, and indicate if you modified the licensed material. You do not have permission under this licence to share adapted material derived from this article or parts of it. The images or other third party material in this article are included in the article’s Creative Commons licence, unless indicated otherwise in a credit line to the material. If material is not included in the article’s Creative Commons licence and your intended use is not permitted by statutory regulation or exceeds the permitted use, you will need to obtain permission directly from the copyright holder. To view a copy of this licence, visit http://creativecommons.org/licenses/by-nc-nd/4.0/.
About this article
Cite this article
Zhang, Y., Zuo, H., Hu, Y. et al. An interactive genetic algorithms system customizes robot appearance via cognitive noise filtering under embodied constraints. Sci Rep 16, 11154 (2026). https://doi.org/10.1038/s41598-026-41407-4
Received:
Accepted:
Published:
Version of record:
DOI: https://doi.org/10.1038/s41598-026-41407-4



