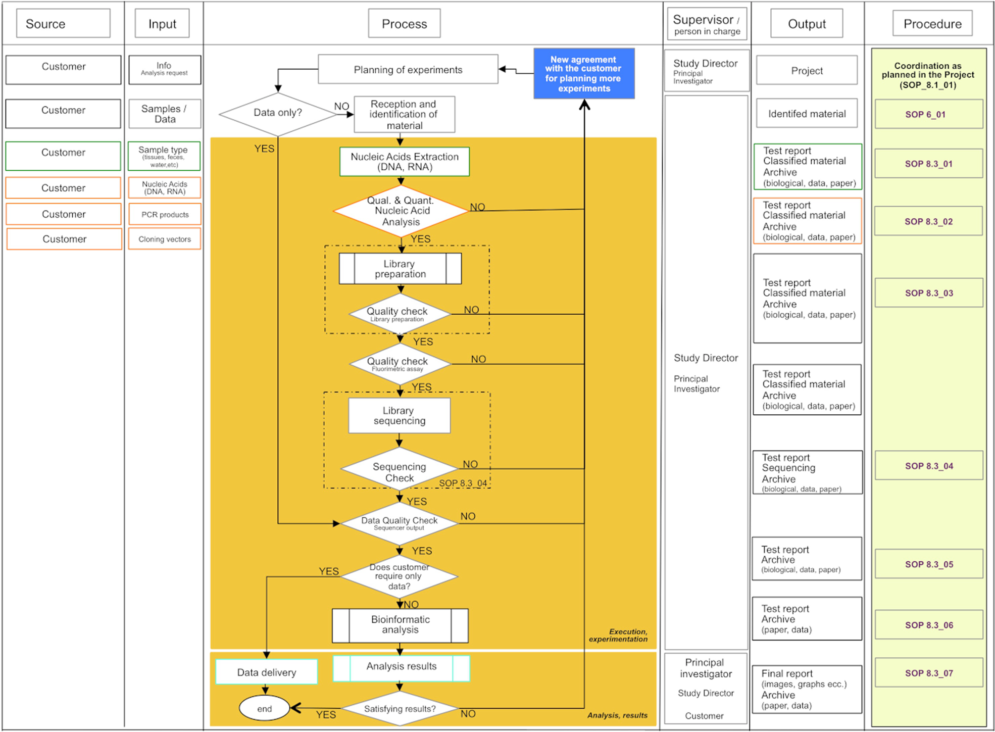
Fig. 5
From: Management at the service of research: ReOmicS, a quality management system for omics sciences

SIPOC-like flowchart of the Study management. Columns collect inputs and related providers, main flow-chart with tasks, person in charge/supervisor for every task, output and prescriptive document (SOP) for each task. The flowchart is divided into two main sections: Execution/experimentation and Analysis/results