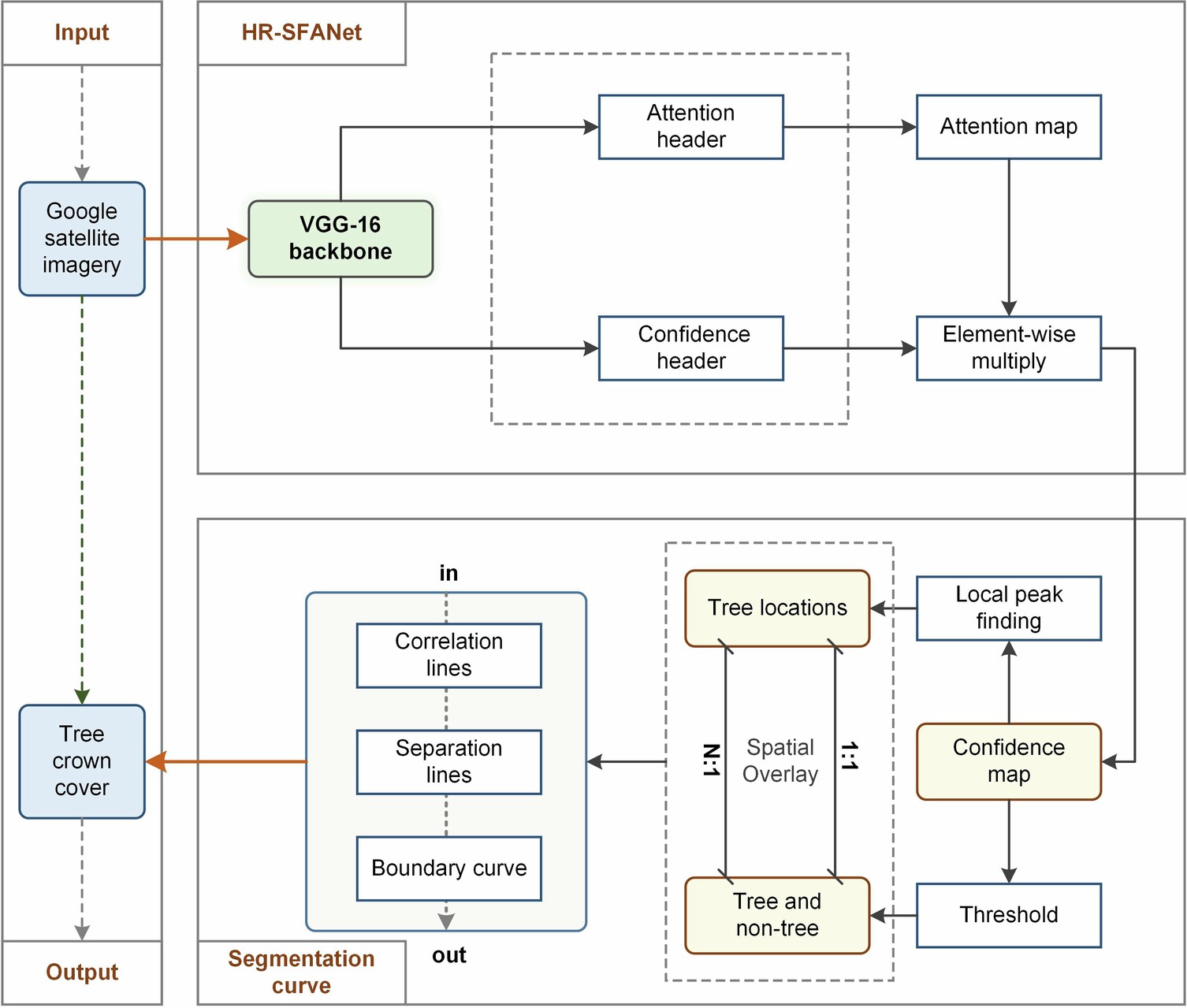
Extended Data Fig. 1: A flowchart mapping individual urban trees in African cities.
From: Tree shortages in informal settlements across African cities

A confidence map generated by the HR-SFANet model (ref. 28), is used to identify tree locations. Segmentation curve module is used to automatically segment the tree crowns based on confidence maps and predicted tree locations.