Abstract
Siheyuan, a traditional Chinese courtyard dwelling, is the cultural heritage where Fengshui, the ancient Chinese superstitious geomancy, is embedded. This paper presents a novel parametric approach to interpret the Fengshui theory Li Qi computationally and develop its principles into an algorithm. We examined Fengshui Li Qi concepts like ‘eight trigrams’, ‘seven colours’, ‘five elements’, and ‘nine starts’ to develop computational rules and apply them to Siheyuan houses’ fortune status based on room orientation, size ratio, and dimensions. A Grasshopper script to turn the rules into an algorithm is created. Comparing computing results with other studies confirms that the algorithm captured Fengshui Li Qi principles. The algorithm proposes a parametric tool for examining Fengshui application in Siheyuan historical precedents from an ancient Beijing map and measuring extant building surveys. The findings showed that most Siheyuan houses were auspicious despite other forces, demonstrating the impact of Fengshui culture on ancient Chinese society.
Similar content being viewed by others
Introduction
In ancient Chinese philosophy, the cosmic aspect of nature is the essence of everything. Therefore, ancient Chinese knowledge about it was applied to many subjects by analogy. Fengshui (cloud and water) is the geomancy based on this analogy to guide adapting cities, settlements, and buildings to achieve harmony with nature. Fengshui is defined as a technical-art with traditional Chinese characteristics1. It is believed that Fengshui implies ancient people’s understanding of astronomy and geography based on traditional Chinese philosophy2. The study of Fengshui in China was started by Pu Guo, the founder of Fengshui in the Eastern Jin Dynasty. He took the cosmological thought from the Book of Changes as the core idea to create the Fengshui theory. In the early days, Fengshui was mainly concerned with the methods and principles of the site selection and construction of palaces, residences, villages, and cemeteries. Since then, Yunsong Yang and others in the Tang Dynasty have developed a set of operating methods on this basis for finding suitable architectural activity space and building suitable architectural forms, which contains a lot of concepts such as the Wu Xing (five elements), Qi Se (seven colours), and Jiu Xing (nine stars) in environmental analysis and mathematic calculation to reflect traditional Chinese cosmology.
There are two branches of Fengshui theory: Xing Shi (observing context) and Li Qi (regulating vital energy). The Xing Shi helps geomancers to select an auspicious site and the Li Qi based on the concept of “cosmic resonance” helps craftsmen and householders predict and select auspicious orientations, qualitative space, and dimensions of rooms in the design process. The Li Qi branch of Fengshui was established in the Song dynasty in Fujian, a province in south China. Thereby Li Qi is also called Fujian Fengshui School. It experienced a long time of development over the past hundreds of years, during which many sub-branches emerged. Although the rules of Li Qi in different sub-branches vary, the core of them is to apply the principles of the cosmos to determine some aspects of house design. Based on the understanding of the cosmos, Li Qi was created as a rational method to be used by geomancers to find proper forms of rooms, space, and even furniture in different environmental contexts that are in harmony with nature. Qi is believed as a cosmic breath flowing in the air in the form of invisible gas, which brings vitality to living. The Li Qi gives methods to design proper building forms, which are believed able to regulate this energy to store them in the house space.
Considering Fengshui as a cultural heritage, a large number of scholars in China have conducted research on its cultural connotation, scientific value, and influence on traditional architectural design. Cheng and Kong3 explored the origin, development, and theoretical methods of Fengshui, and explained the relationship between Fengshui and ancient Chinese architecture and construction activities with many examples. They revealed the value of Fengshui from both social and natural scientific perspectives. Kang and Kang4 explained how Fengshui theory guides the design and construction activities of cities, villages, and buildings generally. Wang5 examined the origin and history, the development of different schools, and the philosophy and scientific connotation of Fengshui, as well as its specific application in the site selection, planning, design, and construction practice of buildings such as towns, palace, houses, and mausoleums. These studies elucidated the relationship between traditional architecture and Fengshui culture and the Fengshui principles’ influence on architectural design in general.
On the other hand, under the double background of the social crisis of “population explosion”, “environmental pollution” and “resource depletion”, and the great development of natural and social sciences such as “information theory”, “environmental engineering”, and “ecological engineering” since the 1950s, western scholars began to pay attention to the theoretical exploration of traditional Chinese architectural culture to compare and reflect on Western culture, in which Fengshui was concerned by architectural and urban planning scholars. Needham6 explored the cultural connotation of traditional Chinese architecture from the perspective of Fengshui, in which he summarized that Fengshui theory contains obvious aesthetic components and profound philosophical thoughts. He thought the perfect and harmonious organic combination of traditional Chinese architecture and the natural environment was extremely beautiful, which can be explained based on Fengshui theory. Since then, many western scholars have discussed the influence of Fengshui in site selection and design aspects of ancient Chinese cities, villages, and buildings. Among them, Steinhardt’s7 research on the influence of Fengshui on ancient Chinese cities and architectural forms and Knapp’s8 research on the Fengshui culture embedded in traditional Chinese residential houses are the most famous. From the viewpoint of anthropology, these studies early focus on ancient Chinese urban planning and architectural design from the perspective of Fengshui.
From the perspective of physics and environmental psychology, the scientificity of Fengshui has been proved9,10. Meanwhile, as a part of traditional Chinese culture, scholars are aware that the inheritance of Fengshui contributes to the preservation of architectural heritage and local community spirit11. Consequently, many scholars conducted empirical studies to investigate the influence of Fengshui on the design of traditional villages12, cities13,14,15,16,17, and mausoleums18, and the protection of forests19,20 using quantitative methods in recent years21. However, the number of studies on Fengshui for traditional dwelling design is relatively smaller. In the context of Taiwanese vernacular dwellings, a courtyard house type that is homologous to Siheyuan, Chiou and Krishnamurti22 investigated the method from Li Qi to determine the fortunate dimension of a building and interpreted it in an algorithmic format. They also introduced applications of Li Qi in finding fortunate orientations of a site and auspicious dates to start building construction and implemented it in computers23. Meanwhile, Wang et al.24. created an interactive tool to parametrically design traditional Beijing courtyard dwellings following Fengshui, in which assessment rules of the fortune of Siheyuan site context from Xing Shi were embedded.
As a fundamental type of residential building in Beijing for more than one millennium, Siheyuan (quadrangle courtyard housing) has experienced a complicated process of development25 and plays a significant part in the precious architectural heritage of all humankind, in which abundant Chinese philosophy was embedded26,27. Figure 1 illustrates a one-courtyard Siheyuan and a three-courtyard Siheyuan in plan view and a three-dimensional three-courtyard Siheyuan model. The three-courtyard Siheyuan is considered an ideal archetype, consisting of three courtyards axially aligned and symmetrically surrounded by individual buildings, connected by orthogonally located corridors, walls, and gates. However, despite the ideal archetype, most common Siheyuan precedents include only one courtyard. Rooms are the most essential elements in Siheyuan, which is in the form of individual buildings. Courtyards of different types have different room layout patterns and contain rooms of different types.
A one-courtyard Siheyuan (top left) and a three-courtyard Siheyuan (top right) in plan view and a three-dimensional three-courtyard Siheyuan model (bottom) (This figure is created by the authors using SketchUp).
As the socio-cultural artefacts, Siheyuan has attracted historians to explore its cultural connotations28,29. Although the design principles and cultural characteristics have been revealed30,31, research on Siheyuan Fengshui, the important cultural factor, was limited. We realized that the principles of Fengshui hide a set of rigorous mathematical logic relations. The mechanism of Fengshui principles’ influence on construction activities and the final built environment can be reasoned and expressed in a precise and quantified way. Therefore, mathematical calculation tools and computer technology are used to study the principles of Fengshui.
It is noted that, although scholars have made some progress in the study of Fengshui, the findings are limited as there is still a lack of thorough examination of its influence on building forms, which may cause a superficial understanding of Fengshui culture. In the context of traditional Beijing courtyard dwellings, Xu32 investigated the influence of Fengshui rules on the dwelling form design from a historical-cultural perspective. We believe that, regarding the nature of mathematical logic embedded in Fengshui, we can employ a parametric approach to develop accurate and quantitative analytical models to interpret the Fengshui principles’ influence on architectural forms in detail.
The study selects the representative culture artefact, Siheyuan, as the research object. Li Qi rules the architectural forms including three aspects of Siheyuan design: room orientation, room size ratios, and room dimensions. Although previous studies made passing reference to the principles of Fengshui in architectural design22,23,32, the implementation of Fengshui in the Siheyuan’s form in practice has rarely been investigated, which means, the Fengshui influence on the details of Siheyuan room design, remains unclear.
Methods
This study aims to explore how principles from Fengshui affect Siheyuan design as well as investigate how Fengshui harmonizes with other forces to constrain Siheyuan’s form in practice, through the development of a parametric tool. In particular, we address three research questions:
-
1.
What are the Fengshui Li Qi principles and how do they influence Siheyuan room design?
-
2.
How can these principles be implemented into parametric design and be applied as an interactive tool for examining the fortune of a Siheyuan house?
-
3.
Were these principles being applied in traditional Siheyuan design practice?
As stated above, Li Qi dominantly shapes the form of Siheyuan. Principles in Fengshui constraining orientation, size ratio, and dimensions of Siheyuan rooms were selected to study, which were originally recorded in historical books such as Yang Zhai San Yao (Three Essences of Positive Houses)33 and Bai Zhai Ming Jing (Eight Mansions Bright Mirror)34.
We attempted to uncover Fengshui’s influence by developing a digital interactive tool. Specifically, we examined the Fengshui Li Qi principles of Siheyuan design recorded in historical literature, and then transformed the rules into an algorithm by formulating a script in Rhino/Grasshopper to parametrically generate the design results. To verify our algorithm, we compared the computing results with research findings from other studies to confirm if the algorithm is considered to have captured the Fengshui Li Qi principles. If not, the Fengshui knowledge is re-studied to revise the algorithm. In addition, we tested our algorithm by entering data of historical Siheyuan examples into the tool to generate results shaped by Fengshui principles and then compared them with corresponding original examples. The specific workflow is shown in Fig. 2.
The specific workflow (This figure is created by the authors using Adobe Illustrator).
Analysis of Fengshui principles
Fengshui geomancers supposed a kind of mysterious energy called Qi flows in the air in the form of invisible gas. It is believed this gas brings good fortune to people. Li Qi is the method to steer this energy. In the case of Siheyuan, the proper size ratios and function of rooms can store this energy in the housing space. Differing from the Xing Shi branch that gives rules to define the fortune qualitatively, the principles from Li Qi to rule house design are originally computation-based. There are many concepts, such as ‘eight trigrams’, ‘five elements’, and ‘nine starts’, created by Fengshui to represent the rules underlying the cosmos, which could be visualized in the form of diagrams. To clarify the computation underlying Li Qi rules, it is essential to understand these concepts first.
The concept of ‘eight trigrams’ comes from He Tu (River Map) and Luo Shu (River Book), two mysterious diagrams (see Fig. 3) passed down from ancient China. As a part of Chinese mythology, the two diagrams named by the rivers He and Luo, which are believed as the origin of ancient Chinese civilization, are developed as a part of Chinese philosophy. Although there are references to the origin of the two diagrams in a myth from the historical books Yi Jing (Canon of Changes) and Shang Shu (The Book of Documents), the actual origin remains unknown and little is known about them even today.
The He Tu diagram (left) and the Luo Shu diagram (right) (This figure is created by the authors using Adobe Illustrator).
As shown in Fig. 3, in the two diagrams, there are figures composed of sets of dots, of which the He Tu is composed by a crosswise arrangement while the Luo Shu is a three-by-three grid. The essence of each set of dots is the dot number and colour. The numbers are from one to ten in He Tu and one to nine in Luo Shu, of which the odd ones mean Yang while the even ones mean Yin. Meanwhile, both in He Tu and Luo Shu, the dot colour could be white, meaning Yang, or black, meaning Yin.
Regarding the dot number and colour, in He Tu, 1 in black and 6 in white are arranged to the north, 2 in black and 7 in white to the south, 3 in white and 8 in black to the east, 4 in white and 9 in black to the west, and 5 in white and 10 in black in the centre. In the He Tu diagram, it is noted that in each location, a Yin dot and a Yang dot are coupled to achieve the balance. The five numbers 1 to 5 are defined as Sheng Shu (mother numbers), which produce the other five numbers 6 to 10, called Cheng Shu (son numbers). In Fengshui, the mother numbers mean Yin while the son numbers mean Yang.
In Luo Shu, the dots with numbers from 1 to 9 are located in a three-by-three orthogonal grid, in which 5 in white is located in the centre, 1 in white at the bottom, 9 in white at the top, 3 in white in the middle left, 7 in white in the middle right, 4 in the northwest, 2 in the northeast, 8 in the southwest, and 6 in the southeast. In this grid, the sum of dots numbers in each column or row is 15. In Luo Shu, the odd numbers belong to Yang while the even numbers belong to Yin. The even numbers are distributed to the middle of the four sides, while the odd numbers are located in the four corners and the middle of the grid.
Rooted in dualism, Yin Yang is a concept of Chinese philosophy that describes things in the relationships of both opposition and interconnection in the natural world. Both He Tu and Luo Shu contain the principles of Yin and Yang, as one explains how the two attributes harmonize with each other, and the other illustrates how they exist oppositely. It is believed that the dual consideration embedded in Yin Yang results in eight trigrams.
There is a recursive dissection of the universe underlying Yin Yang, which results in the eight trigrams. All things of the universe could be categorized into two opposite attributes, Yin and Yang, by the binary concept called two elementary forms, as illustrated in Fig. 4. In the diagram of trigrams, Yin is represented as two short lines while Yang is a long line. Things of Yin or Yang could be categorized as four bigrams, called four emblematic symbols, based on the binary concept. An additional trigram could be added to the previous one, to become Tai Yang or Shao Yin of Yang or Shao Yang or Tai Yin of Yin. Additionally and similarly, each of the four bigrams could be categorized into two attributes, which finally results in the eight trigrams: Qian, Dui, Li, Zhen, Xun, Kan, Gen, and Kun. Consequently, the eight trigrams could be categorized into one of the attributes: Yin or Yang. This binary recursive dissection of the universe that originated from Yi Jing was considered a fractal model.
The recursive dissection of the universe is described by the Yin Yang concept (This figure is created by the authors using Adobe Illustrator).
The Yin Yang, four bigrams, and eight trigrams are analogized to many natural or social objects. For example, the four bigrams correspond to the four orientations: east, west, north, and south, the eight trigrams represent eight natural phenomena: heaven, lake, sun lightning, thunder, wind, moon, mountain, and earth, and the Yin Yang is analogized to two spaces: ground and sky.
A mathematical relationship between He Tu and Luo Shu is rooted in the numbers distributed to the eight trigrams. Distributing the numbers of dots in He Tu in the sequence of the west, east, south, and north to the eight trigrams in the sequence from most Yang to most Yin (from left to right in Fig. 4), they are paired as Qian and 9, Dui and 4, Li and 3, Zhen and 8, Xun and 2, Kan and 7, Gen and 6, and Kun and 1. As shown in Fig. 5, the order of the eight trigrams was arranged by Fu Xi, named ‘eight trigrams in the former heaven order’. The pairs of trigrams and number locations in eight trigrams in the former heaven order are the same as the number locations in Luo Shu, except for the number 5 in the middle. Based on the mathematical relationship between the numbers in He Tu and Luo Shu and the concept of the ‘five elements’, Zhou Wen Wang (King Wen of the Zhou dynasty) re-arranged the location of the eight trigrams on the eight locations in the former heaven order, named as the ‘eight trigrams in the later heaven order’, as illustrated in Fig. 5.
The eight trigrams in the former heaven order (left) and the later heaven order (right) (This figure is created by the authors using Adobe Illustrator).
The other essential concept of Li Qi is the five elements, describing five types of natural elements: metal, wood, water, fire, and earth, called Wu Xing. The concept of five elements first comes from Shang Shu, the ancient Chinese book that collected historical and social activities from the late primitive period (circa 3000-? BC) to the Zhou dynasty (circa 1027BC – 256 BC). It is believed that, in Chinese philosophy, all objects in the universe are made by the parts of the five elements. Consequently, they are considered the physical fundament of the universe. There are rules that one element can produce one or destroy another one between the five elements, as shown in Fig. 6. It is crucial, in Fengshui, to balance the five elements following these rules to regulate the Qi. In many other categories, the five elements are associated with some other attributes, one of which is used in architectural design is orientation. As shown in Fig. 7, each orientation, represented by one location within the three-by-three grids, is associated with one of the five elements: east and southeast are wood, west and northwest are metal, south is fire, north is water, and northeast, southwest, and centre are earth. As noted, each grid is also associated with one of the nine numbers from one to nine and one of the seven colours of white, red, yellow, dark green, black purple, and green.
The productive and destructive relationship between the five elements (This figure is created by the authors using Adobe Illustrator).
The correspondence of attributes of the eight trigrams, the nine numbers, the five elements, and the seven colours (This figure is created by the authors using Adobe Illustrator).
The mathematics underlying the eight trigrams and the computation underlying the five elements producing and destroying rules were developed with more complex rules to determine the architectural design. Specifically, Fengshui geomancers incorporated the above attributes in the three-by-three grid in the latter heaven order to constitute the principles of Li Qi.
The room orientation algorithm
The orientation of rooms in Siheyuan is ruled by the Siheyuan courtyard axis. Once the courtyard axis is defined, the initial orientation of each room could be identified according to the forces from Xing Shi and the urban context. The principles have been interpreted and formulated as an algorithm24. The procedures of Siheyuan room orientation design are to consider the Xing Shi and urban context first to generate the initial room orientation, and then apply Li Qi principles to adjust it. Therefore, following their method for generating the initial orientation, we create the algorithm simulating the Li Qi principles to additionally adjust it.
Specifically, the principle of Fengshui Li Qi enables rooms to slightly rotate in order to orientate in an auspicious direction. Referring to the original considerations of Fengshui and the urban planning of historical Beijing, the principle of Siheyuan room orientation derived from Li Qi is simplified as a constraint: ‘being within the auspicious degree ranges of orientation’. The simplest way to find the auspicious degree is to use a Fengshui compass, which averagely divides a two-dimensional plane into 24 sections (called ‘twenty-four mountains’) by 15 degrees and additionally divides each section into 5 subsections by 3 degrees, as shown in Fig. 8. Degrees located within each second and fourth subsection are defined as auspicious orientation. The constraint requires the front elevation of the rooms of each courtyard in Siheyuan orientated within the range of auspicious degrees.
The interpretation of the fortunate orientations associated with five elements, twenty-four mountains, and eight trigrams (right) of a Fengshui compass (This figure is created by the authors using Adobe Illustrator).
The Li Qi principle for the room orientation identification could be implemented by the following procedures:
-
1.
It has to be tested, in the plan view, whether the orientation of the room’s front elevation is within the section of auspicious orientation shown on a Fengshui compass;
-
2.
If not, the angles between the room and its adjacent boundaries of auspicious orientation have to be measured on the Fengshui compass, both clockwise and anticlockwise;
-
3.
The clockwise angle degree and the anticlockwise angle degree have to be compared, and the smaller one is chosen;
-
4.
The room has to be rotated around the room plan’s central point to the boundary of the auspicious orientation section. It is noted the rotation could be clockwise and anticlockwise, but it is required to choose the one whose rotation angle is smaller;
-
5.
If the rotated room is out of the courtyard boundary, it has to be moved to ensure it is within the courtyard.
To simulate the procedures computationally, a force vector algorithm is employed. First, a rotary force is added to simulate the Li Qi principle. After the initial orientation of each room is identified, a vector \(\overrightarrow{F({orientation})}\) whose orientation is perpendicular to the front elevation of a room and oriented to the outside of the room, is collected to test whether it lies within the auspicious sections mentioned. To simulate this, taking the north as the scale of 0 degrees, the degrees within a two-dimensional plane are calculated as 0 to 360 degrees clockwise, of which degrees within auspicious sections are recorded. Then the angel between the vector’s orientation and the 0 degrees is measured, as indicated \({D}_{{F\; orientation}}\) to test if the degree is within auspicious sections. If it is, the room is auspiciously orientated, and no additional step is needed. If not, the two boundaries of the ominous section it is fitted in are identified as two vectors \({D}_{clockwiseadjancent}\) and \({D}_{anticlockwiseadjacent}\) to measure the angles between each of them and the vector \(\overrightarrow{F(orientation)}\). Then the degree of the smaller angle is referred to set a rotatory vector to rotate the room to the boundary of the closer auspicious section.
The angle between the orientation of the front elevation of the room and the auspicious orientation is calculated by Eq. (1):
The rotation degree is calculated based on Eq. (2):
To implement the algorithm in Siheyuan design, it detects whether the room is within the courtyard boundaries by using Eq. (1). If not, a rotary vector calculated by Eq. (2) for rotation and a line vector movement could be employed to ensure it is auspiciously orientated and located within the courtyard.
The room size ratios algorithm
The courtyard layout principles give a constraint that requires that, in a courtyard, the room size ratio should be in the sequence from large to small as primary room > secondary rooms > opposite room = backside room > primary wing rooms > secondary wing rooms. On the other hand, Fengshui Li Qi gives rules to predict the householder’s fortune by defining auspicious areas and ominous areas of a courtyard, which becomes another constraint of room size ratios.
The essence of Li Qi that determines room size ratios is to identify how auspicious or ominous each area is within a courtyard, then to arrange the rooms following the rule that the most auspicious area is used for the largest room and so in ranking order, and vice-versa for the ominous areas. In Fengshui, there are many methods to identify the fortune of areas, such as Da You Nian (big tour calendar), Chuan Gong Jiu Xing (crossing courtyard nine stars), Fen Fang Jie Lu (dividing rooms and intercepting paths), whose logics are similar but the determination of parameters and the applicable types of Siheyuan vary. Regarding that there are different methods applied to different Siheyuans, Siheyuan is classified into three types: one-courtyard Siheyuan, Siheyuan with multiple courtyards aligned in the depth direction, and Siheyuan with multiple courtyards aligned orthogonally. Here the method of one courtyard Siheyuan is proposed first, and then the differences between it and the method of the other two Siheyuan types are supplemented.
For one-courtyard Siheyuan:
-
1.
Like the diagram of Luo Shu, the courtyard of the Siheyuan has to be averagely divided into nine areas with a three-by-three grid, and then the eight trigrams are allocated to the eight boundary areas (the central area is left as empty) according to its orientation. The allocations of each trigram corresponding to the eight boundary areas are in the latter heaven order: east-Zhen, southeast-Xun, south-Li, southwest-Kun, west-Dui, northwest-Qian, north-Kan, and northeast-Gen. The attribute of an area includes one of eight trigrams, one of the five elements, a number between one and nine, and one of seven colours, which depends on the area’s location, as shown in Fig. 7;
-
2.
One of the eight boundary areas has to be identified as the area of fortune origin, which is the initial parameter used in the procedures to identify the fortune of the rest seven areas. The area of fortune origin is where the central point of the key space is located. Either the entry gate or the primary room could be the key space. It is important to state the selection of the type of the key space. In many other methods, rather than defining the fortune origin area by locating the central point of the key space, the birthday of the householder is used as an inputting parameter to find the fortune origin area, whose procedures are also algorithmically based. However, Lu and Wang29 have pointed out that in Siheyuan design, the identification of the fortune origin area may have been simplified by locating the key space’s central point. In this study, therefore, we ignore the methods based on birthdays.
-
3.
The attribute ‘Jiu Xing (nine stars)’ has to be assigned to eight boundary areas according to the location of the area of fortune origin. In Fengshui, the seven stars of the Great Bear constellation and two nearby stars, called ‘nine stars’, were analogized with meanings of fortune. Each of the nine stars is assigned with fortune (auspicious or ominous), a meaning, one of nine numbers, and one of five elements, as shown in Table 1. Each of the eight boundary areas is assigned with one or two of the nine stars associated with one of the eight trigrams. There are eight patterns of the assignment of nine stars. The pattern is determined by the location of the area of fortune origin. Once the area of fortune origin is identified, each area’s associating star(s) is (are) determined (the area of fortune origin is assigned with two stars, Zuo Fu and You Bi). Geomancers created a pithy formula to represent the eight results corresponding to the eight areas as being the area of fortune origin. The eight results are shown in Fig. 9.
Fig. 9 Eight results of assigning the nine stars to eight trigrams (This figure is created by the authors using Adobe Illustrator).
Table 1 Correspondence between the nine numbers, nine stars, five elements, meanings, and their fortune (This table is created by the authors using Adobe Illustrator) -
4.
The fortune of each of the eight boundary areas is calculated by the principle ‘five elements produce and destroy each other’. Each of the eight trigrams attributes an element within the five elements corresponding to their locations in the three-by-three grids, as shown in Fig. 7. Each star of the nine stars is assigned fortune and one of the five elements as an attribute, shown in Table 1. The principle ‘five elements produce and destroy each other’ gives a ‘destructive’ or ‘productive’ relation between every two elements, as shown in Fig. 6. The way to identify the fortune of an area is by using the element of the star assigned in this area to compute with the element of the trigram of the area of fortune origin. For each area assigned with an auspicious star, a) if the element of the star is in ‘destructive’ relation with the element of the trigram, the area is less auspicious, and b) if the element of the star is in ‘productive’ relation with the element of the trigram or they are the same, the area is great auspicious. For each area assigned with an ominous star, c) if the element of the star is in ‘destructive’ relation with the element of the trigram, the area is less ominous, and d) if the element of the star is in ‘productive’ relation with the element of the trigram or they are the same, the area is great ominous. And e) for the Zuo Fu star and You Bi star, the area they belong to is always the least auspicious. Therefore, there are five degrees of fortune: greater auspicious, lesser auspicious, least auspicious, less ominous, great ominous.
For Siheyuan with multiple courtyards aligned in the depth direction, there are four differences:
-
Step 1 is applied to each courtyard of the Siheyuan separately;
-
Only the entry gate could be the key space;
-
The trigram and the star of each of the eight boundary areas in the first courtyard are identified in the same way as for one-courtyard Siheyuan, and this pattern is applied to all courtyards except the mid-back area;
-
Once the corresponding star of the mid-front area of the first courtyard is assigned, the stars of the mid-back area of each courtyard are assigned sequentially according to the order of production of the ‘Na-tone five elements’, as illustrated in Fig. 10.
Fig. 10 Order of Na-tone five elements (the stars Pojun and Lucun only exist in the first courtyard) (This figure is created by the authors using Adobe Illustrator).
For Siheyuan types with multiple courtyards aligned orthogonally, each courtyard could be seen as an individual Siheyuan to calculate separately.
The fortune of area forces the size ratios of rooms constructed in each area. Normally, rooms located in auspicious areas are large, while those in ominous areas are small. Two examples of the process for a one-courtyard Siheyuan and a Siheyuan with three courtyards aligned in the depth direction are illustrated in Fig. 11.
Two examples of the process of computing room size ratios of areas (This figure is created by the authors using Adobe Illustrator).
The room dimensions algorithm
Although the rules derived from Gongcheng Zuofa Zeli, an ancient construction book, built up a parametric system to control the room width, depth, and height, Fengshui gives constraints to filter available dimensions generated by the parametric system. Specifically, the ‘Ya Bai Chi Fa (Pressing White Ruler Method)’ from Li Qi identifies the fortune of dimension, which filters the ominous ranges of dimensions by using a Lu Ban ruler (a ruler with the length of each section in 3.2 centimetres). In this method, there are two principles, the Chi Bai (feet white) and the Cun Bai (inch white) constraining the dimensions in parallel. Since only the Chi Bai is applied to dwellings normally, we analysed the Chi Bai principle and identified the procedures in five steps:
-
1.
The orientation of the room’s front elevation in the plan view is identified within the twenty-four mountains of a Fengshui compass (Fig. 8), and hence its opposite section on the compass is also identified.
-
2.
The trigram of the opposite section in the eight trigrams has to be identified following the ‘Di Mu Na Jia (earth mother selecting first)’ principle. The correspondence between the twenty-four mountains and the eight trigrams is shown in Table 2.
Table 2 The correspondence between the twenty-four mountains and the eight trigrams in the ‘earth mother selecting first’ method (This table is created by the authors using Adobe Illustrator)
The trigram’s corresponding ‘starting number’ could be identified, as shown in Table 3, which is used as the first section on a Lu Ban ruler. This correspondence has two variations: the heaven trigram and the earth trigram. The heaven trigram is to determine fortune dimensions in the vertical direction- the height of the room, and the earth trigram is to determine fortune dimensions in the horizontal direction- the width and depth of the room.
-
1.
The sequence of numbers has to be identified. The starting number serves as the first number to repeatedly and cyclically assign the nine numbers in Table 1 to each sector on the Lu Ban ruler in a numerical sequence.
-
2.
In the assignment, the heaven trigram excludes number 1 and the earth trigram excludes number 9. It is noted that each of the nine numbers in Table 1 has been assigned a fortune and one of five elements, which are also assigned to each section on the ruler.
-
3.
The sections assigned with ominous numbers are ominous. The sections assigned with auspicious numbers need additional computation. For each of these sections assigned with an auspicious number, the corresponding one of the five elements assigned for it (see Table 1) is used to compute the element of the trigram identified in twenty-four mountains by the building’s orientation (see Fig. 8) according to the principles ‘five elements produce and destroy each other’. If the two elements are the same or in a ‘productive’ relation, the length marked within the range of this section on the ruler is identified as auspicious, otherwise, as ominous.
Once the fortune of each section is identified, the room’s height, depth, and width could be designed in the dimension that is within auspicious sections. Associated with the parametric system embedded in Gongcheng Zuofa Zeli, the Fengshui constraints reduced the variants of rooms generated by the system by narrowing down the available room dimensions. Based on the above analysis of the Chi Bai method, the workflow of procedures is built up, which is supplied to formulate the algorithm.
Similar to the method of calculating room orientation, a two-dimensional plane is set as a circle describing 360 degrees. The circle is divided into 24 sections corresponding to the twenty-four mountains. Similarly, to algorithmically simulate the computation, each mountain’s degree section is pre-identified, and the degree of the angle between the north and the room opposite orientation is also defined as \({D}_{{room\; opposite\; orientation}}\). The \({D}_{{room\; opposite\; orientation}}\) could be identified by the room orientation \({D}_{{room\; orientation}}\). The value of \({D}_{{opposite\; orientation}}\) is used to index among the 24 sections to find its attribute within the twenty-four mountains. The room opposite orientation is calculated by Eq. (3):
By the algorithm, once the attribute of the mountain in the twenty-four mountains is identified, the corresponding trigram and numbers corresponding to the heaven trigram and the earth trigram could be indexed, and consequently, the sequence of numbers that defines the numerical order of sections on Lu Ban ruler is identified. Then referring to the rules, the computation between elements from the five elements is also implemented algorithmically by indexing the productive and destructive rules and trigram-element correspondence, after which the auspicious and ominous dimension sections in depth, height, and width are identified. The computation underlying the identification of auspicious dimensions is attribute-based, which could be straightforwardly illustrated by a Grasshopper script.
The implementation of the algorithm in Grasshopper
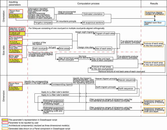
Corresponding to the three aspects of a room mentioned above, three algorithms are formulated to simulate the computation. The procedural logic to formulate them is shown in Fig. 12. For the room orientation, the parameter needed is a) the initial orientation of the room’s front elevation in the plan view, which could be identified in Rhino from the room floor plan. For the room size ratios in a courtyard, the parameters are b) the selection of the type of the key space, c) the courtyard floor plan indicating all rooms, courtyards, and entry gates, and d) the floor plan of the key space (the primary room or the entry gate). For the room dimensions, the parameter is e) the final orientation of the room’s front elevation in the plan view, which is also identified by the room floor plan in Rhino. In total, only five types of input parameters are needed to determine Siheyuan houses’ fortune. Accordingly, we produced a Grasshopper script for the implementation of the algorithm, which can identify auspicious patterns of room orientation, room size ratios, and room dimensions.
The parametric logic based on the rules to formulate the three algorithms (This figure is created by the authors using Adobe Illustrator).
To implement the algorithms in Grasshopper, the plan of a Siheyuan is imported from Rhino 3D into Grasshopper, by which each of the room, courtyard, and entry gate floor plan is collected by a Surface component. The selection of the type of the key space is indicated by a Value List component, which is determined by the users. The plan of an entry gate or a primary room is identified as the key space by a Surface component to find its central position and then identify its location within the three-by-three girds. The orientation of each room is identified once the room is collected, which is from the central point of the room plan to the central point of the line indicating the room’s front elevation on the plan. The scripts of room size ratio, orientation, and dimensions formulate a mathematical calculation.
Results
The research results include two parts: a) results of verifying whether the formulated algorithm correctly corresponds to the Fengshui principles, and b) results of verifying whether the rooms followed Fengshui principles in Siheyuan design to obtain auspicious patterns. The two parts of verification are examined separately.
In the first part of verification, other scholars’ interpretations of Fengshui principles are employed to compare with the results generated by the proposed algorithm. In the works of Cheng and Kong3 and He35, the principles of room orientation, room size ratios, and room dimensions have been interpreted manually by revealing the computational relationship between the attributes such as five elements, eight trigrams, nine colours, nine stars, etc. Here, the same values of parameters are chosen to generate results by both manual computations following the rules revealed in their studies and our algorithm implemented in Grasshopper.
Cheng and Kong3 examined many Fengshui principles relevant to the determination of room orientation and pointed out that the auspicious 48 sections on the Fengshui compass are the force resulting in slight rotation of the room axis. It corresponds to the algorithm that forces to rotation of the room axis into an auspicious section.
He35 reviewed the Li Qi rules and used a diagram to illustrate the eight patterns indicating the location of each of the nine starts in the three-by-three grid area within a courtyard, which is consistent with the result of this study. Additionally, he mentioned the calculation of using the attributes of nine starts and eight trigrams to identify the fortune of each area, whose results are the same as the ones by our algorithm. The results include eight patterns as shown in Fig. 13.
Eight patterns determining the fortune of parts of a courtyard identified by the algorithm (This figure is created by the authors using Adobe Illustrator).
He35 also interpreted the rules underlying the determination of fortune of room dimensions. In his interpretation, the eight patterns of the heaven trigram and the eight patterns of the earth trigram arrange the sequence of sections of Lu Ban ruler and consequently the fortune of each section sequentially. He identified the correspondence of each of the eight trigrams to the starting number by a table indicating the starting number of each of the eight trigrams in both the heaven trigrams and the earth trigrams, which is used to index the first section and the sequence of the nine sections. We translated his table as shown in Table 4. His identification of the starting number is the same as the results identified by the algorithm.
In addition, he used the courtyard plan’s mid-back area of the three-by-three grid as the room’s location for an example, which is the primary room’s location of Siheyuan in most cases, to identify the fortune of the room dimensions. The room’s front elevation is orienting south. Table 5 shows his identification of auspicious and ominous dimensions of the room, which is confirmed to be the same as our algorithm.
Using each of the eight trigrams as a parameter in the algorithm, the generated sequence of sections is the same as He’s work. Meanwhile, in his work, the transformation from twenty-four mountains to eight trigrams and the length of one section on the Lu Ban ruler are also the same as the results by the algorithm. Therefore, the algorithm is consistent with his interpretation of principles in determining room dimensions.
In the second part of verification, it is difficult to find properly built Siheyuan examples since most extant ones have been damaged or are not accessible, and historical examples recorded by documents don’t include detailed information such as accurate room orientation and dimensions. We selected historical and extant Siheyuan examples for verification. Qianlong Capital Map36 is a historical map drawn in 1750 that recorded all streets and buildings at that time at a scale of 1:650, which offers an accurate representation of each Siheyuan plot in the top view and each Siheyuan room in the elevation view. Although it is not known whether the Siheyuan examples drawn on the Qianlong Capital Map accurately represent the room orientation, we assume it is regarding the extent of detail of this map. Meanwhile, Duan37 conducted a Siheyuan measure survey, in which he recorded 923 floor plans of extant Siheyuan samples including their room orientations. By observing the above two sources, it is noted that most Siheyuan houses are south with a few degrees off-orientated. We selected 14 examples from the historical map and 14 examples from Duan’s37 survey in this pattern for verification, which are the most common types according to Jia28 and Lu and Wang29. Figure 14 demonstrated two examples (left two in Fig. 14) from the map and another two from Duan’s37 surveys (right two in Fig. 14).
Verification of room size ratios of four common historical Siheyuan examples (This figure is created by the authors using Adobe Illustrator).
By observing the Qianlong Capital Map36 and Duan’s37 drawing, it is noted that most secondary rooms are symmetrically aligned along with the primary room axis, which responds to the rules of Xing Shi and urban context. But many of these rooms are in ominous patterns of Li Qi, from which we infer that the secondary rooms only followed the rules of Xing Shi and urban context without considering Li Qi constraints. Our verification focused on the primary rooms, especially the most important primary rooms of each Siheyuan, as outlined in Fig. 14. It also noted that, in many Siheyuan cases, the site orientation is precisely south-orientated while primary rooms are a few degrees off to the south, which breaks the rules of Xing Shi and urban context. However, most of these primary rooms are auspiciously orientated. Therefore, it is inferred that the slight rotation of primary rooms is to ensure they are in an auspicious Fengshui pattern. Based on this verification, it is found that probably most Siheyuan rooms did not completely follow the Li Qi constraint of room orientation, and the constraint was simplified to only apply it to primary rooms. However, it is important to state that, due to the lack of accurate data, no evidence directly proves whether rooms in Siheyuan follow this Li Qi constraint or not. It requires additional verification by using accurate room data in further work.
Similarly, to verify the room size ratio, examples from the Qianlong Capital Map and Duan’s37 survey are selected to identify the extent of fortune of each area. Then, we can observe whether the most auspicious area is used for the largest room and so in ranking order, and vice-versa for the ominous areas. To be consistent with the verification of orientation, the same four examples of Siheyuan are used here. As illustrated in Fig. 14, indicated by red and black dots, the extent of fortune of each area of the nine grids within each courtyard is identified. It is noted that, in the selected examples, the room size ratio does not completely follow the sequence constrained by the rules of Li Qi. We are aware that other constraints such as feudalism and clan, which conflict with Li Qi in some cases, are also at work. However, since the scales of the drawings supplied by the map and Duan’s37 survey are not detailed enough to observe the subtle size differences, it’s unknown if they are completely the same or slightly different in size. Jia28 and Lu and Wang29 pointed out that, in most cases, the room size ratio is prior to conforming to feudalism and clan to give obvious size differences to each type of room. Nevertheless, they also noticed that, in many cases, some rooms are designed with slight differences in size to try to follow the room size ratio constrained by Fengshui. For example, the third Siheyuan shown in Fig. 14 is a one-courtyard Siheyuan with a roughly south-orientated site, which is the most common precedent type on the Qianlong Capital Map. Using the location of the key space as an inputted parameter, it is calculated that the east secondary room should be larger than the west one. They look roughly the same in size. However, to follow the Li Qi constraints, craftsmen might construct the east one slightly larger than the west one, which is difficult to distinguish by observing the map or the object on-site without detailed measurement. Despite the uncertainty of size difference, by roughly observing the size of each room in the eight areas of a courtyard and comparing them with the size ratio sequence pattern constrained by Li Qi, we counted the number of rooms in proper and improper sizes, as shown in Fig. 14. We found that for each siheyuan, most of the rooms complied with the Li Qi constraint.
The Siheyuan examples on the Qianlong Capital Map36 and from Duan’s37 measuring surveys cannot be used for verifying rooms’ dimensions as well as we would like since no detailed data are recorded. It is also difficult to do an on-site measuring survey on extant Siheyuans because most of them are now privately occupied and have been re-decorated with façades covering their original components. Alternatively, examples of rooms recorded in Gongcheng Zuofa Zeli38 could be used for verification since these rooms are original Qing-style buildings constructed in Siheyuan and described with detailed dimensions. The rooms in this manual have been drawn by Liang39, who translated texts in the manual into architectural drawings with detailed dimensions noted. For instance, we assumed the dimensions of a room given by Liang39, as shown in Fig. 15, were the same as the primary room of a Siheyuan and did the verification by examining if the dimensions of this room were auspicious. It is noted that this prototype was widely used for Siheyuan room construction28,29. To be consistent with the Siheyuan rooms, a room was modified by reducing the number of bays in the front view from five to three. As mentioned before, in the case of an ideal Siheyuan prototype, the primary room is located in the mid-back area of the three-by-three grid, whose door’s orientation is the south. Using this room orientation to identify the fortunate room dimensions, the result is the same as He’s35 work shown in Table 5. As shown in Fig. 15, the room dimensions are height = 15.27, depth = 18, and width = 29.5 (Chinese inches), all of which are auspicious. Moreover, this room given by Liang is used to represent the primary rooms of the four Siheyuan examples in Fig. 15 to identify their fortunate room dimensions. It is noted that, in these Siheyuan containing multiple primary rooms, the primary rooms are in the same orientation. The verification result indicates that the high-grade rooms such as the primary room, their room dimensions are mostly auspicious. However, the verification result is based on that Liang’s examples were used in these Siheyuan examples. It is not feasible to use any built Siheyuan example for verification due to the lack of data currently, but it could be conducted once the data have been captured.
The dimensions of a room example applied in Siheyuan as primary rooms (This figure is created by the authors using Adobe Illustrator).
Additionally, we selected 3 uncommon examples from Duan’s37 surveys to verify room size ratio, orientation, and dimensions, as shown in Fig. 16. The left one is a one-courtyard Siheyuan with an entry gate located in the northwest. It is noted that most historical Siheyuan’s entry gates are located in the south, while a few ones’ are located in the northwest since the urban fabrics they are connected to are in the north instead of the south. The middle one is a three-courtyard with an entry gate located in the southwest of the plan, which is connected to an alley. The right one is a two-courtyard Siheyuan with a secondary room non-axisymmetrically located in the east of the first courtyard in a south-orientated pattern. All of the three are considered pathological samples.
Verification of room size ratios of three uncommon historical Siheyuan examples (This figure is created by the authors using Adobe Illustrator).
Following the above method to verify the fortune of the most important primary room’s orientation and dimensions, the results show it is close to the ideal auspicious pattern. However, the verification results of the room size ratio are different. For the left one, it shows that only one room is in the auspicious pattern of room size ratio, while the other three are not. Similar to this sample, Wang et al.30. have noticed that, on the historical map, there are lots of small one-courtyard Siheyuan with a northwest located entry gate connecting to the urban fabrics. It is noted that these Siheyuan precedents are in a low grade in the feudal hierarchy. Therefore, we infer that the social status of the householder probably could not support the construction of a house in an ideal auspicious Fengshui pattern. For the middle one, we noticed that there are 4 rooms in an auspicious pattern while the rest 5 are not. For the right one, there are 5 following the auspicious pattern and 3 not following. Despite the not following rooms, all the primary rooms in the two examples are in an auspicious pattern. It is inferred that there are other forces conflicting with the Fengshui rules to shape the room size ratios, which will be discussed in the next section.
Discussion
Regarding the interpretation of Fengshui Li Qi constraints on Siheyuan design and the computer implementation of the corresponding proposed algorithm, two points are discussed.
First, the presented study on Fengshui Li Qi investigated its constraints on Siheyuan designs in room orientation, size ratio, and dimension and transformed the rules underlying its principles into a set of algorithms by scripting in Grasshopper. Compared with conventional ways of interpreting Fengshui knowledge by explaining the procedures to guide architects to implement it manually, the proposed algorithm is an innovative tool since it enables users to efficiently design Siheyuan rooms following Fengshui constraints and could help them understand the Fengshui procedures by reading the Grasshopper script, which is logistically easier for those with language or Fengshui knowledge barriers.
Second, combining the result of this verification with other scholars’ investigation of the Fengshui Li Qi application, it is noted that other forces, such as the historical clanship and urban context, which may be more important than Li Qi, are also at work to influence the design of Siheyuan rooms. Even the Siheyuan examples very close to the ideal Siheyuan prototype did not completely follow Li Qi rules to create auspicious patterns. For example, the verification results show that some secondary rooms of the Siheyuan examples from the historical map and Duan’s surveys are not in an auspicious pattern of size ratios. It is noted that other sociocultural factors, such as Confucianism, feudalism, and clan are forcing on their forms40. Feudalism constrains rooms in a courtyard to be axial, along which the architectural elements such as rooms and walls are symmetrical. Meanwhile, Confucianism and clan force Siheyuan’s space zoning hierarchy, which constrains the size ratios of rooms in a courtyard in the sequence: primary room> east secondary room= west secondary> primary east wing room= primary west wing room> secondary east wing room= secondary west room. These constraints are more dominant than the one from Li Qi, so it can be easily observed that most Siheyuan houses follow this pattern. However, to make the Siheyuan conform to Fengshui, craftsmen would slightly change the room sizes to ensure the size ratios of rooms are in auspicious patterns, which is hard to prove without conducting a measuring survey. We infer this is the reason that, as Lu and Wang29 noticed, the east secondary room is slightly larger than the west secondary room within a courtyard in many Siheyuan examples. Another example is the simplification of the Cun Bai method. The rules in Gongcheng Zuofa Zeli and consideration of material consumption constrained the available dimensions of a room in limited ranges. The constraint deriving from Li Qi dictates additional limited ranges for room dimensions, but the ranges of each room may vary because it is a variable parameter for each room of a Siheyuan. This variability of room dimensions results in difficulty in room construction. However, in many cases, the limited ranges of room dimensions constrained by Fengshui are unified by simplifying the Cun Bai method. As a result of the simplification, instead of using the orientation of a room as the parameter to conduct the complex calculation, the Lu Ban ruler, which consists of 9 sections marked by their fortune type, is directly used to find auspicious dimensions of a room in practice. We infer this simplification is to solve the difficulty in room construction since it unified limited ranges of room dimensions constrained by Li Qi.
To conclude, three points are drawn. First, the proposed investigation on Fengshui Li Qi constraints on Siheyuan room design revealed the underlying computational rules. Compared with previous studies that noticed the computation underlying Fengshui, the algorithmic approach additionally identified precise relations between the Siheyuan architectural forms and these inputted Fengshui parameters. Second, selected data sources used in verification proved that craftsmen tried to make the Siheyuan in an auspicious Fengshui pattern, which revealed the influence of Fengshui culture on the design of traditional Chinese architecture. However, it is worthwhile to be alert about the occasionality of the presented verification due to the lack of accurate data. It is necessary to obtain direct sources of built Siheyuan and more examples to conduct additional verification. Third, the proposed novel algorithmic tool successfully implemented the rules into Grasshopper, which contributes to the inheritance of Fengshui culture and the design efficiency of Siheyuan. It could be considered that the Fengshui knowledge is represented in the form of a Grasshopper script, which is more acceptable for international architects and architectural scholars. Meanwhile, for the architects who are interested in designing Siheyuan-style dwellings, this Grasshopper script could serve as a tool to help them identify the Fengshui of the architectural forms. There are two limitations of this study. First, for the verification of room dimensions, we have used ideal examples of rooms with constant values of dimensions according to Gongcheng Zuofa Zeli, but a room’s dimensions could vary in practice, which may lead to errors in the verification of room dimensions. Second, in this study, we only verified the most common Siheyuan types rather than all variations. In further research, once more reliable Siheyuan data are obtained, a more detailed verification could be conducted to push through the limitations.
Data availability
The datasets used in this study are available from the corresponding author upon reasonable request.
Code availability
No code is included in this study.
References
Ambrogio, S. Fengshui: A Moral Technique-Art for Contemporary Environmental Awareness. Asian Stud. 11, 149–174 (2023).
Brown, T. From Fenye to Fengshui: Applying Correlative Cosmography in Late Imperial China. J. Hist. Sci. Technol. 18, 61–85 (2024).
Cheng, J. & Kong, S. Fengshui Yu Jianzhu (in Chinese) [Fengshui and Architecture], Nanchang: Jiangxi Science Press (2005).
Kang, L. & Kang, Y. Fengshui Yu Jianzhu (in Chinese) [Fengshui and Architecture]. 3rd ed. Tianjin: Hundred Flower Art Press (1999).
Wang, Q. (Ed). Fengshui Lilun Yanjiu (in Chinese) [Fengshui Theory Research]. Tianjin: Tianjin University Press (2005).
Needham, J. Science and Civilisation in China: Volume 2. History of Scientific Thought. Cambridge: Cambridge University Press (1956).
Steinhardt, N. Chinese imperial city planning. Honolulu: University of Hawaii Press (1990).
Knapp, R. G. China’s Living Houses: Folk Beliefs, Symbols, and Household Ornamentation. Honolulu: University of Hawaii Press (1999).
Jin, Z. K. & Juan, Y. K. Is Fengshui a science or superstition? A new approach combining the physiological and psychological measurement of indoor environments. Build. Environ. 201, 107992 (2021).
Paton, M. J. Science and Fengshui. Sci. Educ. 30, 1371–1386 (2021).
Ren, Y. Jan W. Between Fengshui and Neighbors: Case Studies of Participant-Led House-Making in Rural East China. Architecture Cult. 10, 512–533 (2022).
Guan, R., Chen, Y. & Chen, X. Scientific Evaluation of Fengshui from the Perspective of Geography: Empirical Evidence from the Site Selection of Traditional Hakka Villages. Appl. Spat. Anal. Policy 17, 1545–1568 (2024).
Yan, Y. & Yang, Z. Analysis on Fengshui Theory and Urban Planning in Ancient China. Can. Soc. Sci. 12, 42–48 (2016).
Baratta, N. C. & Magli, G. The role of astronomy and Feng Shui in the planning of Ming Beijing. Nexus Netw. J. 23, 767–787 (2021).
Yoon, H. Chinese geomancy and traditional urban design. J. Urban Des. 22, 735–737 (2017).
Madeddu, M. & Zhang, X. Harmonious spaces: the influence of Feng Shui on urban form and design. J. Urban Des. 22, 709–725 (2017).
Cui, J. et al. Study on Feng Shui suitability evaluation of mausoleums in Nanjing City Based on GIS. ISPRS Int. J. Geo-Inf. 10, 752 (2021).
Magli, G. Astronomy and Feng Shui in the projects of the Tang, Ming and Qing Royal mausoleums: A satellite imagery approach. Archaeological Res. Asia 17, 98–108 (2019).
Zhou, L. et al. Fengshui forests as a conservation paradigm of the golden larch in China. For. Ecol. Manag. 520, 120358 (2022).
Chen, J. et al. Village Fengshui Forests as Forms of Cultural and Ecological Heritage: Interpretations and Conservation Policy Implications from Southern China. Forests 11, 1286 (2020).
Han, K. T. & Lin J. K. Empirical and quantitative studies of Feng Shui: A systematic review. Heliyon 9, https://doi.org/10.1016/j.heliyon (2023).
Chiou, S. & Krishnamurti, R. The fortunate dimensions of Taiwanese traditional architecture. Environ. Plan. B: Plan. Des. 22, 547–562 (1995).
Chiou, S. & Krishnamurti, R. Unraveling Feng-shui. Environ. Plan. B: Plan. Des. 24, 549–592 (1997).
Wang, Y., Agkathidis, A. & Crompton, A. Parametrising historical Chinese courtyard-dwellings: An algorithmic design framework for the digital representation of Siheyuan iterations based on traditional design principles. Front. Architectural Res. 9, 751–773 (2020).
Yu, S. Courtyard in conflict: the transformation of Beijing’s Siheyuan during revolution and gentrification. J. Architecture 22, 1337–1365 (2017).
Zhang, D. Classical courtyard houses of Beijing: architecture as cultural artefact. J. Space Commun. 1, 47–68 (2015).
Zhang, D. Juer Hutong new courtyard housing in Beijing: a review from the residents’ perspective. Int. J. Architectural Res. 10, 166–191 (2016).
Jia, J. Beijing courtyards. Beijing: Tsinghua University Press (2012).
Lu, X. & Wang, Q. Beijing Siheyuan Renju Huanjing (in Chinese) [Beijing Siheyuan Human Settlements Environment]. Beijing: China Building Industry Press (2013).
Wang, Y., Agkathidis, A. & Crompton, A. The Hutong neighbourhood grammar: A procedural modelling approach to unravel the rationale of historical Beijing urban structure. Front. Architectural Res. 12, 458–476 (2023).
Wang, Y. & Li, X. The AI’s Cognition of the Cultural Characteristics Underlying Chinese Courtyard Dwelling: A visual perception-based approach for Siheyuan plan classification using machine learning and convolutional neural networks. In: Kontovourkis O., Phocas M. C., Wurzer G., editors. Data-Driven Intelligence - Proceedings of the 42nd Conference on Education and Research in Computer Aided Architectural Design in Europe, 2024 Sep 11-13; Nicosia, Cyprus. Cyprus: University of Cyprus; 2, 643–52 (2024).
Xu, P. Fengshui Models Structured Traditional Beijing Courtyard Houses. J. Architectural Plan. Res. 15, 271–282 (1998).
Zhao, J. Yang, Z. & San Y. (in Chinese) [Three Essence of Positive Houses], Beijing: Hualing Press (2011).
Gu, W. & Ba Zhai, M. J. (in Chinese) [Eight Mansions Bright Mirror]. Beijing: World Knowledge Press (2010).
He, J. Zhongguo, G. & Yingjian, S. (in Chinese) [Mathematics of ancient Chinese construction]. Harbin: Heilongjiang Press (2013).
Qianlong Capital Map. Academia Sinica Digital Culture Center, Taibei. http://gis.sinica.edu.tw/showwmts/index.php?s=beijing&l=Beijing_Qianlong (2024).
Duan, B. Beijing Siheyuan Zhi (in Chinese) [Beijing Siheyuan Chronicle]. Beijing: Beijing Press (2016).
Qing Department of Qing Dynasty. Gongcheng Zuofa Zeli (in Chinese) [Structural Regulations]. Beijing: Qing Dynasty of China (1733).
Liang, S. Qing Gongbu, G. & Zuofa Zeli, T. (in Chinese) [Diagrams of Structural Regulations by Qing Work Ministry]. Beijing: Tsinghua University Press (2006).
Chan, C. S. & Xiong, Y. The features and forces that define, maintain, and endanger Beijing courtyard housing. J. Architectural Plan. Res. 24, 42–64 (2007).
Acknowledgements
The authors would like to thank students Le Xie, Luyang Zhong, Kaipei Ruan, Xinxing Liu, who contributed to data collection and analysis in this study. This research is funded by the Sichuan Science and Technology Program under Grant 2023JDR0284, the Fundamental Research Funds for the Central Universities under Grant 2682023CX039, Sichuan Office of Philosophy and Social Science under Grant SCJJ24ND311, the Research and Development Project for The Spatial Planning and Engineering Design Research Centre at Southwest Jiaotong University under Grant JDDKYKJ2024002, and Chengdu Municipal Office of Philosophy and Social Science under Grant 2024BS047.
Author information
Authors and Affiliations
Contributions
Y.W. was responsible for designing and conducting most of the work and writing of the manuscript. A.C. and A.A. were responsible for supervising this research and the review and revision of the manuscript. All authors read and approved the final manuscript.
Corresponding author
Ethics declarations
Competing interests
The authors declare no competing interests.
Additional information
Publisher’s note Springer Nature remains neutral with regard to jurisdictional claims in published maps and institutional affiliations.
Rights and permissions
Open Access This article is licensed under a Creative Commons Attribution-NonCommercial-NoDerivatives 4.0 International License, which permits any non-commercial use, sharing, distribution and reproduction in any medium or format, as long as you give appropriate credit to the original author(s) and the source, provide a link to the Creative Commons licence, and indicate if you modified the licensed material. You do not have permission under this licence to share adapted material derived from this article or parts of it. The images or other third party material in this article are included in the article’s Creative Commons licence, unless indicated otherwise in a credit line to the material. If material is not included in the article’s Creative Commons licence and your intended use is not permitted by statutory regulation or exceeds the permitted use, you will need to obtain permission directly from the copyright holder. To view a copy of this licence, visit http://creativecommons.org/licenses/by-nc-nd/4.0/.
About this article
Cite this article
Wang, Y., Crompton, A. & Agkathidis, A. A parametric approach to investigate the influence of Fengshui on traditional Chinese courtyard dwelling design. npj Herit. Sci. 14, 10 (2026). https://doi.org/10.1038/s40494-025-01686-y
Received:
Accepted:
Published:
Version of record:
DOI: https://doi.org/10.1038/s40494-025-01686-y


















