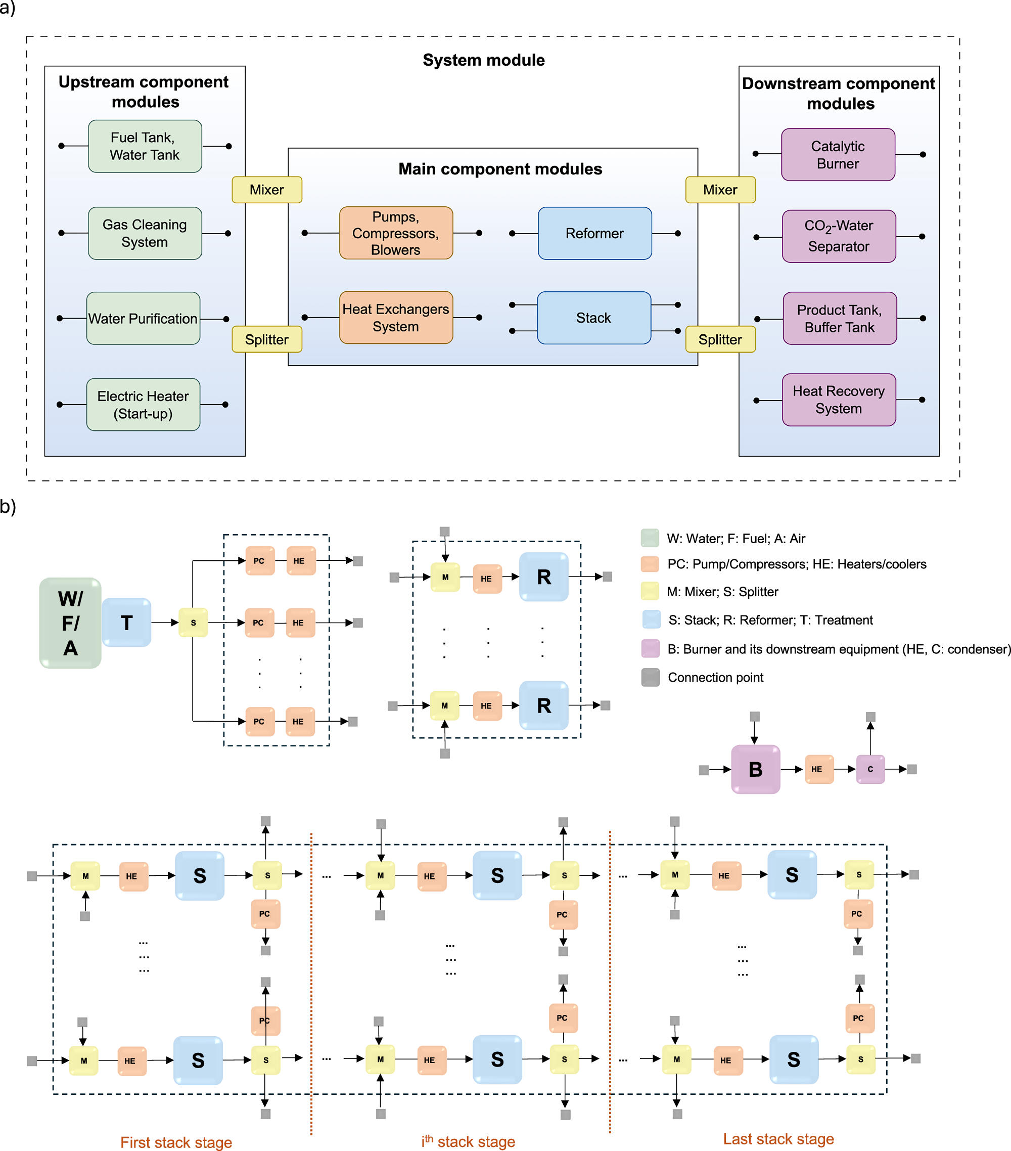
Fig. 7: Modular framework and hybrid layout of the solid oxide fuel cell (SOFC) power generation system.
From: Scalable modular design of solid oxide fuel cell systems for enhanced large-scale power generation

a The modular framework of the SOFC power generation system with upstream, main, and downstream module groups; b modular layout of hybrid system design for SOFC scale-up: resource flow and component configuration.