Abstract
Elevated CO2 emissions are a primary cause of the sustainability challenges, including rising sea levels and extreme weather patterns, faced by Bangladesh and the world. This study examines the intricate relationship between CO2 emissions and various economic and industrial factors in Bangladesh, using the autoregressive distributed lag (ARDL) bound test. By analyzing data from 1971 to 2020, the research identifies both short-run and long-run dynamics influencing CO2 emissions. The findings reveal that industrial production and non-renewable energy consumption have a significant positive impact on CO2 emissions, while agricultural activities and fertilizer consumption exhibit a negative effect.
The study underscores the need for Bangladesh to transition towards renewable energy sources and improve agricultural practices to mitigate CO2 emissions. Advanced econometric techniques, including the ARDL Bound Test, CUSUM, and CUSUMSQ, are employed to ensure the robustness of the results. The ARDL framework yields key metrics: RMSE = 0.034, MSE = 0.001, AIC = -160.002, BIC = -139.651, R-squared = 0.801, and adjusted R-squared = 0.753, to explore the CO2 emissions nexus in Bangladesh.
The study concludes that, while industrial and energy factors significantly contribute to CO2 emissions, enhancing renewable energy use and adopting climate-smart agricultural practices are essential for sustainable environmental management. Policy recommendations include promoting renewable energy adoption, implementing carbon capture technologies, and revising carbon tax policies to achieve long-term sustainability and environmental conservation.
Similar content being viewed by others
Introduction
The intricate interplay between industrial production, energy consumption, and CO2 emissions is pivotal in addressing the environmental challenges faced by developing countries, particularly Bangladesh. As industrial activities account for approximately 24% of global CO2 emissions, a profound understanding of this relationship is essential for sustainable development1. Recent studies illustrate a robust positive correlation between industrial output and emissions, underscoring the urgent need for the adoption of cleaner technologies2,3. Furthermore, fossil fuel consumption remains a significant driver of emissions; thus, transitioning away from non-renewable energy sources is critical for reducing the carbon footprint2,4. Agricultural practices also play a complex role in this dynamic. While traditional methods tend to increase emissions, innovative and sustainable agricultural practices can mitigate these effects4. This study is grounded in the Environmental Kuznets Curve (EKC) hypothesis, which posits that economic growth initially exacerbates emissions but can eventually lead to reductions through sustainable practices. The key variables under examination include Industrial Value Added (IVG), which encapsulates the growth-emissions relationship; Electricity Production from oil (EPOS) and gas (EPGS), indicating reliance on fossil fuels; Fertilizer Consumption (FC), linked to nitrous oxide emissions but manageable through sustainable strategies; and Population Growth Rate (PGR), which significantly impacts energy demand and emissions levels. This comprehensive review highlights the critical importance of implementing sustainable practices to mitigate CO2 emissions while facilitating economic growth.
Moreover, the role of policy interventions in managing industrial emissions cannot be overstated.
The atmosphere levels of Greenhouse gases (GHGs), influenced by carbon dioxide (CO2) that are predominantly discharged via human-caused behaviors involving the consumption of energy from fossil fuels, such as natural gas, coal, oil, and also electricity production, industry, household use and transportation, have made global warming a major topic in the modern era5,6. The most widely debated issue in this century nowadays is worldwide climatic change. GHGs are the main causes of climate change7. The escalation of global GHG emissions mirrors the impact of human endeavors, signifying a notable surge in meteorological quantities of gaseous carbon dioxide (CO2), a substance called nitrous oxide (N2O), and the greenhouse gas methane (CH4)7. As per the IPCC (2021) report, CO2 stands as the dominant GHG, comprising 79.4% of total global GHG emissions. Contributions from methane (CH4), nitrous oxide (N2O), and other gases amount to 11.5%, 6.2%, and 3%, respectively7. Given these significant impacts of GHGs on climate change, it becomes crucial to examine how economic activities and policies contribute to this issue.
Economic growth is vital for improving quality of life, but it often leads to environmental issues such as reduced biodiversity, altered climate patterns, and global temperature rises due to increased pollutants8,9,10. Environmental science offers solutions for enhancing legislation to reduce greenhouse gas (GHG) emissions8. The Paris Agreement (COP 21) highlights the need to address the climate crisis caused by economic activities, particularly the increase in CO2 concentrations from fossil fuel consumption9,11. Energy consumption, expected to account for up to 99% of global CO2 emissions between 2022 and 2023, necessitates a shift towards cleaner energy and reduced GHG emission8. The Paris Agreement, ratified by over 190 states in 2015, aims to limit global temperature rises to below 2 °C, ideally 1.6 °C, above preindustrial levels, targeting net-zero emissions by mid-century. The Sustainable Development Goals (SDGs), particularly SDG-7 (clean energy) and SDG-13 (climate action), offer a framework for sustainable development by integrating environmental considerations into economic growth8,12. Investing in energy efficiency, clean energy transitions, and carbon emissions reduction is crucial for mitigating global warming and promoting sustainable development13. The SDGs serve as guiding principles in addressing climate challenges, with a focus on clean energy and climate action8.
Despite extensive global research on CO2 emissions, specific studies on Bangladesh’s unique challenges and the intricate dynamics of its agricultural efficiency, industrial value, motor vehicle and energy consumption are lacking. This research examines how CO2 emissions in Bangladesh are influenced by population growth, industrialization, energy consumption, motor vehicle usage, and fertilizer consumption, and how these factors interact and impact sustainable development across short- and long-term trends. Previous studies have not sufficiently explored the long-term and short-term effects of these variables on CO2 emissions, nor have they employed robust models like the ARDL model to understand the co-integration dynamics among these factors such total motor vehicle, electricity production from gas source, electricity production from oil and fertilizer consumption. This study aims to fill the gap by analyzing five decades (1971–2020) of CO2 emission drivers in Bangladesh using advanced econometric techniques, contributing to targeted strategies and policies for emission reduction and climate change mitigation.
This study intends to investigate the link between CO2 emissions and relevant factors concentrated on industrial and fossil fuel-based energy activities in Bangladesh by differentiating the impacts for short- and long-term scenario. The performance of ARDL Bound test will be adopted to examine the compatibility of the data to address the targets. Additionally, it aims to determine the rate at which these variables return to equilibrium, indicating the stability of their long-term influence.
Methodology
Data and variables
This research utilizes yearly report sequence of datasets spanning from 1971 to 2020, encompassing seven key attributes. These variables included CO2 emissions (CO2) (MT/cap) as the outcome and population growth (PGR) (yearly%), industry value added (IVG) (% of GDP), and the total number of registered motor vehicles (TNRMV) (lakhs), as well as electricity production from oil sources (EPOS) (% of total), and electricity production from gas sources (EPGS) (% of total), Agriculture value added (AGV) (% of land area), and Fertilizer consumption (FC) (unit of fertilizer production) as covariates. The World Development Indicators database of the World Bank14, provided the secondary data, which is accessed through the following link: https://data.worldbank.org/country/BD. Additionally, information about the total number of registered motor vehicles may be found at the Bangladesh Road Transport Authority website http://www.brta.gov.bd. Table 1 provide a clearer and more organized presentation of the data for better understanding.
Econometric technique
The model can be expressed as,
Where, \(\:{Co}_{2}\) is the dependent variable and \(\:PGR\left(t\right),\:\:IVG\left(t\right),\:\:TNRMN\left(t\right),\:\:EPOS\left(t\right),\:\:EPGS\left(t\right),\:\:AGV\left(t\right)\:and\:FC\left(t\right)\) are the independent variable.
ARDL bounds approach spanning cointegration assessment
An effective econometric framework needs to exist enabling reliable projections and strong impact on policy. Thus, relying around the dataset’s stability level, the the field of e modeling performs and generates trustworthy outcome. The prior literature15,16,17,18 contains references to the ARDL testing framework19. ARDL tests a relationship equation using unrelated regressors. The typical ARDL structure can be expressed as (p, \(\:{q}_{1}\), \(\:{q}_{k1}\)) considering the expression.2 pictured herein:
Where, \(\:{CO}_{2}\left(t\right)={CO}_{2}\:emissions\:at\:time\:t\), \(\:PGR\left(t\right),\:\:IVG\left(t\right),\:\:TNRMN\left(t\right),\:\:EPOS\left(t\right),\:\:EPGS\left(t\right),\:\:AGV\left(t\right)\:and\:FC\left(t\right)\) are the independent variables at time t. \(\:\alpha\:=constant\:term\),\(\:{\beta\:}_{i},\:{\gamma\:}_{j},\:{\delta\:}_{k},{\varphi\:}_{l},{\theta\:}_{m},\:{\psi\:}_{n},\:{\lambda\:}_{o},{\tau\:}_{p}=coefficients\:to\:estimate\:\:\:\:\), \(\:p,\:{q}_{1},\:{q}_{2},\dots\:,{q}_{7}=lag\:orders\:for\:each\:variable,\:selected\:based\:on\:criteria\:like\:AIC\:or\:BIC\), \(\:{\epsilon\:}_{t}=error\:term\)
The ARDL approach formula-2 during cointegration parasites, in which \(\:{y}_{t}\) symbolizes expressed inconsistent \(\:{v}_{t}\) mentioned as the variety of creativity, components of vessel pattern, and interruptions structure for \(\:{y}_{t}\). The initially proposed ARDL methodology uses OLS to determine the coefficients \(\:c,\:{\varphi\:}_{j}\:and{\:\theta\:}_{i}\). Consequently, \(\:{\nu\:}_{t}\) needs to fulfill OLS prerequisites such as no correlation by itself, no the existence of heteros and a normal shape. Acceptable lag organization \(\:(p,\:q)\) and clarifying capability using separate variables discovered by conducting the coefficient of correlation relative to explained variable, and Adjusted \(\:{R}^{2}\) ought to be clarified combining either one or several “Information criteria for lag structure” (AIC, BIC etc.). In a nutshell confirming.
Study design
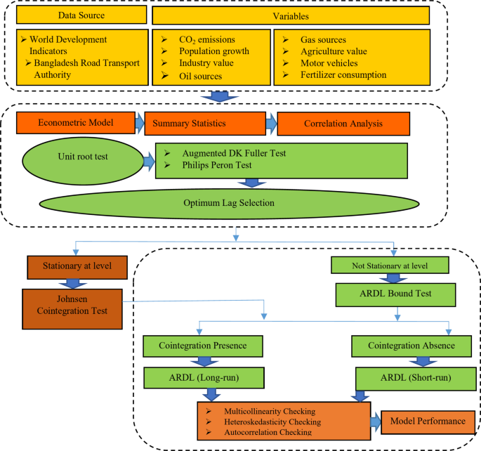
Figure 1 illustrates the conceptual framework adopted in this study. As an initial step, an exhaustive examination of the literature about the investigation of CO2 emissions is conducted to pinpoint any research gaps and the authors establish the data source and define the study variables. Subsequently, the authors employed a time series plot to analyze the trajectory of CO2 emissions in Bangladesh. During phase two, the authors perform the summary statistics, correlation analysis, unit root test for stationary checking and optimum lag selection for fitting the ARDL model. The ultimate stage entails evaluating model fitting and performance through diagnostic assessment and generating predictions.
Unit root test
The initial part of the appropriate research is to determine the the stationary nature that exists in the participant contingent, whether or not the variable remains steady at the level, the initial distinction, or subsequent difference. The technique for the magnitude of the root examination has been described as:
A highly popular test for unit root20, established the augmented Dickey-Fuller formula (ADF), which was originally employed for determining the magnitude of stationary patterns for both indicators. Moreover, both of the additional remarkable unit root assessments, such as the one performed by Phillips as well as Peron21 examination for unit root (PP unit root test) underpinned through unit root, can be utilized to check the findings from the ADF test for to verify if all variable stability levels are synchronized.
Reason for using ARDL bound test
The ARDL bound test was chosen for this research due to its robustness in analyzing the cointegration relationships among variables, irrespective of whether they are stationary at level I (0), first difference I (1), or a combination of both. This flexibility is particularly advantageous given the diverse nature of the data used in this study, encompassing industrial production, energy consumption, and CO2 emissions in Bangladesh from 1971 to 2020. The ARDL approach not only allows for the examination of both short-term and long-term dynamics but also accommodates small sample sizes, which enhances the reliability of the estimates. Moreover, the ARDL model effectively addresses issues of endogeneity and serial correlation, providing more accurate and dependable results. By employing the ARDL bound test, this study ensures a thorough and nuanced understanding of the intricate relationships among the key variables, offering valuable insights into the drivers of CO2 emissions in Bangladesh.
Statistical analysis
Following the data download from the website, the data underwent processing for analysis. This included investigating the factors using both Exploratory Data Analysis (EDA) techniques and time series plots. A correlation plot was created to explore the relationships between the variables. The stationarity of the outcome variable was assessed using Autocorrelation Function (ACF) and Partial Autocorrelation Function (PACF) plots. To confirm the stationarity, the Augmented Dickey-Fuller (ADF) and Phillips-Perron (PP) tests were performed. The ARDL bound test was utilized to check for cointegration in the data. At a 5% significance level, the null hypothesis of no cointegration was rejected, indicating that the variables are indeed cointegrated. This led to the examination of a short-run relationship to understand the link between CO2 emissions in Bangladesh. Model performance was evaluated using several metrics, including R-squared, Adjusted R-squared, Root Mean Squared Error (RMSE), Mean Squared Error (MSE), Sigma, Akaike Information Criterion (AIC), and Bayesian Information Criterion (BIC). Post-diagnostic tests were conducted to ensure model robustness. The Breusch-Godfrey Test and Box-Ljung test assessed serial correlation and autocorrelation, while the Shapiro-Wilk test checked the normality of residuals. Heteroskedasticity of the residuals was also examined. The Cumulative Sum (CUSUM) of recursive residuals and the Cumulative Sum of Squares (CUSUMSQ) of the recursive residuals were employed to evaluate the stability of both the short-run and long-run models. These tests provided insights into the consistency and reliability of the model over time. All analyses were utilized by using R programming software.
Results
In the investigation, the researchers thoroughly examined the data to analyze the nature of the factors, utilizing both EDA methods and time series plots for a comprehensive understanding. Table 2 shows the summary statistics regarding the specified variables. In Bangladesh, the level of CO2 emissions exhibits minor fluctuations, with a mean measurement of 0.20 and a SD of 0.15. The range of carbon dioxide release spans 0.54 units, indicating the presence of notably elevated emissions within the country. Notably, the lowest recorded CO2 emission stands at 0.04 units, potentially signaling an outlier or an error in reporting. The highest recorded CO2 level stands at 0.58, underscoring substantial CO2 emissions within the nation. As for the variable of population growth (% annual), it boasts an average of 1.82 with a standard deviation of 0.55. The population rates of expansion vary from 0.88 to 2.77 demonstrates a considerable span. IVG, denoting Industry (including construction) value added (% of GDP), serves as a metric for the country’s industrial performance.
The industry value, characterized by a standard deviation of 5.70, spans from 6.06 to 32.91, averaging at 21.71. EPGS signifies the production of electricity sourced from gas within the nation, boasting an average of 71.02 and a standard deviation of 17.74. With values oscillating between 34.69 and 91.10, the EPGS metric displays a broader spectrum compared to other variables. EPOS, on the other hand, quantifies the production of electricity derived from oil sources for the country. The EPOS value demonstrates a standard deviation of 11.48 and an average of 17.05, spanning from 1.77 to 43.11. Representing the overall number of automobiles. In the country, TNRMV exhibits an average range from 0.89 to 45.69, with a SD of 11.05. The FC values range from 0.90 to 5.73, with a mean value of fertilizer consumption of 2.43 and a standard deviation of 1.72. AGV denotes the agriculture (including construction) value added for the nation, with an average of 28.66 and a SD of 14.12. The span of AGV values extends from 11.98 to 61.95, as illustrated in Table 2.
Fig.2 depicts a notable positive correlation between CO2 emissions and several factors, indicating that as the significance of these components climb, so do CO2 emissions. Research indicates a robust positive association between CO2 emissions and motor vehicle numbers (TNRMV), with an association coefficient of 0.96. This implies that higher motor vehicle counts in a country are associated with increased CO2 emissions. Similarly, IVG shows a strong positive association of 0.84 with CO2 emissions, implying that an increase in industrial value-added leads to higher CO2 emissions. Furthermore, a positive correlation emerges between fertilizer consumption and CO2 emissions, evidenced by a correlation coefficient of 0.76. This suggests that nations with higher levels of fertilizer consumption tend to generate increased CO2 emissions. Additionally, population growth (PGR) plays a crucial role in mitigating CO2 emissions, as indicated by a strong negative relation of -0.78 between population growth and CO2. Similarly, a correlation of -0.77 exists between agricultural land (AGV) and CO2 emissions, implying that countries with greater agricultural land effort to reduce its emissions of CO2, as depicted in Fig. 2.
The periods of time scenario presented in Fig. 3 delineates the trajectory of Carbon dioxide emissions through 1971 to 2020. It demonstrates fluctuating trends in CO2 emissions over this period, featuring both have favorable and adverse values. Initially, towards to the center-1970s to the early 1980s, CO2 emissions remained relatively small, typically ranging throught 0.042 to 0.083 metric tons per capita. However, a steady increase in CO2 emissions began around the mid-1990s, with values surpassing 0.140 metric tons per capita by the late 1990s. Notably, CO2 emissions experienced a significant surge in the early 2000s, peaking at closely 0.167 MT/cap in 2000. Subsequently, from 2001 onwards, Bangladesh’s CO2 emissions exhibited a consistent upward trend, reaching a pinnacle of 0.581 MT/cap in 2020. Notably, between 2002 and 2020, there was a marked upward trajectory followed by a period of relative stability before resuming an upward trend through the termination of the investigation period., as depicted in Fig. 3.
Stationarity checking
A gradually deteriorating ACF plot might point to the emergence of any pattern or equivalent non-stationary behavior. Fig. 4(a) shows the fact that the correlation by itself persists strong for long lags, which implies the data series isn’t stationary. After the first differencing, Figure-4(b) reveals that there exists only one significant lag in the ACF plot. A single noteworthy lag in the ACF illustration could point to stationarity.
Before proceeding through the the ARDL approach bounds test, we analyze the stability of every component and identify their integration priority. This is crucial as ARDL necessitates the dependent variable to get connected with an initial order (I (1)) in levels, while no explanatory components ought to get combined of level two (I (2)) or higher. To achieve this, we employ standard unit root testing methods such as the ADF test. However, recognizing the limitations of the ADF test in terms of power, we complement it with the Phillips-Peron (PP) test. In our strategy, the lag time used for the ADF tests is chosen using the SIC Criterion, and wavelength allocation during the PP examination is contingent using Newey-West. Our analysis reveals that not all series exhibit non-stationarity in variables; instead, there is a combination of I(0) and I(1) the predictors.
Consequently, the ARDL framework remains applicable for our analysis. Table 3 displays the results of the ADF and PP tests. Upon inspection of Table 3, it is evident that the series LNCO2, LNPGR, LNIVG, LNEPGS, LNEPOS, LNTNRMV, LNFC, and LNAGV exhibit nonstationary in their level form (I(0)), indicating the existence of a unit root. However, these series become stationary when differenced once, suggesting they are merged in lag 1 (I(1)) in nature.
Unit root test results and variable integration
We applied the Augmented Dickey-Fuller (ADF) and Phillips-Perron (PP) tests to determine the order of integration for each variable. The results, summarized in Table 3, indicate that variables LNCO₂, LNPGR, LNIVG, LNEPGS, LNEPOS, LNTNRMV, LNFC, and LNAGV are non-stationary at level (I(0)), becoming stationary only after first differencing, thus integrated of order I(1). However, certain variables exhibited stationarity at levels, thus classified as I(0).
Reason for mixed integration orders
The differences in integration orders reflect the nature of the variables. Economic indicators (e.g., IVG and FC) often exhibit trends over time, making them more likely to be I(1), while environmental or population-related metrics (e.g., TNRMV) may show mean-reverting behavior due to seasonal or regulatory factors, leading to I(0) stationarity.
Implications for ARDL model selection
The ARDL approach is well-suited for our data, as it accommodates both I(0) and I(1) variables without requiring them to be integrated of the same order. The model specification was based on the Akaike Information Criterion (AIC), resulting in an ARDL(1, 2, 0, 0, 1, 2, 2, 1) configuration. Additionally, a bounds test confirmed cointegration among the variables, validating our approach for analyzing both short-term dynamics and long-term equilibrium relationships with CO₂ emissions.
ARDL bound test
In the ARDL bounds testing framework, we compare the computed F-statistic against the lower and upper bounds at different significance levels, presented in Table 4. The computed F-statistic in this case is 2.43, which is lower than the upper bound threshold of 4.057 at the 5% significance level, as well as the lower and upper bounds at the 10% significance level (2.309 and 3.507, respectively). Therefore, we fail to reject the null hypothesis of no cointegration at both the 5% and 10% significance levels, indicating that the variables are not cointegrated.
Long-run and short-run analysis
Table 5 shows the results of both long and short-term correlations. In the long-run analysis, it is revealed that LNEPOS exhibits a positive association with CO2 emissions at I(1) level, with a coefficient of 0.109 and a probability value < 0.01**. Conversely, other variables such as LNIVG, LNEPGS, LNFC, LNAGV, at I(1) level, and LNTNRMV, LNPGR, at I(0) level, demonstrate a detrimental influence on carbon dioxide emissions. The coefficient values for these variables are − 0.117, 0.188, -0.051, -0.002, -0.144, and − 0.103, respectively, with equivalent probability values of 0.568, 0.432, 0.627, 0.988, 0.407, and 0.335. Furthermore, the findings from the short-run analysis reveal that LNIVG and LNEPOS, at I(1) level, and LNAGV, at I(0) level, exhibit a negative relationship with CO2 emissions, with coefficients of -0.152, -0.044, and − 0.185, respectively, and p-values < 0.05* and 0.136. Additionally, the results indicate that LNEPGS and LNEPOS, at I(0) level, and LNFC, at I(1) level, demonstrate a positive association with CO2 emissions, with coefficients of 0.044, 0.092, and 0.090, and probability values of 0.750, < 0.01**, and < 0.05*, respectively.
Short-run analysis
The short-run connections, as elucidated in Table 6, indicate the validation of the atmosphere Kuznets Contour on EKC theory of Bangladesh. The estimates from the the short-term duration analysis show that a 1% rise in electricity production from oil and Fertilizer consumption, on average, implied to a 0.092% and 0.090% rise in CO2 emissions, respectively. These impacts of electricity production from oil and Fertilizer consumption are statistically significant and positive in the short-run. In contrast, a 1% rise in Industry value added and Agriculture value added results in a reduction of CO2 emissions by 0.160% and 0.185%, respectively, in the short-run. Industry value added and Agriculture value added are also statistically significant. Additionally, 1% rise in electricity production from gas leads to a 0.044% rise in CO2 emissions, but it is statistically insignificant in the short-run. The adverse and highly significant terms of \(\:{ECM}_{t-1}\), -0.9410, provides evidence of a steady connection throughout the plays of Bangladesh. This coefficient is statistically significant at the 1% level, signifies the rate of transition from short-run to long-run equilibrium. In this approach, any short-term departures away from the lasting equilibrium are fixed by 94.10% per year, bringing us closer to the long-run equilibrium trajectory.
Model performance
The model performance of the autoregressive distributed lag model is shown in Table-7. Model performance indicates that 80.13% variation in response which is explained by the predictors.
Diagnostic test
Diagnostic tests were conducted to assess serial correlation, autocorrelation, normality, and heteroskedasticity among the variables in the model, with the results presented in Table-8. The Breusch-Godfrey test of residuals was employed to examine serial correlation. The primary theory for the present study states that there is no serial correlation, but the contrasting statement claims there exists a serial association. At a 5% level of significance, the null hypothesis could not be rejected due to the high probability value, indicating no serial correlation in the model. Additionally, the Box-Ljung test was utilized to check for autocorrelation. At a 5% significance level, the null hypothesis of no autocorrelation could not be rejected, signifying the absence of autocorrelation issues in this model. The Breusch-Pagan Test was utilized to assess the heteroskedasticity of residuals. At a 5% significance level, the null hypothesis of homoscedasticity could not be rejected, indicating the absence of heteroscedasticity issues in this model. Furthermore, the normality test was conducted using the Shapiro-Wilks test, the unproven theory claims data in question has a regular distribution. At a 5% level of significance, the null hypothesis of normality was not rejected, implying that the time series data had a normal distribution.
Stability test
To assess the consistency of both short-run and long-run settings, the cumulative sum (CUSUM) of recurrence residuals is used and cumulative sum of squares (CUSUMSQ) of the recursive residuals were employed. The CUSUM and CUSUMSQ plots, depicted in Fig. 5, remain within the specified bounds and are significantly different at the 5% level. This suggests that there is no evidence of coefficient instability throughout the analyzed period, as both plots remain within the 5% critical bounds associated with parameter stability. Moreover, this demonstration implies that the coefficients are apt for predicting the future of the dependent variable.
Granger causality test
Granger causality tests were conducted to determine if select variables predict changes in dCEs, with optimal lag orders chosen via the Akaike Information Criterion (AIC). Results were assessed at both 5% and 10% significance levels.
Table 9 represents the causality analysis that indicates limited significant influence on dCEs across most variables, as evidenced by p-values well above standard significance thresholds. Notably, only dAGV shows a moderate causal effect on dCEs (p < 0.05), while dIVG provides weak evidence of influence (p < 0.1), though still insufficient to establish causality. Other variables, including dTNRMV, dPGR, dEPGS, dEPOS, and dFC, exhibit no statistically significant causal effect on dCEs.
Discussion
Discovering the pivotal elements contributing to CO2 emissions proved challenging, as the absence of an appropriate framework rendered the integration of data from both the World Bank and BRTA unattainable. In light of observed short-run fluctuations, we adopted the ARDL model to discern determinants and elucidate the covariates’ relationship with the response variable. Transportation, industrial, and electricity sectors exert a substantial and positive influence on CO2 emissions. As per the results, heightened levels of shipping, manufacturing, and non-renewable use of energy in Bangladesh coincide with a deterioration in environmental conservation. This study aligns with previous research conducted in Bangladesh22,23,24,25, affirming the adverse correlation between electricity, industrial activities, shipping, and CO2 emissions.
Bangladesh has immense potential to harness renewable energy sources, which is critical for promoting environmental sustainability. The country is richly endowed with solar and wind energy, and leveraging these resources could significantly reduce its reliance on fossil fuels and mitigate CO2 emissions22,23,24,25. Expanding renewable infrastructure, such as solar home systems and wind farms, has already demonstrated a transformative impact by improving energy access while cutting carbon emissions. The transition to renewable energy is vital for Bangladesh to meet its Nationally Determined Contributions (NDCs) under the Paris Agreement and align with global climate action goals26.
Several studies have employed the ARDL model to examine the determinants of CO₂ emissions, especially in contexts where datasets exhibit mixed integration orders, similar to ours. For instance, researcher applied the ARDL model to assess the impact of energy consumption on CO₂ emissions in developing countries, finding that the model’s flexibility with mixed order integration provided robust insights into both short- and long-term relationships27. In another study, Author used the ARDL approach to explore environmental degradation drivers in Turkey, emphasizing the method’s capability to analyze energy and emissions data that present both stationary and non-stationary characteristics28.
More recent work by Saidi et al. (2022) compared ARDL to alternative cointegration techniques and found ARDL to be more effective for emissions analysis when variables do not share the same integration level, supporting its relevance for mixed datasets like ours29. This recent literature strengthens the case for using ARDL in our study, underscoring its advantages over Johansen’s and Engle-Granger methods, which are less suitable for mixed integration data structures.
However, scaling up this transition requires robust policy frameworks, investment incentives, and international support to integrate renewables on a large scale30,31,32,33, positioning Bangladesh as a leader in sustainable energy development in the region.
The findings suggest that the reliance on non-renewable vitality significantly contributes to the escalation of CO2 emissions in Bangladesh. The results indicate that increasing the use of renewable energy sources and reducing reliance on nonrenewable vitality sources in the energy mix could mitigate CO2 emissions in Bangladesh, given the significantly positive impact of nonrenewable vitality consumption on emissions of CO2. This conclusion is bolstered by prior research30,31,32,33. Leveraging renewable energy sources for power generation is imperative in attaining environmental sustainability and addressing the pressing concern of climate change34. With the increasing global awareness of environmental issues, Bangladesh must transition its energy mix towards predominantly renewable sources to advocate for sustainable vitality usage and foster the development of an ecologically sound ecosystem. This study unveils a notable positive correlation between the use of chemical fertilizers, agricultural activities, and CO2 emissions in Bangladesh, suggesting that reducing agricultural production ultimately leads to an increase in CO2 emissions. On the contrary, agriculture and forests act as carbon sinks, capturing CO2 from the atmosphere and storing it as biomass carbon, thereby enhancing environmental quality, a finding consistent with existing research35,36. Fortunately, the contribution of food production in the economies of Bangladesh has gone down as time passed due to the growth of industry6. As per the results of this research, enhancing as usual agricultural practices through the integration of modern technology is essential to augment agricultural output, mitigate CO2 emissions, and guarantee food security for Bangladesh’s expanding populace. In recent times, various multinational entities have devised the climate-smart agriculture (CSA) approach37, aimed at reshaping agricultural expansion to alleviate environmental harm. These findings are poised to make substantial contributions to the global long-term efforts in reducing and mitigating climate change. The agricultural sector holds potential in reducing greenhouse gas emissions through the adoption of appropriate farming techniques. Reducing carbon footprint is attainable through the absorption of carbon emitted by agricultural activities via effective management and technology integration.
Conclusion
This study highlights that industrial production and energy consumption are major drivers of CO2 emissions in Bangladesh, significantly impacting both short- and long-term environmental sustainability. These findings reveal the urgent need to balance economic growth with environmental protection. In contrast, the negative relationship between fertilizer consumption and CO2 emissions underscores the potential of sustainable agricultural practices in reducing carbon footprints. The ARDL Bounds framework was employed to identify cointegration, while the Unrestricted ECM analyzed both short-term and long-term dynamics, and the model successfully passed diagnostic tests, ensuring robustness and stability. The results emphasize the necessity for comprehensive policies that promote renewable energy, carbon capture technologies, and eco-friendly agriculture, enabling Bangladesh to achieve sustainable development while safeguarding its environment.
Recommendation
Based on the empirical findings, it is crucial for Bangladesh to adopt a comprehensive environmental policy addressing CO2 emissions while promoting economic growth. Key recommendations include encouraging the implementation of carbon capture and storage (CCS) technology in the industrial and electricity sectors to significantly reduce carbon emissions. Expanding the use of renewable energy sources, such as solar and wind power, through increased investment and subsidies can mitigate CO2 emissions and reduce reliance on non-renewable energy sources. Implementing and updating carbon tax regulations can provide financial incentives for industries to adopt cleaner technologies and reduce emissions. Promoting the use of cleaner fuels in the transportation sector by encouraging the adoption of electric vehicles (EVs) and enhancing public transportation systems is essential. Developing a holistic environmental policy that integrates efforts across all sectors, sets clear targets for emissions reductions, and establishes a coordinated institutional framework to support these goals is crucial. Strengthening the capabilities of environmental monitoring agencies can ensure better compliance with regulations and provide accurate data for policy adjustments. Finally, promoting climate-smart agriculture to reduce CO2 emissions from the agricultural sector and enhance food security is vital, and encouraging the adoption of modern technology can increase agricultural productivity while minimizing environmental impact. By adopting these recommendations, Bangladesh can achieve a balance between economic development and environmental sustainability.
Broader policy implications
Our study highlights industrial, energy, and transportation sectors as major CO₂ emission drivers, insights that are valuable for other developing countries facing similar economic and environmental challenges. The recommended shift toward renewable energy and sustainable agricultural practices provides a framework that aligns with global climate objectives and could guide policy strategies in similar contexts.
Informing global climate initiatives
These findings contribute to global climate discussions by supporting policies that balance economic growth with emission reductions, such as renewable energy incentives, climate-smart agriculture, and cleaner industrial practices. Such measures are essential for developing nations aiming to achieve sustainable development goals under the Paris Agreement.
Future research direction
Future research could undertake a comparative analysis of renewable energy policies across South Asia, examining how different strategies—like subsidies, carbon taxes, and regulatory measures—influence CO₂ emissions in countries such as India, Pakistan, and Sri Lanka. This approach would highlight policy effectiveness within similar socio-economic settings and provide benchmarks for Bangladesh. Comparative studies in these areas could enhance policy alignment across the region and support collaborative climate efforts.
Strength and limitation
The strength of the study is that effectively integrates data from multiple sources, including the World Bank and BRTA, and employs advanced modeling techniques like the ARDL model to discern complex relationships between covariates and CO2 emissions. The study primarily focuses on Bangladesh, which may limit its generalizability to other regions with different socio-economic contexts and environmental dynamics. Consequently, caution should be exercised when extrapolating findings to broader global contexts. Furthermore, alternative methodologies such as advanced machine learning and artificial intelligence algorithms could offer valuable insights into future research, allowing for a comparative analysis with the ARDL model.
Data availability
The World Bank’s World Development Indicators database supplied the secondary data, accessible via the following link: https://data.worldbank.org/country/BD. Furthermore, details on the overall count of registered motor vehicles may be seen on the Bangladesh Road Transport Authority website at http://www.brta.gov.bd.
References
Agency, I. E. World Energy Outlook (OECD/IEA, 2009).
Gilli, M., Marin, G., Mazzanti, M. & Nicolli, F. Sustainable development and industrial development: manufacturing environmental performance, technology and consumption/production perspectives. J. Environ. Econ. Policy. 6, 183–203 (2017).
Musa, M. et al. Sustainable development challenges in Bangladesh: an empirical study of economic growth, industrialization, energy consumption, foreign investment, and carbon emissions—using dynamic ARDL model and frequency domain causality approach. Clean. Technol. Environ. Policy. 26, 1799–1823 (2024).
Ghosh, B. K., Ahmed, S., Datta, U. & Mekhilef, S. Net zero emission and sustainable development in electricity: emerging Asia’s Bangladesh context in global perspective. Progress Energy. 6, 042001 (2024).
Hasan, M. M. & Chongbo, W. Estimating energy-related CO2 emission growth in Bangladesh: the LMDI decomposition method approach. Energy Strategy Reviews. 32, 100565 (2020).
Raihan, A. et al. Nexus between economic growth, energy use, urbanization, agricultural productivity, and carbon dioxide emissions: new insights from Bangladesh. Energy Nexus. 8, 100144 (2022).
Ahmed, A., Bekiros, S., Rosklint-Lindvall, E., Uddin, G. S. & Salvi, A. The influence of energy consumption and democratic institutions on output and CO 2 emissions in Bangladesh: a time–frequency approach. Energ. Syst. 11, 195–212 (2020).
Adebayo, T. S. & Ullah, S. Formulating sustainable development policies for China within the framework of socioeconomic conditions and government stability. Environ. Pollut. 328, 121673 (2023).
Adebayo, T. S. & Ullah, S. Towards a sustainable future: the role of energy efficiency, renewable energy, and urbanization in limiting CO2 emissions in Sweden. Sustain. Dev. 32, 244–259 (2024).
Kartal, M. T., Samour, A., Adebayo, T. S. & Depren, S. K. Do nuclear energy and renewable energy surge environmental quality in the United States? New insights from novel bootstrap Fourier Granger causality in quantiles approach. Prog. Nucl. Energy. 155, 104509 (2023).
Musa, M., Yi, L., Rahman, P., Ali, M. A. S. & Yang, L. Do anthropogenic and natural factors elevate the haze pollution in the south Asian countries? Evidence from long-term cointegration and VECM causality estimation. Environ. Sci. Pollut. Res. 29, 87361–87379 (2022).
Sadiq, M., Shinwari, R., Usman, M., Ozturk, I. & Maghyereh, A. I. Linking nuclear energy, human development and carbon emission in BRICS region: do external debt and financial globalization protect the environment? Nuclear Eng. Technol. 54, 3299–3309 (2022).
Qing, L., Dagestani, A. A., Shinwari, R. & Chun, D. Novel research methods to evaluate renewable energy and energy-related greenhouse gases: evidence from BRICS economies. Economic research-Ekonomska istraživanja. 36, 960–976 (2023).
World Bank Database & No Title, B. World Bank doi: (2023). https://doi.org/https://orcid.org/0000-0003-3593-6936
Danish, Khan, N., Baloch, M. A., Saud, S. & Fatima, T. The effect of ICT on CO 2 emissions in emerging economies: does the level of income matters? Environ. Sci. Pollut. Res. 25, 22850–22860 (2018).
Uddin, M. G. et al. Marine waters assessment using improved water quality model incorporating machine learning approaches. J. Environ. Manage. 344, 118368 (2023).
Rahman, M. M. et al. Mud crab fishery in climate vulnerable coastal Bangladesh: an analysis towards sustainable development. Aquacult. Int. 28, 1243–1268 (2020).
Shahbaz, M., Shafiullah, M., Papavassiliou, V. G. & Hammoudeh, S. The CO2–growth nexus revisited: a nonparametric analysis for the G7 economies over nearly two centuries. Energy Econ. 65, 183–193 (2017).
Pesaran, M. H. & Shin, Y. An Autoregressive Distributed Lag Modelling Approach to Cointegration Analysisvol. 9514 (Department of Applied Economics, University of Cambridge Cambridge, 1995).
Dickey, D. A. & Fuller, W. A. Distribution of the estimators for autoregressive time series with a unit root. J. Am. Stat. Assoc. 74, 427–431 (1979).
Phillips, P. C. B. & Perron, P. Testing for a unit root in time series regression. Biometrika 75, 335–346 (1988).
Basri, R. & Kongcharoen, C. Factors contributing CO2 emissions: a linear, nonlinear, and panel ARDL model. J. Econ. 6, 46–66 (2021).
Labib, S. M., Neema, M. N., Rahaman, Z., Patwary, S. H. & Shakil, S. H. Carbon dioxide emission and bio-capacity indexing for transportation activities: a methodological development in determining the sustainability of vehicular transportation systems. J. Environ. Manage. 223, 57–73 (2018).
Hossain, M. A., Chen, S. & Khan, A. G. Decomposition study of energy-related CO 2 emissions from Bangladesh’s transport sector development. Environ. Sci. Pollut. Res. 28, 4676–4690 (2021).
Rahaman, M. A., Hossain, M. A. & Chen, S. The impact of foreign direct investment, tourism, electricity consumption, and economic development on CO2 emissions in Bangladesh. Environ. Sci. Pollut. Res. 29, 37344–37358 (2022).
Amin, N., Shabbir, M. S., Song, H. & Abbass, K. Renewable energy consumption and its impact on environmental quality: a pathway for achieving sustainable development goals in ASEAN countries. Energy Environ. 35, 644–662 (2024).
Nazir, M. I., Nazir, M. R., Hashmi, S. H. & Ali, Z. Environmental Kuznets curve hypothesis for Pakistan: empirical evidence form ARDL bound testing and causality approach. Int. J. Green. Energy. 15, 947–957 (2018).
Sharif, A., Baris-Tuzemen, O., Uzuner, G., Ozturk, I. & Sinha, A. Revisiting the role of renewable and non-renewable energy consumption on Turkey’s ecological footprint: evidence from Quantile ARDL approach. Sustain. Cities Soc. 57, 102138 (2020).
Ali, M., Tursoy, T., Samour, A., Moyo, D. & Konneh, A. Testing the impact of the gold price, oil price, and renewable energy on carbon emissions in South Africa: novel evidence from bootstrap ARDL and NARDL approaches. Resour. Policy. 79, 102984 (2022).
Bhattacharya, M., Churchill, S. A. & Paramati, S. R. The dynamic impact of renewable energy and institutions on economic output and CO2 emissions across regions. Renew. Energy. 111, 157–167 (2017).
Erb, K., Gingrich, S., Krausmann, F. & Haberl, H. Industrialization, fossil fuels, and the transformation of land use: an integrated analysis of carbon flows in Austria 1830–2000. J. Ind. Ecol. 12, 686–703 (2008).
Rehman, A., Ma, H., Ahmad, M., Işık, C. & Ozturk, I. Estimating interlinks of carbon emissions from transportation, industrialization, and solid/liquid fuels with economic progress: evidence from Pakistan. Int. J. Environ. Sci. Technol. 20, 1981–1996 (2023).
Majeed, M. T. & Tauqir, A. Effects of urbanization, industrialization, economic growth, energy consumption, financial development on carbon emissions: an extended STIRPAT model for heterogeneous income groups. Pakistan J. Commer. Social Sci. (PJCSS). 14, 652–681 (2020).
Raihan, A., Begum, R. A., Said, M. N. M. & Pereira, J. J. Relationship between economic growth, renewable energy use, technological innovation, and carbon emission toward achieving Malaysia’s Paris agreement. Environ. Syst. Decis. 42, 586–607 (2022).
Koondhar, M. A. et al. Asymmetric causality among carbon emission from agriculture, energy consumption, fertilizer, and cereal food production–a nonlinear analysis for Pakistan. Sustain. Energy Technol. Assess. 45, 101099 (2021).
Rehman, A. et al. The asymmetric effects of crops productivity, agricultural land utilization, and fertilizer consumption on carbon emissions: revisiting the carbonization-agricultural activity nexus in Nepal. Environ. Sci. Pollut. Res. 29, 39827–39837 (2022).
Azadi, H. et al. Climate smart agriculture: mitigation and adaptation strategies at the global scale. in Climate-induced Innovation: Mitigation and Adaptation to Climate Change 81–140 (Springer, (2022).
Author information
Authors and Affiliations
Contributions
Md. Sifat Ar Salan: Conceptualization, data curation, methodology, formal analysis, writing main draftAkher Ali: data curation, formal analysis, writing main draftRuhul Amin: Formal analysis, writing main draftAfroza Sultana: Formal analysis, writing main draftMd Abu Bakkar Siddik: Formal analysis, reviewing main draftMohammad Alamgir Kabir: Supervision.
Corresponding authors
Ethics declarations
Competing interests
The authors declare no competing interests.
Additional information
Publisher’s note
Springer Nature remains neutral with regard to jurisdictional claims in published maps and institutional affiliations.
Rights and permissions
Open Access This article is licensed under a Creative Commons Attribution-NonCommercial-NoDerivatives 4.0 International License, which permits any non-commercial use, sharing, distribution and reproduction in any medium or format, as long as you give appropriate credit to the original author(s) and the source, provide a link to the Creative Commons licence, and indicate if you modified the licensed material. You do not have permission under this licence to share adapted material derived from this article or parts of it. The images or other third party material in this article are included in the article’s Creative Commons licence, unless indicated otherwise in a credit line to the material. If material is not included in the article’s Creative Commons licence and your intended use is not permitted by statutory regulation or exceeds the permitted use, you will need to obtain permission directly from the copyright holder. To view a copy of this licence, visit http://creativecommons.org/licenses/by-nc-nd/4.0/.
About this article
Cite this article
Salan, M.S.A., Ali, A., Amin, R. et al. Exploring the nexus of industrial production and energy consumption on CO2 emissions in Bangladesh through ARDL bounds testing insights. Sci Rep 15, 14443 (2025). https://doi.org/10.1038/s41598-024-81951-5
Received:
Accepted:
Published:
Version of record:
DOI: https://doi.org/10.1038/s41598-024-81951-5







