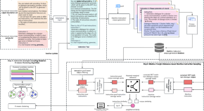
Fine motor skill recovery in hand rehabilitation is a challenge due to limited finger movement sensing and closed-loop control algorithms in existing rehabilitation gloves. Sui et al. develop a soft-packaged rehabilitation glove, integrating sensing, actuation, a human–machine interface, power, electronics and a closed-loop algorithm. The glove aids patients after a stroke to recover fine motor skills of the fingers in a portable manner.
- Mengli Sui
- Yiming Ouyang
- Shiwu Zhang